Schema String.xsd


schema location:  ..\String.xsd
attribute form default:  unqualified
element form default:  qualified
targetNamespace:  http://string.drv.de/xmlschema/string
 
Elements 
StringMessageRequest 
StringMessageResponse 


schema location:  ..\StringBooking.xsd
attribute form default:  unqualified
element form default:  qualified
targetNamespace:  http://string.drv.de/xmlschema/string
 
Complex types 
BookingRequestEnvelopeType 
BookingRequestType 
BookingResponseEnvelopeType 
BookingResponseType 
CommonBookingType 


schema location:  ..\StringConfiguration.xsd
attribute form default:  unqualified
element form default:  qualified
targetNamespace:  http://string.drv.de/xmlschema/string
 
Complex types 
ConfigurationRequestType 
ConfigurationResponseType 
VersionRequestType 
VersionResponseType 


schema location:  ..\StringAgency.xsd
attribute form default:  unqualified
element form default:  qualified
targetNamespace:  http://string.drv.de/xmlschema/string
 
Complex types 
AgencyClearanceRequestType 
AgencyClearanceResponseType 


schema location:  ..\StringCommonTypes.xsd
attribute form default:  unqualified
element form default:  qualified
targetNamespace:  http://string.drv.de/xmlschema/string
 
Complex types  Simple types 
AddressType  AttributeSourceType 
AttributesType  BookabilityStateType 
AttributeType  ConfirmationStateType 
BookingChannelType  CountryCodeType 
CatalogueRequestType  DateTimeType 
CatalogueResponseType  DateType 
CommonAgencyType  ErrorCategoryType 
CompanyNameType  IdentifierList 
CountryType  IdentifierType 
CustomerRequestListRequestType  ProcessStateType 
CustomerRequestListResponseType  RequestTriggerType 
CustomerRequestRequestType  TimeType 
CustomerRequestResponseType  TransactionStateType 
ErrorsType 
ErrorType 
GeoLocationType 
IdentifiersType 
InformationsType 
InformationType 
KeyValueType 
ListType 
PackageType 
PosType 
ProductCodeRequestType 
ProductCodeResponseType 
RegionsType 
RequestorInformationType 
TextLanguageType 
WarningsType 
WarningType 


schema location:  ..\StringCommonService.xsd
attribute form default:  unqualified
element form default:  qualified
targetNamespace:  http://string.drv.de/xmlschema/string
 
Complex types 
CancellationPoliciesType 
CommonServiceRequestType 
CommonServiceResponseType 
CommonServiceType 
ExternalReferenceType 
FeeType 
IncludedExtraBaseRequestType 
IncludedExtraBaseResponseType 
IncludedExtraCommonType 
IncludedExtraRequestType 
IncludedExtraResponseType 
IncludedExtrasRequestType 
IncludedExtrasResponseType 
ModficationPoliciesType 
ServiceRequestReferencesType 
ServiceResponseReferencesType 
ServicesRequestType 
ServicesResponseAdditionalInfoType 
ServicesResponseType 


schema location:  ..\StringCommonTraveller.xsd
attribute form default:  unqualified
element form default:  qualified
targetNamespace:  http://string.drv.de/xmlschema/string
 
Complex types 
CommonTravellerRequestType 
CommonTravellerResponseType 
CommonTravellerType 
TravellersRequestType 
TravellersResponseType 


schema location:  ..\StringFlightTypes.xsd
attribute form default:  unqualified
element form default:  qualified
targetNamespace:  http://string.drv.de/xmlschema/string
 
Complex types  Simple types 
AirlineRequestType  CabinClassType 
AirlineRequestTypes  FlightNumberType 
AirlineResponseType  IataAirlineCode 
AirlineResponseTypes  IataAirportCode 
AirportRequestType  IcaoAirlineCode 
AirportResponseType  IcaoAirportCode 
BaggageInfoType  WeightMeasureType 
BookableClassCommonType 
BookableClassRequestType 
BookableClassResponseType 
CheckInData 
ClassBaseCommonType 
ClassBaseRequestType 
ClassBaseResponseType 
ClassRequestType 
ClassResponseType 
CommonFlightDataType 
CommonFlightLegRequestType 
CommonFlightLegResponseType 
CommonFlightSegmentRequestType 
CommonFlightSegmentResponseType 
CommonFlightSegmentType 
CommonTariffDataType 
CommonTariffRequestType 
CommonTariffResponseType 
FlightClassesRequestType 
FlightClassesResponseType 
FlightSegmentsRequestType 
FlightSegmentsResponseType 
FlightTariffsRequestType 
FlightTariffsResponseType 
MealRequestType 
MealResponseType 
PackageWeightType 


schema location:  ..\StringAccommodationTypes.xsd
attribute form default:  unqualified
element form default:  qualified
targetNamespace:  http://string.drv.de/xmlschema/string
 
Complex types 
AccommodationCheckInOutType 
AccommodationProductResponseType 
AccommodationRoomsRequestType 
AccommodationRoomsResponseType 
AccommodationStayRequestType 
AccommodationStayResponseType 
AccommodationTransferBusInfoRequestDataType 
AccommodationTransferBusInfoRequestType 
AccommodationTransferBusInfoResponseDataType 
AccommodationTransferBusInfoResponseType 
AccommodationTransferFlightInfoRequestDataType 
AccommodationTransferFlightInfoRequestType 
AccommodationTransferFlightInfoResponseDataType 
AccommodationTransferFlightInfoResponseType 
AccommodationTransferInfoRequestType 
AccommodationTransferInfoResponseType 
AccommodationTransferRailInfoRequestDataType 
AccommodationTransferRailInfoRequestType 
AccommodationTransferRailInfoResponseDataType 
AccommodationTransferRailInfoResponseType 
AccommodationTransferShipInfoRequestDataType 
AccommodationTransferShipInfoRequestType 
AccommodationTransferShipInfoResponseDataType 
AccommodationTransferShipInfoResponseType 
BoardCodeRequestType 
BoardCodeResponseType 
CommonRoomType 
ExternalContentRequestType 
RoomCodeRequestType 
RoomCodeResponseType 
RoomRequestType 
RoomResponseType 


schema location:  ..\StringPackage.xsd
attribute form default:  unqualified
element form default:  qualified
targetNamespace:  http://string.drv.de/xmlschema/string
 
Complex types 
PackageRequestType 
PackageResponseType 
PackagesRequestType 
PackagesResponseType 


schema location:  ..\StringCarrentalTypes.xsd
attribute form default:  unqualified
element form default:  qualified
targetNamespace:  http://string.drv.de/xmlschema/string
 
Complex types 
CommonCarRentalDataType 


schema location:  ..\StringCruiseTypes.xsd
attribute form default:  unqualified
element form default:  qualified
targetNamespace:  http://string.drv.de/xmlschema/string
 
Complex types 
CommonCruiseDataType 


schema location:  ..\StringCarrental.xsd
attribute form default:  unqualified
element form default:  qualified
targetNamespace:  http://string.drv.de/xmlschema/string
 
Complex types 
CarrentalRequestType 
CarrentalResponseType 


schema location:  ..\StringCruise.xsd
attribute form default:  unqualified
element form default:  qualified
targetNamespace:  http://string.drv.de/xmlschema/string
 
Complex types 
CruiseRequestType 
CruiseResponseType 


schema location:  ..\StringFlight.xsd
attribute form default:  unqualified
element form default:  qualified
targetNamespace:  http://string.drv.de/xmlschema/string
 
Complex types 
FlightLegRequestType 
FlightLegResponseType 
FlightLegsRequestType 
FlightLegsResponseType 
FlightRequestType 
FlightResponseType 


schema location:  ..\StringAccommodation.xsd
attribute form default:  unqualified
element form default:  qualified
targetNamespace:  http://string.drv.de/xmlschema/string
 
Complex types 
AccommodationRequestType 
AccommodationResponseType 


schema location:  ..\StringCommonServiceTypes.xsd
attribute form default:  unqualified
element form default:  qualified
targetNamespace:  http://string.drv.de/xmlschema/string
 


schema location:  ..\StringCommonPrice.xsd
attribute form default:  unqualified
element form default:  qualified
targetNamespace:  http://string.drv.de/xmlschema/string
 
Complex types 
CommonPriceRequestType 
CommonPriceResponseType 
CommonPriceType 
CommonTotalBookingPriceType 
CommonTotalPriceType 
CommonTotalServicePriceType 
CommonTotalServiceTypePriceType 
CommonTotalTravellerPriceType 
PricesRequestType 
PricesResponseType 
TotalPriceType 


schema location:  ..\StringCommonTravellerTypes.xsd
attribute form default:  unqualified
element form default:  qualified
targetNamespace:  http://string.drv.de/xmlschema/string
 
Complex types  Simple types 
AdditionalESTAInformationType  AgeCategoryType 
ContactDetailsType  GenderType 
PassportCitizenOfForeignCountryEverSinceType  NationalitySourceType 
PassportCitizenOfForeignCountryNowType  SalutationType 
PassportParentInfoType 
PassportStayInfoType 
PassportType 


schema location:  ..\StringCommonPriceTypes.xsd
attribute form default:  unqualified
element form default:  qualified
targetNamespace:  http://string.drv.de/xmlschema/string
 
Complex types  Simple types 
CurrencyAmountType  CurrencyCodeType 


element StringMessageRequest
diagram String_p1.png
namespace http://string.drv.de/xmlschema/string
properties
content complex
children AgencyInformation BookingRequest ConfigurationRequest VersionRequest AgencyClearanceRequest
source <xs:element name="StringMessageRequest">
 
<xs:complexType>
   
<xs:sequence>
     
<xs:element name="AgencyInformation" type="CommonAgencyType" nillable="true"/>
     
<xs:choice>
       
<xs:element name="BookingRequest" type="BookingRequestType" nillable="true"/>
       
<xs:element name="ConfigurationRequest" type="ConfigurationRequestType" nillable="true"/>
       
<xs:element name="VersionRequest" type="VersionRequestType" nillable="true"/>
       
<xs:element name="AgencyClearanceRequest" type="AgencyClearanceRequestType" nillable="true"/>
     
</xs:choice>
   
</xs:sequence>
 
</xs:complexType>
</xs:element>

element StringMessageRequest/AgencyInformation
diagram String_p2.png
namespace http://string.drv.de/xmlschema/string
type CommonAgencyType
properties
isRef 0
content complex
nillable true
children Agency AgentId
source <xs:element name="AgencyInformation" type="CommonAgencyType" nillable="true"/>

element StringMessageRequest/BookingRequest
diagram String_p3.png
namespace http://string.drv.de/xmlschema/string
type BookingRequestType
properties
isRef 0
content complex
nillable true
children RequestTrigger Services Packages Travellers BookingDetails ConfirmedWarnings
source <xs:element name="BookingRequest" type="BookingRequestType" nillable="true"/>

element StringMessageRequest/ConfigurationRequest
diagram String_p4.png
namespace http://string.drv.de/xmlschema/string
type ConfigurationRequestType
properties
isRef 0
content complex
nillable true
source <xs:element name="ConfigurationRequest" type="ConfigurationRequestType" nillable="true"/>

element StringMessageRequest/VersionRequest
diagram String_p5.png
namespace http://string.drv.de/xmlschema/string
type VersionRequestType
properties
isRef 0
content complex
nillable true
children Version
source <xs:element name="VersionRequest" type="VersionRequestType" nillable="true"/>

element StringMessageRequest/AgencyClearanceRequest
diagram String_p6.png
namespace http://string.drv.de/xmlschema/string
type AgencyClearanceRequestType
properties
isRef 0
content complex
nillable true
children POS
source <xs:element name="AgencyClearanceRequest" type="AgencyClearanceRequestType" nillable="true"/>

element StringMessageResponse
diagram String_p7.png
namespace http://string.drv.de/xmlschema/string
properties
content complex
children AgencyInformation BookingResponse ConfigurationResponse VersionResponse AgencyClearanceResponse
source <xs:element name="StringMessageResponse">
 
<xs:complexType>
   
<xs:sequence>
     
<xs:element name="AgencyInformation" type="CommonAgencyType" nillable="true"/>
     
<xs:choice>
       
<xs:element name="BookingResponse" type="BookingResponseType" nillable="true"/>
       
<xs:element name="ConfigurationResponse" type="ConfigurationResponseType" nillable="true"/>
       
<xs:element name="VersionResponse" type="VersionResponseType" nillable="true"/>
       
<xs:element name="AgencyClearanceResponse" type="AgencyClearanceResponseType" nillable="true"/>
     
</xs:choice>
   
</xs:sequence>
 
</xs:complexType>
</xs:element>

element StringMessageResponse/AgencyInformation
diagram String_p8.png
namespace http://string.drv.de/xmlschema/string
type CommonAgencyType
properties
isRef 0
content complex
nillable true
children Agency AgentId
source <xs:element name="AgencyInformation" type="CommonAgencyType" nillable="true"/>

element StringMessageResponse/BookingResponse
diagram String_p9.png
namespace http://string.drv.de/xmlschema/string
type BookingResponseType
properties
isRef 0
content complex
nillable true
children BookingState ProcessState TransactionState Services Packages Travellers BookingDetails Prices Informations Warnings Errors
source <xs:element name="BookingResponse" type="BookingResponseType" nillable="true"/>

element StringMessageResponse/ConfigurationResponse
diagram String_p10.png
namespace http://string.drv.de/xmlschema/string
type ConfigurationResponseType
properties
isRef 0
content complex
nillable true
children Setting
source <xs:element name="ConfigurationResponse" type="ConfigurationResponseType" nillable="true"/>

element StringMessageResponse/VersionResponse
diagram String_p11.png
namespace http://string.drv.de/xmlschema/string
type VersionResponseType
properties
isRef 0
content complex
nillable true
children Version
source <xs:element name="VersionResponse" type="VersionResponseType" nillable="true"/>

element StringMessageResponse/AgencyClearanceResponse
diagram String_p12.png
namespace http://string.drv.de/xmlschema/string
type AgencyClearanceResponseType
properties
isRef 0
content complex
nillable true
children POS Approved
source <xs:element name="AgencyClearanceResponse" type="AgencyClearanceResponseType" nillable="true"/>

complexType BookingRequestEnvelopeType
diagram String_p13.png
namespace http://string.drv.de/xmlschema/string
children AgencyInformation Booking
source <xs:complexType name="BookingRequestEnvelopeType">
 
<xs:sequence>
   
<xs:element name="AgencyInformation" type="CommonAgencyType" nillable="true"/>
   
<xs:element name="Booking" type="BookingRequestType" nillable="false"/>
 
</xs:sequence>
</xs:complexType>

element BookingRequestEnvelopeType/AgencyInformation
diagram String_p14.png
namespace http://string.drv.de/xmlschema/string
type CommonAgencyType
properties
isRef 0
content complex
nillable true
children Agency AgentId
source <xs:element name="AgencyInformation" type="CommonAgencyType" nillable="true"/>

element BookingRequestEnvelopeType/Booking
diagram String_p15.png
namespace http://string.drv.de/xmlschema/string
type BookingRequestType
properties
isRef 0
content complex
nillable false
children RequestTrigger Services Packages Travellers BookingDetails ConfirmedWarnings
source <xs:element name="Booking" type="BookingRequestType" nillable="false"/>

complexType BookingRequestType
diagram String_p16.png
namespace http://string.drv.de/xmlschema/string
children RequestTrigger Services Packages Travellers BookingDetails ConfirmedWarnings
used by
elements BookingRequestEnvelopeType/Booking StringMessageRequest/BookingRequest
source <xs:complexType name="BookingRequestType">
 
<xs:sequence>
   
<xs:element name="RequestTrigger" type="RequestTriggerType" nillable="false">
     
<xs:annotation>
       
<xs:documentation>Trigger type which initiated the request</xs:documentation>
     
</xs:annotation>
   
</xs:element>
   
<xs:element name="Services" type="ServicesRequestType" nillable="false"/>
   
<xs:element name="Packages" type="PackagesRequestType" nillable="true"/>
   
<xs:element name="Travellers" type="TravellersRequestType" nillable="false"/>
   
<xs:element name="BookingDetails" type="CommonBookingType" nillable="true"/>
   
<xs:element name="ConfirmedWarnings" type="IdentifiersType" nillable="false" minOccurs="0">
     
<xs:annotation>
       
<xs:documentation>List of confirmed warning idemntifiers</xs:documentation>
     
</xs:annotation>
   
</xs:element>
 
</xs:sequence>
</xs:complexType>

element BookingRequestType/RequestTrigger
diagram String_p17.png
namespace http://string.drv.de/xmlschema/string
type RequestTriggerType
properties
isRef 0
content simple
nillable false
facets
Kind Value annotation 
enumeration Interactive 
enumeration Automatic 
annotation
documentation
Trigger type which initiated the request
source <xs:element name="RequestTrigger" type="RequestTriggerType" nillable="false">
 
<xs:annotation>
   
<xs:documentation>Trigger type which initiated the request</xs:documentation>
 
</xs:annotation>
</xs:element>

element BookingRequestType/Services
diagram String_p18.png
namespace http://string.drv.de/xmlschema/string
type ServicesRequestType
properties
isRef 0
content complex
nillable false
children Service
source <xs:element name="Services" type="ServicesRequestType" nillable="false"/>

element BookingRequestType/Packages
diagram String_p19.png
namespace http://string.drv.de/xmlschema/string
type PackagesRequestType
properties
isRef 0
content complex
nillable true
children Package
source <xs:element name="Packages" type="PackagesRequestType" nillable="true"/>

element BookingRequestType/Travellers
diagram String_p20.png
namespace http://string.drv.de/xmlschema/string
type TravellersRequestType
properties
isRef 0
content complex
nillable false
children Traveller
source <xs:element name="Travellers" type="TravellersRequestType" nillable="false"/>

element BookingRequestType/BookingDetails
diagram String_p21.png
namespace http://string.drv.de/xmlschema/string
type CommonBookingType
properties
isRef 0
content complex
nillable true
children SessionId InvoiceAddress DeliveryAddress BookingOwnerAddress EmergencyAddress
source <xs:element name="BookingDetails" type="CommonBookingType" nillable="true"/>

element BookingRequestType/ConfirmedWarnings
diagram String_p22.png
namespace http://string.drv.de/xmlschema/string
type IdentifiersType
properties
isRef 0
minOcc 0
maxOcc 1
content complex
nillable false
children Identifier
annotation
documentation
List of confirmed warning idemntifiers
source <xs:element name="ConfirmedWarnings" type="IdentifiersType" nillable="false" minOccurs="0">
 
<xs:annotation>
   
<xs:documentation>List of confirmed warning idemntifiers</xs:documentation>
 
</xs:annotation>
</xs:element>

complexType BookingResponseEnvelopeType
diagram String_p23.png
namespace http://string.drv.de/xmlschema/string
children AgencyInformation Booking
source <xs:complexType name="BookingResponseEnvelopeType">
 
<xs:sequence>
   
<xs:element name="AgencyInformation" type="CommonAgencyType" nillable="true"/>
   
<xs:element name="Booking" type="BookingResponseType" nillable="false"/>
 
</xs:sequence>
</xs:complexType>

element BookingResponseEnvelopeType/AgencyInformation
diagram String_p24.png
namespace http://string.drv.de/xmlschema/string
type CommonAgencyType
properties
isRef 0
content complex
nillable true
children Agency AgentId
source <xs:element name="AgencyInformation" type="CommonAgencyType" nillable="true"/>

element BookingResponseEnvelopeType/Booking
diagram String_p25.png
namespace http://string.drv.de/xmlschema/string
type BookingResponseType
properties
isRef 0
content complex
nillable false
children BookingState ProcessState TransactionState Services Packages Travellers BookingDetails Prices Informations Warnings Errors
source <xs:element name="Booking" type="BookingResponseType" nillable="false"/>

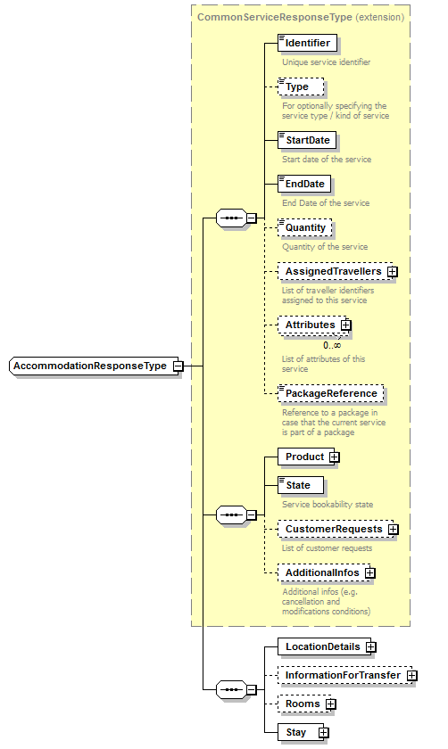
complexType BookingResponseType
diagram String_p26.png
namespace http://string.drv.de/xmlschema/string
children BookingState ProcessState TransactionState Services Packages Travellers BookingDetails Prices Informations Warnings Errors
used by
elements BookingResponseEnvelopeType/Booking StringMessageResponse/BookingResponse
source <xs:complexType name="BookingResponseType">
 
<xs:sequence>
   
<xs:element name="BookingState" type="BookabilityStateType" nillable="true">
     
<xs:annotation>
       
<xs:documentation>Bookability state for the whole booking</xs:documentation>
     
</xs:annotation>
   
</xs:element>
   
<xs:element name="ProcessState" type="ProcessStateType" nillable="true">
     
<xs:annotation>
       
<xs:documentation>Indicator of next possible process states of the result</xs:documentation>
     
</xs:annotation>
   
</xs:element>
   
<xs:element name="TransactionState" type="TransactionStateType" nillable="true">
     
<xs:annotation>
       
<xs:documentation>Indicator for a technical error while processing a request, not to be used by touroperator</xs:documentation>
     
</xs:annotation>
   
</xs:element>
   
<xs:element name="Services" type="ServicesResponseType" nillable="false"/>
   
<xs:element name="Packages" type="PackagesResponseType" nillable="true"/>
   
<xs:element name="Travellers" type="TravellersResponseType" nillable="false"/>
   
<xs:element name="BookingDetails" type="CommonBookingType" nillable="true"/>
   
<xs:element name="Prices" type="PricesResponseType" nillable="true" minOccurs="0">
     
<xs:annotation>
       
<xs:documentation>Pricing information for this booking. Might be referencing certain services, servicetypes and/or participants.</xs:documentation>
     
</xs:annotation>
   
</xs:element>
   
<xs:element name="Informations" type="InformationsType" nillable="true">
     
<xs:annotation>
       
<xs:documentation>General informations related to this booking. Might be referencing certain services, servicetypes and/or participants.</xs:documentation>
     
</xs:annotation>
   
</xs:element>
   
<xs:element name="Warnings" type="WarningsType" nillable="true">
     
<xs:annotation>
       
<xs:documentation>Warnings related to this booking. Might be referencing certain services, servicetypes and/or participants.</xs:documentation>
     
</xs:annotation>
   
</xs:element>
   
<xs:element name="Errors" type="ErrorsType" nillable="true">
     
<xs:annotation>
       
<xs:documentation>Errors related to this booking. Might be referencing certain services, servicetypes and/or participants.</xs:documentation>
     
</xs:annotation>
   
</xs:element>
 
</xs:sequence>
</xs:complexType>

element BookingResponseType/BookingState
diagram String_p27.png
namespace http://string.drv.de/xmlschema/string
type BookabilityStateType
properties
isRef 0
content simple
nillable true
facets
Kind Value annotation 
enumeration Ok 
enumeration Cancelled 
enumeration Request 
enumeration Option 
enumeration Declined 
annotation
documentation
Bookability state for the whole booking
source <xs:element name="BookingState" type="BookabilityStateType" nillable="true">
 
<xs:annotation>
   
<xs:documentation>Bookability state for the whole booking</xs:documentation>
 
</xs:annotation>
</xs:element>

element BookingResponseType/ProcessState
diagram String_p28.png
namespace http://string.drv.de/xmlschema/string
type ProcessStateType
properties
isRef 0
content simple
nillable true
facets
Kind Value annotation 
enumeration BookingPossible 
enumeration RebookPossible 
enumeration CancellationPossible 
enumeration OptionPossible 
enumeration RequestPossible 
enumeration BookingOk 
enumeration RebookOk 
enumeration CancellationOk 
enumeration OptionOk 
enumeration RequestOk 
enumeration Error 
annotation
documentation
Indicator of next possible process states of the result
source <xs:element name="ProcessState" type="ProcessStateType" nillable="true">
 
<xs:annotation>
   
<xs:documentation>Indicator of next possible process states of the result</xs:documentation>
 
</xs:annotation>
</xs:element>

element BookingResponseType/TransactionState
diagram String_p29.png
namespace http://string.drv.de/xmlschema/string
type TransactionStateType
properties
isRef 0
content simple
nillable true
facets
Kind Value annotation 
enumeration Ok 
enumeration Timeout 
enumeration InvalidFormat 
enumeration NoConnectionPossible 
annotation
documentation
Indicator for a technical error while processing a request, not to be used by touroperator
source <xs:element name="TransactionState" type="TransactionStateType" nillable="true">
 
<xs:annotation>
   
<xs:documentation>Indicator for a technical error while processing a request, not to be used by touroperator</xs:documentation>
 
</xs:annotation>
</xs:element>

element BookingResponseType/Services
diagram String_p30.png
namespace http://string.drv.de/xmlschema/string
type ServicesResponseType
properties
isRef 0
content complex
nillable false
children Service
source <xs:element name="Services" type="ServicesResponseType" nillable="false"/>

element BookingResponseType/Packages
diagram String_p31.png
namespace http://string.drv.de/xmlschema/string
type PackagesResponseType
properties
isRef 0
content complex
nillable true
children Package
source <xs:element name="Packages" type="PackagesResponseType" nillable="true"/>

element BookingResponseType/Travellers
diagram String_p32.png
namespace http://string.drv.de/xmlschema/string
type TravellersResponseType
properties
isRef 0
content complex
nillable false
children Traveller
source <xs:element name="Travellers" type="TravellersResponseType" nillable="false"/>

element BookingResponseType/BookingDetails
diagram String_p33.png
namespace http://string.drv.de/xmlschema/string
type CommonBookingType
properties
isRef 0
content complex
nillable true
children SessionId InvoiceAddress DeliveryAddress BookingOwnerAddress EmergencyAddress
source <xs:element name="BookingDetails" type="CommonBookingType" nillable="true"/>

element BookingResponseType/Prices
diagram String_p34.png
namespace http://string.drv.de/xmlschema/string
type PricesResponseType
properties
isRef 0
minOcc 0
maxOcc 1
content complex
nillable true
children DetailPrices TotalPrices
annotation
documentation
Pricing information for this booking. Might be referencing certain services, servicetypes and/or participants.
source <xs:element name="Prices" type="PricesResponseType" nillable="true" minOccurs="0">
 
<xs:annotation>
   
<xs:documentation>Pricing information for this booking. Might be referencing certain services, servicetypes and/or participants.</xs:documentation>
 
</xs:annotation>
</xs:element>

element BookingResponseType/Informations
diagram String_p35.png
namespace http://string.drv.de/xmlschema/string
type InformationsType
properties
isRef 0
content complex
nillable true
children InformationDetail
annotation
documentation
General informations related to this booking. Might be referencing certain services, servicetypes and/or participants.
source <xs:element name="Informations" type="InformationsType" nillable="true">
 
<xs:annotation>
   
<xs:documentation>General informations related to this booking. Might be referencing certain services, servicetypes and/or participants.</xs:documentation>
 
</xs:annotation>
</xs:element>

element BookingResponseType/Warnings
diagram String_p36.png
namespace http://string.drv.de/xmlschema/string
type WarningsType
properties
isRef 0
content complex
nillable true
children WarningDetail
annotation
documentation
Warnings related to this booking. Might be referencing certain services, servicetypes and/or participants.
source <xs:element name="Warnings" type="WarningsType" nillable="true">
 
<xs:annotation>
   
<xs:documentation>Warnings related to this booking. Might be referencing certain services, servicetypes and/or participants.</xs:documentation>
 
</xs:annotation>
</xs:element>

element BookingResponseType/Errors
diagram String_p37.png
namespace http://string.drv.de/xmlschema/string
type ErrorsType
properties
isRef 0
content complex
nillable true
children ErrorDetail
annotation
documentation
Errors related to this booking. Might be referencing certain services, servicetypes and/or participants.
source <xs:element name="Errors" type="ErrorsType" nillable="true">
 
<xs:annotation>
   
<xs:documentation>Errors related to this booking. Might be referencing certain services, servicetypes and/or participants.</xs:documentation>
 
</xs:annotation>
</xs:element>

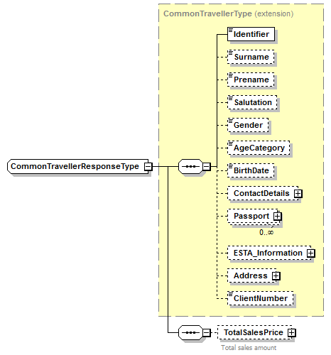
complexType CommonBookingType
diagram String_p38.png
namespace http://string.drv.de/xmlschema/string
children SessionId InvoiceAddress DeliveryAddress BookingOwnerAddress EmergencyAddress
used by
elements BookingRequestType/BookingDetails BookingResponseType/BookingDetails
source <xs:complexType name="CommonBookingType">
 
<xs:sequence>
   
<xs:element name="SessionId" type="xs:string" minOccurs="0">
     
<xs:annotation>
       
<xs:documentation>Identification of the current session context</xs:documentation>
     
</xs:annotation>
   
</xs:element>
   
<xs:element name="InvoiceAddress" type="CommonTravellerType" nillable="true" minOccurs="0">
     
<xs:annotation>
       
<xs:documentation>Client information for invoicing</xs:documentation>
     
</xs:annotation>
   
</xs:element>
   
<xs:element name="DeliveryAddress" type="CommonTravellerType" nillable="true" minOccurs="0">
     
<xs:annotation>
       
<xs:documentation>Client information for documents to be sent</xs:documentation>
     
</xs:annotation>
   
</xs:element>
   
<xs:element name="BookingOwnerAddress" type="CommonTravellerType" nillable="true" minOccurs="0">
     
<xs:annotation>
       
<xs:documentation>Client information for whom the booking is made</xs:documentation>
     
</xs:annotation>
   
</xs:element>
   
<xs:element name="EmergencyAddress" type="CommonTravellerType" nillable="true" minOccurs="0">
     
<xs:annotation>
       
<xs:documentation>Address of a person who should be contacted in case of emergency</xs:documentation>
     
</xs:annotation>
   
</xs:element>
 
</xs:sequence>
</xs:complexType>

element CommonBookingType/SessionId
diagram String_p39.png
namespace http://string.drv.de/xmlschema/string
type xs:string
properties
isRef 0
minOcc 0
maxOcc 1
content simple
annotation
documentation
Identification of the current session context
source <xs:element name="SessionId" type="xs:string" minOccurs="0">
 
<xs:annotation>
   
<xs:documentation>Identification of the current session context</xs:documentation>
 
</xs:annotation>
</xs:element>

element CommonBookingType/InvoiceAddress
diagram String_p40.png
namespace http://string.drv.de/xmlschema/string
type CommonTravellerType
properties
isRef 0
minOcc 0
maxOcc 1
content complex
nillable true
children Identifier Surname Prename Salutation Gender AgeCategory BirthDate ContactDetails Passport ESTA_Information Address ClientNumber
annotation
documentation
Client information for invoicing
source <xs:element name="InvoiceAddress" type="CommonTravellerType" nillable="true" minOccurs="0">
 
<xs:annotation>
   
<xs:documentation>Client information for invoicing</xs:documentation>
 
</xs:annotation>
</xs:element>

element CommonBookingType/DeliveryAddress
diagram String_p41.png
namespace http://string.drv.de/xmlschema/string
type CommonTravellerType
properties
isRef 0
minOcc 0
maxOcc 1
content complex
nillable true
children Identifier Surname Prename Salutation Gender AgeCategory BirthDate ContactDetails Passport ESTA_Information Address ClientNumber
annotation
documentation
Client information for documents to be sent
source <xs:element name="DeliveryAddress" type="CommonTravellerType" nillable="true" minOccurs="0">
 
<xs:annotation>
   
<xs:documentation>Client information for documents to be sent</xs:documentation>
 
</xs:annotation>
</xs:element>

element CommonBookingType/BookingOwnerAddress
diagram String_p42.png
namespace http://string.drv.de/xmlschema/string
type CommonTravellerType
properties
isRef 0
minOcc 0
maxOcc 1
content complex
nillable true
children Identifier Surname Prename Salutation Gender AgeCategory BirthDate ContactDetails Passport ESTA_Information Address ClientNumber
annotation
documentation
Client information for whom the booking is made
source <xs:element name="BookingOwnerAddress" type="CommonTravellerType" nillable="true" minOccurs="0">
 
<xs:annotation>
   
<xs:documentation>Client information for whom the booking is made</xs:documentation>
 
</xs:annotation>
</xs:element>

element CommonBookingType/EmergencyAddress
diagram String_p43.png
namespace http://string.drv.de/xmlschema/string
type CommonTravellerType
properties
isRef 0
minOcc 0
maxOcc 1
content complex
nillable true
children Identifier Surname Prename Salutation Gender AgeCategory BirthDate ContactDetails Passport ESTA_Information Address ClientNumber
annotation
documentation
Address of a person who should be contacted in case of emergency
source <xs:element name="EmergencyAddress" type="CommonTravellerType" nillable="true" minOccurs="0">
 
<xs:annotation>
   
<xs:documentation>Address of a person who should be contacted in case of emergency</xs:documentation>
 
</xs:annotation>
</xs:element>

complexType ConfigurationRequestType
diagram String_p44.png
namespace http://string.drv.de/xmlschema/string
used by
element StringMessageRequest/ConfigurationRequest
source <xs:complexType name="ConfigurationRequestType">
 
<xs:sequence/>
</xs:complexType>

complexType ConfigurationResponseType
diagram String_p45.png
namespace http://string.drv.de/xmlschema/string
children Setting
used by
element StringMessageResponse/ConfigurationResponse
source <xs:complexType name="ConfigurationResponseType">
 
<xs:sequence>
   
<xs:element name="Setting" type="KeyValueType" minOccurs="0" maxOccurs="unbounded"/>
 
</xs:sequence>
</xs:complexType>

element ConfigurationResponseType/Setting
diagram String_p46.png
namespace http://string.drv.de/xmlschema/string
type KeyValueType
properties
isRef 0
minOcc 0
maxOcc unbounded
content complex
children Key Value
source <xs:element name="Setting" type="KeyValueType" minOccurs="0" maxOccurs="unbounded"/>

complexType VersionRequestType
diagram String_p47.png
namespace http://string.drv.de/xmlschema/string
children Version
used by
element StringMessageRequest/VersionRequest
source <xs:complexType name="VersionRequestType">
 
<xs:sequence>
   
<xs:element name="Version" type="xs:decimal">
     
<xs:annotation>
       
<xs:documentation>version of client system</xs:documentation>
     
</xs:annotation>
   
</xs:element>
 
</xs:sequence>
</xs:complexType>

element VersionRequestType/Version
diagram String_p48.png
namespace http://string.drv.de/xmlschema/string
type xs:decimal
properties
isRef 0
content simple
annotation
documentation
version of client system
source <xs:element name="Version" type="xs:decimal">
 
<xs:annotation>
   
<xs:documentation>version of client system</xs:documentation>
 
</xs:annotation>
</xs:element>

complexType VersionResponseType
diagram String_p49.png
namespace http://string.drv.de/xmlschema/string
children Version
used by
element StringMessageResponse/VersionResponse
source <xs:complexType name="VersionResponseType">
 
<xs:sequence>
   
<xs:element name="Version" type="xs:decimal">
     
<xs:annotation>
       
<xs:documentation>version of operator system</xs:documentation>
     
</xs:annotation>
   
</xs:element>
 
</xs:sequence>
</xs:complexType>

element VersionResponseType/Version
diagram String_p50.png
namespace http://string.drv.de/xmlschema/string
type xs:decimal
properties
isRef 0
content simple
annotation
documentation
version of operator system
source <xs:element name="Version" type="xs:decimal">
 
<xs:annotation>
   
<xs:documentation>version of operator system</xs:documentation>
 
</xs:annotation>
</xs:element>

complexType AgencyClearanceRequestType
diagram String_p51.png
namespace http://string.drv.de/xmlschema/string
children POS
used by
element StringMessageRequest/AgencyClearanceRequest
source <xs:complexType name="AgencyClearanceRequestType">
 
<xs:sequence>
   
<xs:element name="POS" type="PosType" nillable="false"/>
 
</xs:sequence>
</xs:complexType>

element AgencyClearanceRequestType/POS
diagram String_p52.png
namespace http://string.drv.de/xmlschema/string
type PosType
properties
isRef 0
content complex
nillable false
children Agency Country Currency Languages Requestor ReceiverMatch BookingChannel
source <xs:element name="POS" type="PosType" nillable="false"/>

complexType AgencyClearanceResponseType
diagram String_p53.png
namespace http://string.drv.de/xmlschema/string
children POS Approved
used by
element StringMessageResponse/AgencyClearanceResponse
source <xs:complexType name="AgencyClearanceResponseType">
 
<xs:sequence>
   
<xs:element name="POS" type="PosType" nillable="false"/>
   
<xs:element name="Approved" type="xs:boolean"/>
 
</xs:sequence>
</xs:complexType>

element AgencyClearanceResponseType/POS
diagram String_p54.png
namespace http://string.drv.de/xmlschema/string
type PosType
properties
isRef 0
content complex
nillable false
children Agency Country Currency Languages Requestor ReceiverMatch BookingChannel
source <xs:element name="POS" type="PosType" nillable="false"/>

element AgencyClearanceResponseType/Approved
diagram String_p55.png
namespace http://string.drv.de/xmlschema/string
type xs:boolean
properties
isRef 0
content simple
source <xs:element name="Approved" type="xs:boolean"/>

complexType AddressType
diagram String_p56.png
namespace http://string.drv.de/xmlschema/string
children Street HouseNumber ZIPCode City Country
used by
elements CommonTravellerType/Address AccommodationProductResponseType/Address
attributes
Name  Type  Use  Default  Fixed  annotation
Languagexs:language      
source <xs:complexType name="AddressType">
 
<xs:sequence>
   
<xs:element name="Street" type="xs:string" minOccurs="0"/>
   
<xs:element name="HouseNumber" type="xs:string" minOccurs="0"/>
   
<xs:element name="ZIPCode" type="xs:string" minOccurs="0"/>
   
<xs:element name="City" type="xs:string" minOccurs="0"/>
   
<xs:element name="Country" type="CountryType" minOccurs="0"/>
 
</xs:sequence>
 
<xs:attribute name="Language" type="xs:language"/>
</xs:complexType>

attribute AddressType/@Language
type xs:language
properties
isRef 0
source <xs:attribute name="Language" type="xs:language"/>

element AddressType/Street
diagram String_p57.png
namespace http://string.drv.de/xmlschema/string
type xs:string
properties
isRef 0
minOcc 0
maxOcc 1
content simple
source <xs:element name="Street" type="xs:string" minOccurs="0"/>

element AddressType/HouseNumber
diagram String_p58.png
namespace http://string.drv.de/xmlschema/string
type xs:string
properties
isRef 0
minOcc 0
maxOcc 1
content simple
source <xs:element name="HouseNumber" type="xs:string" minOccurs="0"/>

element AddressType/ZIPCode
diagram String_p59.png
namespace http://string.drv.de/xmlschema/string
type xs:string
properties
isRef 0
minOcc 0
maxOcc 1
content simple
source <xs:element name="ZIPCode" type="xs:string" minOccurs="0"/>

element AddressType/City
diagram String_p60.png
namespace http://string.drv.de/xmlschema/string
type xs:string
properties
isRef 0
minOcc 0
maxOcc 1
content simple
source <xs:element name="City" type="xs:string" minOccurs="0"/>

element AddressType/Country
diagram String_p61.png
namespace http://string.drv.de/xmlschema/string
type CountryType
properties
isRef 0
minOcc 0
maxOcc 1
content complex
children Name CountryCode
source <xs:element name="Country" type="CountryType" minOccurs="0"/>

complexType AttributesType
diagram String_p62.png
namespace http://string.drv.de/xmlschema/string
children Attribute
used by
elements CommonServiceType/Attributes BookableClassCommonType/Attributes BoardCodeRequestType/Attributes CommonRoomType/Attributes
annotation
documentation
List of attributes
source <xs:complexType name="AttributesType">
 
<xs:annotation>
   
<xs:documentation>List of attributes</xs:documentation>
 
</xs:annotation>
 
<xs:sequence>
   
<xs:element name="Attribute" type="AttributeType" nillable="false" maxOccurs="unbounded"/>
 
</xs:sequence>
</xs:complexType>

element AttributesType/Attribute
diagram String_p63.png
namespace http://string.drv.de/xmlschema/string
type AttributeType
properties
isRef 0
minOcc 1
maxOcc unbounded
content complex
nillable false
children Code Description AttributeSource
source <xs:element name="Attribute" type="AttributeType" nillable="false" maxOccurs="unbounded"/>

complexType AttributeType
diagram String_p64.png
namespace http://string.drv.de/xmlschema/string
children Code Description AttributeSource
used by
element AttributesType/Attribute
annotation
documentation
Certain attribute of the containing element
source <xs:complexType name="AttributeType">
 
<xs:annotation>
   
<xs:documentation>Certain attribute of the containing element</xs:documentation>
 
</xs:annotation>
 
<xs:sequence>
   
<xs:element name="Code" type="xs:token">
     
<xs:annotation>
       
<xs:documentation>Code for the attribute</xs:documentation>
     
</xs:annotation>
   
</xs:element>
   
<xs:element name="Description" type="TextLanguageType" minOccurs="0" maxOccurs="unbounded">
     
<xs:annotation>
       
<xs:documentation>Description for the attribute</xs:documentation>
     
</xs:annotation>
   
</xs:element>
   
<xs:element name="AttributeSource" type="AttributeSourceType" nillable="false">
     
<xs:annotation>
       
<xs:documentation>Source of the attribute</xs:documentation>
     
</xs:annotation>
   
</xs:element>
 
</xs:sequence>
</xs:complexType>

element AttributeType/Code
diagram String_p65.png
namespace http://string.drv.de/xmlschema/string
type xs:token
properties
isRef 0
content simple
annotation
documentation
Code for the attribute
source <xs:element name="Code" type="xs:token">
 
<xs:annotation>
   
<xs:documentation>Code for the attribute</xs:documentation>
 
</xs:annotation>
</xs:element>

element AttributeType/Description
diagram String_p66.png
namespace http://string.drv.de/xmlschema/string
type TextLanguageType
properties
isRef 0
minOcc 0
maxOcc unbounded
content complex
children Text LanguageCode
annotation
documentation
Description for the attribute
source <xs:element name="Description" type="TextLanguageType" minOccurs="0" maxOccurs="unbounded">
 
<xs:annotation>
   
<xs:documentation>Description for the attribute</xs:documentation>
 
</xs:annotation>
</xs:element>

element AttributeType/AttributeSource
diagram String_p67.png
namespace http://string.drv.de/xmlschema/string
type AttributeSourceType
properties
isRef 0
content simple
nillable false
facets
Kind Value annotation 
enumeration Touroperator 
enumeration DRV 
enumeration OTDS 
enumeration GIATA 
enumeration Other 
annotation
documentation
Source of the attribute
source <xs:element name="AttributeSource" type="AttributeSourceType" nillable="false">
 
<xs:annotation>
   
<xs:documentation>Source of the attribute</xs:documentation>
 
</xs:annotation>
</xs:element>

complexType BookingChannelType
diagram String_p68.png
namespace http://string.drv.de/xmlschema/string
children Type CompanyName
used by
element PosType/BookingChannel
annotation
documentation
Booking Channel
source <xs:complexType name="BookingChannelType">
 
<xs:annotation>
   
<xs:documentation>Booking Channel</xs:documentation>
 
</xs:annotation>
 
<xs:sequence>
   
<xs:element name="Type"/>
   
<xs:element name="CompanyName" type="CompanyNameType" minOccurs="0"/>
 
</xs:sequence>
</xs:complexType>

element BookingChannelType/Type
diagram String_p69.png
namespace http://string.drv.de/xmlschema/string
properties
isRef 0
source <xs:element name="Type"/>

element BookingChannelType/CompanyName
diagram String_p70.png
namespace http://string.drv.de/xmlschema/string
type CompanyNameType
properties
isRef 0
minOcc 0
maxOcc 1
content complex
children ShortName Code OrganisationLevelID
source <xs:element name="CompanyName" type="CompanyNameType" minOccurs="0"/>

complexType CatalogueRequestType
diagram String_p71.png
namespace http://string.drv.de/xmlschema/string
children Code Season Page
used by
element ProductCodeRequestType/Catalogue
source <xs:complexType name="CatalogueRequestType">
 
<xs:sequence>
   
<xs:element name="Code" type="xs:token" nillable="false"/>
   
<xs:element name="Season" type="xs:token" minOccurs="0"/>
   
<xs:element name="Page" type="xs:integer" minOccurs="0"/>
 
</xs:sequence>
</xs:complexType>

element CatalogueRequestType/Code
diagram String_p72.png
namespace http://string.drv.de/xmlschema/string
type xs:token
properties
isRef 0
content simple
nillable false
source <xs:element name="Code" type="xs:token" nillable="false"/>

element CatalogueRequestType/Season
diagram String_p73.png
namespace http://string.drv.de/xmlschema/string
type xs:token
properties
isRef 0
minOcc 0
maxOcc 1
content simple
source <xs:element name="Season" type="xs:token" minOccurs="0"/>

element CatalogueRequestType/Page
diagram String_p74.png
namespace http://string.drv.de/xmlschema/string
type xs:integer
properties
isRef 0
minOcc 0
maxOcc 1
content simple
source <xs:element name="Page" type="xs:integer" minOccurs="0"/>

complexType CatalogueResponseType
diagram String_p75.png
namespace http://string.drv.de/xmlschema/string
children Code Season Page Description
used by
element ProductCodeResponseType/Catalogue
source <xs:complexType name="CatalogueResponseType">
 
<xs:sequence>
   
<xs:element name="Code" type="xs:token" nillable="false"/>
   
<xs:element name="Season" type="xs:token" minOccurs="0"/>
   
<xs:element name="Page" type="xs:integer" minOccurs="0"/>
   
<xs:element name="Description" type="TextLanguageType" minOccurs="0"/>
 
</xs:sequence>
</xs:complexType>

element CatalogueResponseType/Code
diagram String_p76.png
namespace http://string.drv.de/xmlschema/string
type xs:token
properties
isRef 0
content simple
nillable false
source <xs:element name="Code" type="xs:token" nillable="false"/>

element CatalogueResponseType/Season
diagram String_p77.png
namespace http://string.drv.de/xmlschema/string
type xs:token
properties
isRef 0
minOcc 0
maxOcc 1
content simple
source <xs:element name="Season" type="xs:token" minOccurs="0"/>

element CatalogueResponseType/Page
diagram String_p78.png
namespace http://string.drv.de/xmlschema/string
type xs:integer
properties
isRef 0
minOcc 0
maxOcc 1
content simple
source <xs:element name="Page" type="xs:integer" minOccurs="0"/>

element CatalogueResponseType/Description
diagram String_p79.png
namespace http://string.drv.de/xmlschema/string
type TextLanguageType
properties
isRef 0
minOcc 0
maxOcc 1
content complex
children Text LanguageCode
source <xs:element name="Description" type="TextLanguageType" minOccurs="0"/>

complexType CommonAgencyType
diagram String_p80.png
namespace http://string.drv.de/xmlschema/string
children Agency AgentId
used by
elements StringMessageRequest/AgencyInformation StringMessageResponse/AgencyInformation BookingRequestEnvelopeType/AgencyInformation BookingResponseEnvelopeType/AgencyInformation
source <xs:complexType name="CommonAgencyType">
 
<xs:sequence>
   
<xs:element name="Agency" type="xs:string">
     
<xs:annotation>
       
<xs:documentation>Identification of the executing agency</xs:documentation>
     
</xs:annotation>
   
</xs:element>
   
<xs:element name="AgentId" type="xs:int">
     
<xs:annotation>
       
<xs:documentation>Identification of the executing agent</xs:documentation>
     
</xs:annotation>
   
</xs:element>
 
</xs:sequence>
</xs:complexType>

element CommonAgencyType/Agency
diagram String_p81.png
namespace http://string.drv.de/xmlschema/string
type xs:string
properties
isRef 0
content simple
annotation
documentation
Identification of the executing agency
source <xs:element name="Agency" type="xs:string">
 
<xs:annotation>
   
<xs:documentation>Identification of the executing agency</xs:documentation>
 
</xs:annotation>
</xs:element>

element CommonAgencyType/AgentId
diagram String_p82.png
namespace http://string.drv.de/xmlschema/string
type xs:int
properties
isRef 0
content simple
annotation
documentation
Identification of the executing agent
source <xs:element name="AgentId" type="xs:int">
 
<xs:annotation>
   
<xs:documentation>Identification of the executing agent</xs:documentation>
 
</xs:annotation>
</xs:element>

complexType CompanyNameType
diagram String_p83.png
namespace http://string.drv.de/xmlschema/string
children ShortName Code OrganisationLevelID
used by
elements RequestorInformationType/CompanyName BookingChannelType/CompanyName
source <xs:complexType name="CompanyNameType">
 
<xs:sequence>
   
<xs:element name="ShortName" minOccurs="0"/>
   
<xs:element name="Code" minOccurs="0"/>
   
<xs:element name="OrganisationLevelID" type="xs:int" minOccurs="0">
     
<xs:annotation>
       
<xs:documentation>As the company could be part of a bigger organization, one might provide the level in the hierarchy of that organization
Only 1 digit LevelIds are provided
</xs:documentation>
     
</xs:annotation>
   
</xs:element>
 
</xs:sequence>
</xs:complexType>

element CompanyNameType/ShortName
diagram String_p84.png
namespace http://string.drv.de/xmlschema/string
properties
isRef 0
minOcc 0
maxOcc 1
source <xs:element name="ShortName" minOccurs="0"/>

element CompanyNameType/Code
diagram String_p85.png
namespace http://string.drv.de/xmlschema/string
properties
isRef 0
minOcc 0
maxOcc 1
source <xs:element name="Code" minOccurs="0"/>

element CompanyNameType/OrganisationLevelID
diagram String_p86.png
namespace http://string.drv.de/xmlschema/string
type xs:int
properties
isRef 0
minOcc 0
maxOcc 1
content simple
annotation
documentation
As the company could be part of a bigger organization, one might provide the level in the hierarchy of that organization
Only 1 digit LevelIds are provided
source <xs:element name="OrganisationLevelID" type="xs:int" minOccurs="0">
 
<xs:annotation>
   
<xs:documentation>As the company could be part of a bigger organization, one might provide the level in the hierarchy of that organization
Only 1 digit LevelIds are provided
</xs:documentation>
 
</xs:annotation>
</xs:element>

complexType CountryType
diagram String_p87.png
namespace http://string.drv.de/xmlschema/string
children Name CountryCode
used by
elements AddressType/Country PosType/Country PassportStayInfoType/Country PassportType/CountryOfBirth
annotation
documentation
Type for country information
source <xs:complexType name="CountryType">
 
<xs:annotation>
   
<xs:documentation>Type for country information</xs:documentation>
 
</xs:annotation>
 
<xs:sequence>
   
<xs:element name="Name" type="xs:string">
     
<xs:annotation>
       
<xs:documentation>Name of the country</xs:documentation>
     
</xs:annotation>
   
</xs:element>
   
<xs:element name="CountryCode" type="CountryCodeType">
     
<xs:annotation>
       
<xs:documentation>ISO code</xs:documentation>
     
</xs:annotation>
   
</xs:element>
 
</xs:sequence>
</xs:complexType>

element CountryType/Name
diagram String_p88.png
namespace http://string.drv.de/xmlschema/string
type xs:string
properties
isRef 0
content simple
annotation
documentation
Name of the country
source <xs:element name="Name" type="xs:string">
 
<xs:annotation>
   
<xs:documentation>Name of the country</xs:documentation>
 
</xs:annotation>
</xs:element>

element CountryType/CountryCode
diagram String_p89.png
namespace http://string.drv.de/xmlschema/string
type CountryCodeType
properties
isRef 0
content simple
facets
Kind Value annotation 
minLength 
maxLength 
annotation
documentation
ISO code
source <xs:element name="CountryCode" type="CountryCodeType">
 
<xs:annotation>
   
<xs:documentation>ISO code</xs:documentation>
 
</xs:annotation>
</xs:element>

complexType CustomerRequestListRequestType
diagram String_p90.png
namespace http://string.drv.de/xmlschema/string
children CustomerRequest
source <xs:complexType name="CustomerRequestListRequestType">
 
<xs:sequence>
   
<xs:element name="CustomerRequest" type="CustomerRequestRequestType" nillable="true" minOccurs="0" maxOccurs="unbounded"/>
 
</xs:sequence>
</xs:complexType>

element CustomerRequestListRequestType/CustomerRequest
diagram String_p91.png
namespace http://string.drv.de/xmlschema/string
type CustomerRequestRequestType
properties
isRef 0
minOcc 0
maxOcc unbounded
content complex
nillable true
children Code Description AssignedTravellers
source <xs:element name="CustomerRequest" type="CustomerRequestRequestType" nillable="true" minOccurs="0" maxOccurs="unbounded"/>

complexType CustomerRequestListResponseType
diagram String_p92.png
namespace http://string.drv.de/xmlschema/string
children CustomerRequest
source <xs:complexType name="CustomerRequestListResponseType">
 
<xs:sequence>
   
<xs:element name="CustomerRequest" type="CustomerRequestResponseType" nillable="true" minOccurs="0" maxOccurs="unbounded"/>
 
</xs:sequence>
</xs:complexType>

element CustomerRequestListResponseType/CustomerRequest
diagram String_p93.png
namespace http://string.drv.de/xmlschema/string
type CustomerRequestResponseType
properties
isRef 0
minOcc 0
maxOcc unbounded
content complex
nillable true
children Code Description AssignedTravellers State
source <xs:element name="CustomerRequest" type="CustomerRequestResponseType" nillable="true" minOccurs="0" maxOccurs="unbounded"/>

complexType CustomerRequestRequestType
diagram String_p94.png
namespace http://string.drv.de/xmlschema/string
children Code Description AssignedTravellers
used by
elements CustomerRequestListRequestType/CustomerRequest CommonServiceRequestType/CustomerRequests BookableClassRequestType/CustomerRequests RoomRequestType/CustomerRequests
complexType CustomerRequestResponseType
annotation
documentation
Customer request
source <xs:complexType name="CustomerRequestRequestType">
 
<xs:annotation>
   
<xs:documentation>Customer request</xs:documentation>
 
</xs:annotation>
 
<xs:sequence>
   
<xs:element name="Code" type="xs:token" nillable="false" minOccurs="0">
     
<xs:annotation>
       
<xs:documentation>Touroperator code for the customer request</xs:documentation>
     
</xs:annotation>
   
</xs:element>
   
<xs:element name="Description" type="TextLanguageType" minOccurs="0" maxOccurs="unbounded">
     
<xs:annotation>
       
<xs:documentation>Description for the customer request</xs:documentation>
     
</xs:annotation>
   
</xs:element>
   
<xs:element name="AssignedTravellers" type="IdentifiersType" nillable="false" minOccurs="0">
     
<xs:annotation>
       
<xs:documentation>List of assigend participants</xs:documentation>
     
</xs:annotation>
   
</xs:element>
 
</xs:sequence>
</xs:complexType>

element CustomerRequestRequestType/Code
diagram String_p95.png
namespace http://string.drv.de/xmlschema/string
type xs:token
properties
isRef 0
minOcc 0
maxOcc 1
content simple
nillable false
annotation
documentation
Touroperator code for the customer request
source <xs:element name="Code" type="xs:token" nillable="false" minOccurs="0">
 
<xs:annotation>
   
<xs:documentation>Touroperator code for the customer request</xs:documentation>
 
</xs:annotation>
</xs:element>

element CustomerRequestRequestType/Description
diagram String_p96.png
namespace http://string.drv.de/xmlschema/string
type TextLanguageType
properties
isRef 0
minOcc 0
maxOcc unbounded
content complex
children Text LanguageCode
annotation
documentation
Description for the customer request
source <xs:element name="Description" type="TextLanguageType" minOccurs="0" maxOccurs="unbounded">
 
<xs:annotation>
   
<xs:documentation>Description for the customer request</xs:documentation>
 
</xs:annotation>
</xs:element>

element CustomerRequestRequestType/AssignedTravellers
diagram String_p97.png
namespace http://string.drv.de/xmlschema/string
type IdentifiersType
properties
isRef 0
minOcc 0
maxOcc 1
content complex
nillable false
children Identifier
annotation
documentation
List of assigend participants
source <xs:element name="AssignedTravellers" type="IdentifiersType" nillable="false" minOccurs="0">
 
<xs:annotation>
   
<xs:documentation>List of assigend participants</xs:documentation>
 
</xs:annotation>
</xs:element>

complexType CustomerRequestResponseType
diagram String_p98.png
namespace http://string.drv.de/xmlschema/string
type extension of CustomerRequestRequestType
properties
base CustomerRequestRequestType
children Code Description AssignedTravellers State
used by
elements CustomerRequestListResponseType/CustomerRequest CommonServiceResponseType/CustomerRequests BookableClassResponseType/CustomerRequests RoomResponseType/CustomerRequests
source <xs:complexType name="CustomerRequestResponseType">
 
<xs:complexContent>
   
<xs:extension base="CustomerRequestRequestType">
     
<xs:sequence>
       
<xs:element name="State" type="ConfirmationStateType" nillable="false">
         
<xs:annotation>
           
<xs:documentation>Confirmation state of the customer request</xs:documentation>
         
</xs:annotation>
       
</xs:element>
     
</xs:sequence>
   
</xs:extension>
 
</xs:complexContent>
</xs:complexType>

element CustomerRequestResponseType/State
diagram String_p99.png
namespace http://string.drv.de/xmlschema/string
type ConfirmationStateType
properties
isRef 0
content simple
nillable false
facets
Kind Value annotation 
enumeration Ok 
enumeration Declined 
enumeration Request 
annotation
documentation
Confirmation state of the customer request
source <xs:element name="State" type="ConfirmationStateType" nillable="false">
 
<xs:annotation>
   
<xs:documentation>Confirmation state of the customer request</xs:documentation>
 
</xs:annotation>
</xs:element>

complexType ErrorsType
diagram String_p100.png
namespace http://string.drv.de/xmlschema/string
children ErrorDetail
used by
element BookingResponseType/Errors
annotation
documentation
List of errors
source <xs:complexType name="ErrorsType">
 
<xs:annotation>
   
<xs:documentation>List of errors</xs:documentation>
 
</xs:annotation>
 
<xs:sequence>
   
<xs:element name="ErrorDetail" type="ErrorType" nillable="false" maxOccurs="unbounded"/>
 
</xs:sequence>
</xs:complexType>

element ErrorsType/ErrorDetail
diagram String_p101.png
namespace http://string.drv.de/xmlschema/string
type ErrorType
properties
isRef 0
minOcc 1
maxOcc unbounded
content complex
nillable false
children Identifier Code Description AssignedTravellers AssignedServices AssignedServiceTypes AssignedToBooking ErrorCategory
source <xs:element name="ErrorDetail" type="ErrorType" nillable="false" maxOccurs="unbounded"/>

complexType ErrorType
diagram String_p102.png
namespace http://string.drv.de/xmlschema/string
type extension of InformationType
properties
base InformationType
children Identifier Code Description AssignedTravellers AssignedServices AssignedServiceTypes AssignedToBooking ErrorCategory
used by
element ErrorsType/ErrorDetail
source <xs:complexType name="ErrorType">
 
<xs:complexContent>
   
<xs:extension base="InformationType">
     
<xs:sequence>
       
<xs:element name="ErrorCategory" type="ErrorCategoryType" nillable="false">
         
<xs:annotation>
           
<xs:documentation>Specific error category</xs:documentation>
         
</xs:annotation>
       
</xs:element>
     
</xs:sequence>
   
</xs:extension>
 
</xs:complexContent>
</xs:complexType>

element ErrorType/ErrorCategory
diagram String_p103.png
namespace http://string.drv.de/xmlschema/string
type ErrorCategoryType
properties
isRef 0
content simple
nillable false
facets
Kind Value annotation 
enumeration TimeoutError 
enumeration UnexpectedError 
enumeration UnkownError 
enumeration InputDataError 
enumeration AuthenticationError 
enumeration AuthorizationError 
enumeration ExternalSystemError 
enumeration TemporarilyUnavailable 
enumeration OutboundUnavailable 
enumeration InboundUnavailable 
enumeration FlightUnavailable 
enumeration AccommodationUnavailable 
enumeration ServiceUnavailable 
enumeration TravellerError 
enumeration AgencyClearanceError 
enumeration DirectBookingOnlyError 
enumeration PriceError 
enumeration PaymentFailedError 
annotation
documentation
Specific error category
source <xs:element name="ErrorCategory" type="ErrorCategoryType" nillable="false">
 
<xs:annotation>
   
<xs:documentation>Specific error category</xs:documentation>
 
</xs:annotation>
</xs:element>

complexType GeoLocationType
diagram String_p104.png
namespace http://string.drv.de/xmlschema/string
children Longitude Latitude
used by
elements AccommodationProductResponseType/GeoLocation AirportResponseType/Location
annotation
documentation
Type for geo coding information
source <xs:complexType name="GeoLocationType">
 
<xs:annotation>
   
<xs:documentation>Type for geo coding information</xs:documentation>
 
</xs:annotation>
 
<xs:sequence>
   
<xs:element name="Longitude" type="xs:string" nillable="false"/>
   
<xs:element name="Latitude" type="xs:string" nillable="false"/>
 
</xs:sequence>
</xs:complexType>

element GeoLocationType/Longitude
diagram String_p105.png
namespace http://string.drv.de/xmlschema/string
type xs:string
properties
isRef 0
content simple
nillable false
source <xs:element name="Longitude" type="xs:string" nillable="false"/>

element GeoLocationType/Latitude
diagram String_p106.png
namespace http://string.drv.de/xmlschema/string
type xs:string
properties
isRef 0
content simple
nillable false
source <xs:element name="Latitude" type="xs:string" nillable="false"/>

complexType IdentifiersType
diagram String_p107.png
namespace http://string.drv.de/xmlschema/string
children Identifier
used by
elements CommonTariffDataType/AssignedLegs CommonTariffDataType/AssignedSegments InformationType/AssignedServices CommonPriceType/AssignedServices InformationType/AssignedServiceTypes CommonPriceType/AssignedServiceTypes InformationType/AssignedTravellers CustomerRequestRequestType/AssignedTravellers CommonServiceType/AssignedTravellers IncludedExtraCommonType/AssignedTravellers CommonPriceType/AssignedTravellers BookableClassCommonType/AssignedTravellers CommonTariffDataType/AssignedTravellers CommonFlightSegmentType/AssignedTravellers CommonRoomType/AssignedTravellers BookingRequestType/ConfirmedWarnings
annotation
documentation
List of unique identifiers
source <xs:complexType name="IdentifiersType">
 
<xs:annotation>
   
<xs:documentation>List of unique identifiers</xs:documentation>
 
</xs:annotation>
 
<xs:sequence>
   
<xs:element name="Identifier" type="IdentifierType" nillable="false" maxOccurs="unbounded"/>
 
</xs:sequence>
</xs:complexType>

element IdentifiersType/Identifier
diagram String_p108.png
namespace http://string.drv.de/xmlschema/string
type IdentifierType
properties
isRef 0
minOcc 1
maxOcc unbounded
content simple
nillable false
source <xs:element name="Identifier" type="IdentifierType" nillable="false" maxOccurs="unbounded"/>

complexType InformationsType
diagram String_p109.png
namespace http://string.drv.de/xmlschema/string
children InformationDetail
used by
element BookingResponseType/Informations
annotation
documentation
List of informations
source <xs:complexType name="InformationsType">
 
<xs:annotation>
   
<xs:documentation>List of informations</xs:documentation>
 
</xs:annotation>
 
<xs:sequence>
   
<xs:element name="InformationDetail" type="InformationType" nillable="false" maxOccurs="unbounded"/>
 
</xs:sequence>
</xs:complexType>

element InformationsType/InformationDetail
diagram String_p110.png
namespace http://string.drv.de/xmlschema/string
type InformationType
properties
isRef 0
minOcc 1
maxOcc unbounded
content complex
nillable false
children Identifier Code Description AssignedTravellers AssignedServices AssignedServiceTypes AssignedToBooking
source <xs:element name="InformationDetail" type="InformationType" nillable="false" maxOccurs="unbounded"/>

complexType InformationType
diagram String_p111.png
namespace http://string.drv.de/xmlschema/string
children Identifier Code Description AssignedTravellers AssignedServices AssignedServiceTypes AssignedToBooking
used by
element InformationsType/InformationDetail
complexTypes ErrorType WarningType
annotation
documentation
Warning associated with certain details within the response
source <xs:complexType name="InformationType">
 
<xs:annotation>
   
<xs:documentation>Warning associated with certain details within the response</xs:documentation>
 
</xs:annotation>
 
<xs:sequence>
   
<xs:element name="Identifier" type="IdentifierType">
     
<xs:annotation>
       
<xs:documentation>Unique information identifier</xs:documentation>
     
</xs:annotation>
   
</xs:element>
   
<xs:element name="Code" type="xs:token">
     
<xs:annotation>
       
<xs:documentation>Code for the information defined by the touroperator</xs:documentation>
     
</xs:annotation>
   
</xs:element>
   
<xs:element name="Description" type="TextLanguageType" minOccurs="0" maxOccurs="unbounded">
     
<xs:annotation>
       
<xs:documentation>Description for the information</xs:documentation>
     
</xs:annotation>
   
</xs:element>
   
<xs:element name="AssignedTravellers" type="IdentifiersType" nillable="true" minOccurs="0">
     
<xs:annotation>
       
<xs:documentation>List of participants who caused this information</xs:documentation>
     
</xs:annotation>
   
</xs:element>
   
<xs:element name="AssignedServices" type="IdentifiersType" nillable="true" minOccurs="0">
     
<xs:annotation>
       
<xs:documentation>List of services which caused this information</xs:documentation>
     
</xs:annotation>
   
</xs:element>
   
<xs:element name="AssignedServiceTypes" type="IdentifiersType" nillable="true" minOccurs="0">
     
<xs:annotation>
       
<xs:documentation>List of service types (e.g. rooms, flight classes) which caused this information</xs:documentation>
     
</xs:annotation>
   
</xs:element>
   
<xs:element name="AssignedToBooking" type="xs:boolean" nillable="false" minOccurs="0">
     
<xs:annotation>
       
<xs:documentation>Flag if this information is booking related</xs:documentation>
     
</xs:annotation>
   
</xs:element>
 
</xs:sequence>
</xs:complexType>

element InformationType/Identifier
diagram String_p112.png
namespace http://string.drv.de/xmlschema/string
type IdentifierType
properties
isRef 0
content simple
annotation
documentation
Unique information identifier
source <xs:element name="Identifier" type="IdentifierType">
 
<xs:annotation>
   
<xs:documentation>Unique information identifier</xs:documentation>
 
</xs:annotation>
</xs:element>

element InformationType/Code
diagram String_p113.png
namespace http://string.drv.de/xmlschema/string
type xs:token
properties
isRef 0
content simple
annotation
documentation
Code for the information defined by the touroperator
source <xs:element name="Code" type="xs:token">
 
<xs:annotation>
   
<xs:documentation>Code for the information defined by the touroperator</xs:documentation>
 
</xs:annotation>
</xs:element>

element InformationType/Description
diagram String_p114.png
namespace http://string.drv.de/xmlschema/string
type TextLanguageType
properties
isRef 0
minOcc 0
maxOcc unbounded
content complex
children Text LanguageCode
annotation
documentation
Description for the information
source <xs:element name="Description" type="TextLanguageType" minOccurs="0" maxOccurs="unbounded">
 
<xs:annotation>
   
<xs:documentation>Description for the information</xs:documentation>
 
</xs:annotation>
</xs:element>

element InformationType/AssignedTravellers
diagram String_p115.png
namespace http://string.drv.de/xmlschema/string
type IdentifiersType
properties
isRef 0
minOcc 0
maxOcc 1
content complex
nillable true
children Identifier
annotation
documentation
List of participants who caused this information
source <xs:element name="AssignedTravellers" type="IdentifiersType" nillable="true" minOccurs="0">
 
<xs:annotation>
   
<xs:documentation>List of participants who caused this information</xs:documentation>
 
</xs:annotation>
</xs:element>

element InformationType/AssignedServices
diagram String_p116.png
namespace http://string.drv.de/xmlschema/string
type IdentifiersType
properties
isRef 0
minOcc 0
maxOcc 1
content complex
nillable true
children Identifier
annotation
documentation
List of services which caused this information
source <xs:element name="AssignedServices" type="IdentifiersType" nillable="true" minOccurs="0">
 
<xs:annotation>
   
<xs:documentation>List of services which caused this information</xs:documentation>
 
</xs:annotation>
</xs:element>

element InformationType/AssignedServiceTypes
diagram String_p117.png
namespace http://string.drv.de/xmlschema/string
type IdentifiersType
properties
isRef 0
minOcc 0
maxOcc 1
content complex
nillable true
children Identifier
annotation
documentation
List of service types (e.g. rooms, flight classes) which caused this information
source <xs:element name="AssignedServiceTypes" type="IdentifiersType" nillable="true" minOccurs="0">
 
<xs:annotation>
   
<xs:documentation>List of service types (e.g. rooms, flight classes) which caused this information</xs:documentation>
 
</xs:annotation>
</xs:element>

element InformationType/AssignedToBooking
diagram String_p118.png
namespace http://string.drv.de/xmlschema/string
type xs:boolean
properties
isRef 0
minOcc 0
maxOcc 1
content simple
nillable false
annotation
documentation
Flag if this information is booking related
source <xs:element name="AssignedToBooking" type="xs:boolean" nillable="false" minOccurs="0">
 
<xs:annotation>
   
<xs:documentation>Flag if this information is booking related</xs:documentation>
 
</xs:annotation>
</xs:element>

complexType KeyValueType
diagram String_p119.png
namespace http://string.drv.de/xmlschema/string
children Key Value
used by
element ConfigurationResponseType/Setting
annotation
documentation
List of key-value elements
source <xs:complexType name="KeyValueType">
 
<xs:annotation>
   
<xs:documentation>List of key-value elements</xs:documentation>
 
</xs:annotation>
 
<xs:sequence>
   
<xs:element name="Key" type="xs:token"/>
   
<xs:element name="Value" type="xs:string"/>
 
</xs:sequence>
</xs:complexType>

element KeyValueType/Key
diagram String_p120.png
namespace http://string.drv.de/xmlschema/string
type xs:token
properties
isRef 0
content simple
source <xs:element name="Key" type="xs:token"/>

element KeyValueType/Value
diagram String_p121.png
namespace http://string.drv.de/xmlschema/string
type xs:string
properties
isRef 0
content simple
source <xs:element name="Value" type="xs:string"/>

complexType ListType
diagram String_p122.png
namespace http://string.drv.de/xmlschema/string
children Value
used by
elements CommonFlightDataType/PNR CommonFlightSegmentType/PNR
annotation
documentation
List of strings
source <xs:complexType name="ListType">
 
<xs:annotation>
   
<xs:documentation>List of strings</xs:documentation>
 
</xs:annotation>
 
<xs:sequence>
   
<xs:element name="Value" type="xs:string" nillable="false" maxOccurs="unbounded"/>
 
</xs:sequence>
</xs:complexType>

element ListType/Value
diagram String_p123.png
namespace http://string.drv.de/xmlschema/string
type xs:string
properties
isRef 0
minOcc 1
maxOcc unbounded
content simple
nillable false
source <xs:element name="Value" type="xs:string" nillable="false" maxOccurs="unbounded"/>

complexType PackageType
diagram String_p124.png
namespace http://string.drv.de/xmlschema/string
source <xs:complexType name="PackageType"/>

complexType PosType
diagram String_p125.png
namespace http://string.drv.de/xmlschema/string
children Agency Country Currency Languages Requestor ReceiverMatch BookingChannel
used by
elements AgencyClearanceRequestType/POS AgencyClearanceResponseType/POS
annotation
documentation
Provides information on the originator of the query
source <xs:complexType name="PosType">
 
<xs:annotation>
   
<xs:documentation>Provides information on the originator of the query</xs:documentation>
 
</xs:annotation>
 
<xs:sequence>
   
<xs:sequence>
     
<xs:element name="Agency">
       
<xs:annotation>
         
<xs:documentation>Identification of the executing agency</xs:documentation>
       
</xs:annotation>
     
</xs:element>
     
<xs:element name="Country" type="CountryType" minOccurs="0"/>
     
<xs:element name="Currency" type="CurrencyCodeType"/>
     
<xs:element name="Languages">
       
<xs:annotation>
         
<xs:documentation>ISO Language Code of the generated Language(s) of the originator instance.
In case of a multiple language support one is defined as the primary language
</xs:documentation>
       
</xs:annotation>
       
<xs:complexType>
         
<xs:sequence>
           
<xs:element name="PrimaryLanguage" type="xs:language"/>
           
<xs:element name="AdditionalLanguages" type="xs:language" minOccurs="0" maxOccurs="3"/>
         
</xs:sequence>
       
</xs:complexType>
     
</xs:element>
   
</xs:sequence>
   
<xs:element name="Requestor" type="RequestorInformationType"/>
   
<xs:element name="ReceiverMatch" minOccurs="0">
     
<xs:annotation>
       
<xs:documentation>The corresponding ID, the RequestorID is mapped with in the receivers system</xs:documentation>
     
</xs:annotation>
     
<xs:complexType>
       
<xs:sequence>
         
<xs:element name="ID"/>
       
</xs:sequence>
     
</xs:complexType>
   
</xs:element>
   
<xs:element name="BookingChannel" type="BookingChannelType"/>
 
</xs:sequence>
</xs:complexType>

element PosType/Agency
diagram String_p126.png
namespace http://string.drv.de/xmlschema/string
properties
isRef 0
annotation
documentation
Identification of the executing agency
source <xs:element name="Agency">
 
<xs:annotation>
   
<xs:documentation>Identification of the executing agency</xs:documentation>
 
</xs:annotation>
</xs:element>

element PosType/Country
diagram String_p127.png
namespace http://string.drv.de/xmlschema/string
type CountryType
properties
isRef 0
minOcc 0
maxOcc 1
content complex
children Name CountryCode
source <xs:element name="Country" type="CountryType" minOccurs="0"/>

element PosType/Currency
diagram String_p128.png
namespace http://string.drv.de/xmlschema/string
type CurrencyCodeType
properties
isRef 0
content simple
facets
Kind Value annotation 
length 
source <xs:element name="Currency" type="CurrencyCodeType"/>

element PosType/Languages
diagram String_p129.png
namespace http://string.drv.de/xmlschema/string
properties
isRef 0
content complex
children PrimaryLanguage AdditionalLanguages
annotation
documentation
ISO Language Code of the generated Language(s) of the originator instance.
In case of a multiple language support one is defined as the primary language
source <xs:element name="Languages">
 
<xs:annotation>
   
<xs:documentation>ISO Language Code of the generated Language(s) of the originator instance.
In case of a multiple language support one is defined as the primary language
</xs:documentation>
 
</xs:annotation>
 
<xs:complexType>
   
<xs:sequence>
     
<xs:element name="PrimaryLanguage" type="xs:language"/>
     
<xs:element name="AdditionalLanguages" type="xs:language" minOccurs="0" maxOccurs="3"/>
   
</xs:sequence>
 
</xs:complexType>
</xs:element>

element PosType/Languages/PrimaryLanguage
diagram String_p130.png
namespace http://string.drv.de/xmlschema/string
type xs:language
properties
isRef 0
content simple
source <xs:element name="PrimaryLanguage" type="xs:language"/>

element PosType/Languages/AdditionalLanguages
diagram String_p131.png
namespace http://string.drv.de/xmlschema/string
type xs:language
properties
isRef 0
minOcc 0
maxOcc 3
content simple
source <xs:element name="AdditionalLanguages" type="xs:language" minOccurs="0" maxOccurs="3"/>

element PosType/Requestor
diagram String_p132.png
namespace http://string.drv.de/xmlschema/string
type RequestorInformationType
properties
isRef 0
content complex
children ID Type CompanyName Organisation
source <xs:element name="Requestor" type="RequestorInformationType"/>

element PosType/ReceiverMatch
diagram String_p133.png
namespace http://string.drv.de/xmlschema/string
properties
isRef 0
minOcc 0
maxOcc 1
content complex
children ID
annotation
documentation
The corresponding ID, the RequestorID is mapped with in the receivers system
source <xs:element name="ReceiverMatch" minOccurs="0">
 
<xs:annotation>
   
<xs:documentation>The corresponding ID, the RequestorID is mapped with in the receivers system</xs:documentation>
 
</xs:annotation>
 
<xs:complexType>
   
<xs:sequence>
     
<xs:element name="ID"/>
   
</xs:sequence>
 
</xs:complexType>
</xs:element>

element PosType/ReceiverMatch/ID
diagram String_p134.png
namespace http://string.drv.de/xmlschema/string
properties
isRef 0
source <xs:element name="ID"/>

element PosType/BookingChannel
diagram String_p135.png
namespace http://string.drv.de/xmlschema/string
type BookingChannelType
properties
isRef 0
content complex
children Type CompanyName
source <xs:element name="BookingChannel" type="BookingChannelType"/>

complexType ProductCodeRequestType
diagram String_p136.png
namespace http://string.drv.de/xmlschema/string
children Code Type Catalogue
used by
element CommonServiceRequestType/Product
annotation
documentation
Touroperator specific product code
source <xs:complexType name="ProductCodeRequestType">
 
<xs:annotation>
   
<xs:documentation>Touroperator specific product code</xs:documentation>
 
</xs:annotation>
 
<xs:sequence>
   
<xs:element name="Code" type="xs:token" nillable="false"/>
   
<xs:element name="Type" type="xs:token" minOccurs="0"/>
   
<xs:element name="Catalogue" type="CatalogueRequestType" minOccurs="0"/>
 
</xs:sequence>
</xs:complexType>

element ProductCodeRequestType/Code
diagram String_p137.png
namespace http://string.drv.de/xmlschema/string
type xs:token
properties
isRef 0
content simple
nillable false
source <xs:element name="Code" type="xs:token" nillable="false"/>

element ProductCodeRequestType/Type
diagram String_p138.png
namespace http://string.drv.de/xmlschema/string
type xs:token
properties
isRef 0
minOcc 0
maxOcc 1
content simple
source <xs:element name="Type" type="xs:token" minOccurs="0"/>

element ProductCodeRequestType/Catalogue
diagram String_p139.png
namespace http://string.drv.de/xmlschema/string
type CatalogueRequestType
properties
isRef 0
minOcc 0
maxOcc 1
content complex
children Code Season Page
source <xs:element name="Catalogue" type="CatalogueRequestType" minOccurs="0"/>

complexType ProductCodeResponseType
diagram String_p140.png
namespace http://string.drv.de/xmlschema/string
children Code Type Description Catalogue
used by
element CommonServiceResponseType/Product
annotation
documentation
Touroperator specific product code
source <xs:complexType name="ProductCodeResponseType">
 
<xs:annotation>
   
<xs:documentation>Touroperator specific product code</xs:documentation>
 
</xs:annotation>
 
<xs:sequence>
   
<xs:element name="Code" type="xs:token" nillable="false"/>
   
<xs:element name="Type" type="xs:token" minOccurs="0"/>
   
<xs:element name="Description" type="TextLanguageType" minOccurs="0"/>
   
<xs:element name="Catalogue" type="CatalogueResponseType" minOccurs="0"/>
 
</xs:sequence>
</xs:complexType>

element ProductCodeResponseType/Code
diagram String_p141.png
namespace http://string.drv.de/xmlschema/string
type xs:token
properties
isRef 0
content simple
nillable false
source <xs:element name="Code" type="xs:token" nillable="false"/>

element ProductCodeResponseType/Type
diagram String_p142.png
namespace http://string.drv.de/xmlschema/string
type xs:token
properties
isRef 0
minOcc 0
maxOcc 1
content simple
source <xs:element name="Type" type="xs:token" minOccurs="0"/>

element ProductCodeResponseType/Description
diagram String_p143.png
namespace http://string.drv.de/xmlschema/string
type TextLanguageType
properties
isRef 0
minOcc 0
maxOcc 1
content complex
children Text LanguageCode
source <xs:element name="Description" type="TextLanguageType" minOccurs="0"/>

element ProductCodeResponseType/Catalogue
diagram String_p144.png
namespace http://string.drv.de/xmlschema/string
type CatalogueResponseType
properties
isRef 0
minOcc 0
maxOcc 1
content complex
children Code Season Page Description
source <xs:element name="Catalogue" type="CatalogueResponseType" minOccurs="0"/>

complexType RegionsType
diagram String_p145.png
namespace http://string.drv.de/xmlschema/string
children Region
used by
element AccommodationProductResponseType/Regions
source <xs:complexType name="RegionsType">
 
<xs:sequence>
   
<xs:element name="Region" maxOccurs="unbounded">
     
<xs:complexType>
       
<xs:sequence>
         
<xs:element name="Code"/>
         
<xs:element name="Description" type="TextLanguageType" minOccurs="0"/>
       
</xs:sequence>
     
</xs:complexType>
   
</xs:element>
 
</xs:sequence>
</xs:complexType>

element RegionsType/Region
diagram String_p146.png
namespace http://string.drv.de/xmlschema/string
properties
isRef 0
minOcc 1
maxOcc unbounded
content complex
children Code Description
source <xs:element name="Region" maxOccurs="unbounded">
 
<xs:complexType>
   
<xs:sequence>
     
<xs:element name="Code"/>
     
<xs:element name="Description" type="TextLanguageType" minOccurs="0"/>
   
</xs:sequence>
 
</xs:complexType>
</xs:element>

element RegionsType/Region/Code
diagram String_p147.png
namespace http://string.drv.de/xmlschema/string
properties
isRef 0
source <xs:element name="Code"/>

element RegionsType/Region/Description
diagram String_p148.png
namespace http://string.drv.de/xmlschema/string
type TextLanguageType
properties
isRef 0
minOcc 0
maxOcc 1
content complex
children Text LanguageCode
source <xs:element name="Description" type="TextLanguageType" minOccurs="0"/>

complexType RequestorInformationType
diagram String_p149.png
namespace http://string.drv.de/xmlschema/string
children ID Type CompanyName Organisation
used by
element PosType/Requestor
source <xs:complexType name="RequestorInformationType">
 
<xs:sequence>
   
<xs:annotation>
     
<xs:documentation>Details on the requestor which at least must be a RequestorID</xs:documentation>
   
</xs:annotation>
   
<xs:element name="ID">
     
<xs:annotation>
       
<xs:documentation>ID of the requestor which must be unique within the requestors overall system</xs:documentation>
     
</xs:annotation>
   
</xs:element>
   
<xs:element name="Type" minOccurs="0"/>
   
<xs:element name="CompanyName" type="CompanyNameType" minOccurs="0"/>
   
<xs:element name="Organisation" minOccurs="0">
     
<xs:annotation>
       
<xs:documentation>As the company could be part of a bigger organization, one might provide the hierarchial structure of that organization
Thereby a hierarchy will be represented by a LevelID
Only 1 digit LevelIds are provided
</xs:documentation>
     
</xs:annotation>
     
<xs:complexType>
       
<xs:sequence>
         
<xs:element name="Level" maxOccurs="10">
           
<xs:annotation>
             
<xs:documentation>A level will be represented by a LevelID (1 digit) and a corresponding key (name) value pair</xs:documentation>
           
</xs:annotation>
           
<xs:complexType>
             
<xs:sequence>
               
<xs:element name="LevelID" type="xs:int">
                 
<xs:annotation>
                   
<xs:documentation>Only 1 digit LevelIds are provided</xs:documentation>
                 
</xs:annotation>
               
</xs:element>
               
<xs:element name="Name"/>
               
<xs:element name="Value"/>
             
</xs:sequence>
           
</xs:complexType>
         
</xs:element>
       
</xs:sequence>
     
</xs:complexType>
   
</xs:element>
 
</xs:sequence>
</xs:complexType>

element RequestorInformationType/ID
diagram String_p150.png
namespace http://string.drv.de/xmlschema/string
properties
isRef 0
annotation
documentation
ID of the requestor which must be unique within the requestors overall system
source <xs:element name="ID">
 
<xs:annotation>
   
<xs:documentation>ID of the requestor which must be unique within the requestors overall system</xs:documentation>
 
</xs:annotation>
</xs:element>

element RequestorInformationType/Type
diagram String_p151.png
namespace http://string.drv.de/xmlschema/string
properties
isRef 0
minOcc 0
maxOcc 1
source <xs:element name="Type" minOccurs="0"/>

element RequestorInformationType/CompanyName
diagram String_p152.png
namespace http://string.drv.de/xmlschema/string
type CompanyNameType
properties
isRef 0
minOcc 0
maxOcc 1
content complex
children ShortName Code OrganisationLevelID
source <xs:element name="CompanyName" type="CompanyNameType" minOccurs="0"/>

element RequestorInformationType/Organisation
diagram String_p153.png
namespace http://string.drv.de/xmlschema/string
properties
isRef 0
minOcc 0
maxOcc 1
content complex
children Level
annotation
documentation
As the company could be part of a bigger organization, one might provide the hierarchial structure of that organization
Thereby a hierarchy will be represented by a LevelID
Only 1 digit LevelIds are provided
source <xs:element name="Organisation" minOccurs="0">
 
<xs:annotation>
   
<xs:documentation>As the company could be part of a bigger organization, one might provide the hierarchial structure of that organization
Thereby a hierarchy will be represented by a LevelID
Only 1 digit LevelIds are provided
</xs:documentation>
 
</xs:annotation>
 
<xs:complexType>
   
<xs:sequence>
     
<xs:element name="Level" maxOccurs="10">
       
<xs:annotation>
         
<xs:documentation>A level will be represented by a LevelID (1 digit) and a corresponding key (name) value pair</xs:documentation>
       
</xs:annotation>
       
<xs:complexType>
         
<xs:sequence>
           
<xs:element name="LevelID" type="xs:int">
             
<xs:annotation>
               
<xs:documentation>Only 1 digit LevelIds are provided</xs:documentation>
             
</xs:annotation>
           
</xs:element>
           
<xs:element name="Name"/>
           
<xs:element name="Value"/>
         
</xs:sequence>
       
</xs:complexType>
     
</xs:element>
   
</xs:sequence>
 
</xs:complexType>
</xs:element>

element RequestorInformationType/Organisation/Level
diagram String_p154.png
namespace http://string.drv.de/xmlschema/string
properties
isRef 0
minOcc 1
maxOcc 10
content complex
children LevelID Name Value
annotation
documentation
A level will be represented by a LevelID (1 digit) and a corresponding key (name) value pair
source <xs:element name="Level" maxOccurs="10">
 
<xs:annotation>
   
<xs:documentation>A level will be represented by a LevelID (1 digit) and a corresponding key (name) value pair</xs:documentation>
 
</xs:annotation>
 
<xs:complexType>
   
<xs:sequence>
     
<xs:element name="LevelID" type="xs:int">
       
<xs:annotation>
         
<xs:documentation>Only 1 digit LevelIds are provided</xs:documentation>
       
</xs:annotation>
     
</xs:element>
     
<xs:element name="Name"/>
     
<xs:element name="Value"/>
   
</xs:sequence>
 
</xs:complexType>
</xs:element>

element RequestorInformationType/Organisation/Level/LevelID
diagram String_p155.png
namespace http://string.drv.de/xmlschema/string
type xs:int
properties
isRef 0
content simple
annotation
documentation
Only 1 digit LevelIds are provided
source <xs:element name="LevelID" type="xs:int">
 
<xs:annotation>
   
<xs:documentation>Only 1 digit LevelIds are provided</xs:documentation>
 
</xs:annotation>
</xs:element>

element RequestorInformationType/Organisation/Level/Name
diagram String_p156.png
namespace http://string.drv.de/xmlschema/string
properties
isRef 0
source <xs:element name="Name"/>

element RequestorInformationType/Organisation/Level/Value
diagram String_p157.png
namespace http://string.drv.de/xmlschema/string
properties
isRef 0
source <xs:element name="Value"/>

complexType TextLanguageType
diagram String_p158.png
namespace http://string.drv.de/xmlschema/string
children Text LanguageCode
used by
elements AirlineResponseType/AirlineName AirportResponseType/AirportName AccommodationTransferBusInfoRequestType/BusStation AccommodationTransferBusInfoResponseType/BusStation AttributeType/Description InformationType/Description CustomerRequestRequestType/Description ProductCodeResponseType/Description CatalogueResponseType/Description RegionsType/Region/Description ExternalReferenceType/Description IncludedExtraResponseType/Description FeeType/Description MealResponseType/Description ClassResponseType/Description RoomCodeResponseType/Description BoardCodeResponseType/Description FlightLegResponseType/FlightDescription ServicesResponseAdditionalInfoType/GeneralInformation AccommodationTransferShipInfoRequestType/Harbour AccommodationTransferShipInfoResponseType/Harbour CommonPriceType/PriceName AccommodationTransferRailInfoRequestType/Station AccommodationTransferRailInfoResponseType/Station
annotation
documentation
Type for region/country specific text information
source <xs:complexType name="TextLanguageType">
 
<xs:annotation>
   
<xs:documentation>Type for region/country specific text information</xs:documentation>
 
</xs:annotation>
 
<xs:sequence>
   
<xs:element name="Text" type="xs:string">
     
<xs:annotation>
       
<xs:documentation>Text in the given language</xs:documentation>
     
</xs:annotation>
   
</xs:element>
   
<xs:element name="LanguageCode" type="xs:language">
     
<xs:annotation>
       
<xs:documentation>ISO language code: either XX or XX_yy</xs:documentation>
     
</xs:annotation>
   
</xs:element>
 
</xs:sequence>
</xs:complexType>

element TextLanguageType/Text
diagram String_p159.png
namespace http://string.drv.de/xmlschema/string
type xs:string
properties
isRef 0
content simple
annotation
documentation
Text in the given language
source <xs:element name="Text" type="xs:string">
 
<xs:annotation>
   
<xs:documentation>Text in the given language</xs:documentation>
 
</xs:annotation>
</xs:element>

element TextLanguageType/LanguageCode
diagram String_p160.png
namespace http://string.drv.de/xmlschema/string
type xs:language
properties
isRef 0
content simple
annotation
documentation
ISO language code: either XX or XX_yy
source <xs:element name="LanguageCode" type="xs:language">
 
<xs:annotation>
   
<xs:documentation>ISO language code: either XX or XX_yy</xs:documentation>
 
</xs:annotation>
</xs:element>

complexType WarningsType
diagram String_p161.png
namespace http://string.drv.de/xmlschema/string
children WarningDetail
used by
element BookingResponseType/Warnings
annotation
documentation
List of warnings
source <xs:complexType name="WarningsType">
 
<xs:annotation>
   
<xs:documentation>List of warnings</xs:documentation>
 
</xs:annotation>
 
<xs:sequence>
   
<xs:element name="WarningDetail" type="WarningType" nillable="false" maxOccurs="unbounded"/>
 
</xs:sequence>
</xs:complexType>

element WarningsType/WarningDetail
diagram String_p162.png
namespace http://string.drv.de/xmlschema/string
type WarningType
properties
isRef 0
minOcc 1
maxOcc unbounded
content complex
nillable false
children Identifier Code Description AssignedTravellers AssignedServices AssignedServiceTypes AssignedToBooking HasToBeConfirmed
source <xs:element name="WarningDetail" type="WarningType" nillable="false" maxOccurs="unbounded"/>

complexType WarningType
diagram String_p163.png
namespace http://string.drv.de/xmlschema/string
type extension of InformationType
properties
base InformationType
children Identifier Code Description AssignedTravellers AssignedServices AssignedServiceTypes AssignedToBooking HasToBeConfirmed
used by
element WarningsType/WarningDetail
source <xs:complexType name="WarningType">
 
<xs:complexContent>
   
<xs:extension base="InformationType">
     
<xs:sequence>
       
<xs:element name="HasToBeConfirmed" type="xs:boolean" nillable="false" minOccurs="0">
         
<xs:annotation>
           
<xs:documentation>Flag if this warning has to be explitly confirmed by the user</xs:documentation>
         
</xs:annotation>
       
</xs:element>
     
</xs:sequence>
   
</xs:extension>
 
</xs:complexContent>
</xs:complexType>

element WarningType/HasToBeConfirmed
diagram String_p164.png
namespace http://string.drv.de/xmlschema/string
type xs:boolean
properties
isRef 0
minOcc 0
maxOcc 1
content simple
nillable false
annotation
documentation
Flag if this warning has to be explitly confirmed by the user
source <xs:element name="HasToBeConfirmed" type="xs:boolean" nillable="false" minOccurs="0">
 
<xs:annotation>
   
<xs:documentation>Flag if this warning has to be explitly confirmed by the user</xs:documentation>
 
</xs:annotation>
</xs:element>

simpleType AttributeSourceType
namespace http://string.drv.de/xmlschema/string
type restriction of xs:string
used by
element AttributeType/AttributeSource
facets
Kind Value annotation 
enumeration Touroperator 
enumeration DRV 
enumeration OTDS 
enumeration GIATA 
enumeration Other 
source <xs:simpleType name="AttributeSourceType">
 
<xs:restriction base="xs:string">
   
<xs:enumeration value="Touroperator"/>
   
<xs:enumeration value="DRV"/>
   
<xs:enumeration value="OTDS"/>
   
<xs:enumeration value="GIATA"/>
   
<xs:enumeration value="Other"/>
 
</xs:restriction>
</xs:simpleType>

simpleType BookabilityStateType
namespace http://string.drv.de/xmlschema/string
type restriction of xs:string
used by
elements BookingResponseType/BookingState CommonServiceResponseType/State BookableClassCommonType/State CommonFlightSegmentType/State CommonRoomType/State
facets
Kind Value annotation 
enumeration Ok 
enumeration Cancelled 
enumeration Request 
enumeration Option 
enumeration Declined 
annotation
documentation
Type for specifying touristical bookability states
source <xs:simpleType name="BookabilityStateType">
 
<xs:annotation>
   
<xs:documentation>Type for specifying touristical bookability states</xs:documentation>
 
</xs:annotation>
 
<xs:restriction base="xs:string">
   
<xs:enumeration value="Ok"/>
   
<xs:enumeration value="Cancelled"/>
   
<xs:enumeration value="Request"/>
   
<xs:enumeration value="Option"/>
   
<xs:enumeration value="Declined"/>
 
</xs:restriction>
</xs:simpleType>

simpleType ConfirmationStateType
namespace http://string.drv.de/xmlschema/string
type restriction of xs:string
used by
element CustomerRequestResponseType/State
facets
Kind Value annotation 
enumeration Ok 
enumeration Declined 
enumeration Request 
annotation
documentation
Type for specifying touristical confirmation states
source <xs:simpleType name="ConfirmationStateType">
 
<xs:annotation>
   
<xs:documentation>Type for specifying touristical confirmation states</xs:documentation>
 
</xs:annotation>
 
<xs:restriction base="xs:string">
   
<xs:enumeration value="Ok"/>
   
<xs:enumeration value="Declined"/>
   
<xs:enumeration value="Request"/>
 
</xs:restriction>
</xs:simpleType>

simpleType CountryCodeType
namespace http://string.drv.de/xmlschema/string
type restriction of xs:token
used by
element CountryType/CountryCode
facets
Kind Value annotation 
minLength 
maxLength 
annotation
documentation
ISO country code
source <xs:simpleType name="CountryCodeType">
 
<xs:annotation>
   
<xs:documentation>ISO country code</xs:documentation>
 
</xs:annotation>
 
<xs:restriction base="xs:token">
   
<xs:minLength value="2"/>
   
<xs:maxLength value="5"/>
 
</xs:restriction>
</xs:simpleType>

simpleType DateTimeType
namespace http://string.drv.de/xmlschema/string
type xs:string
used by
elements CommonFlightSegmentType/ArrivalDate AccommodationTransferFlightInfoRequestType/ArrivalDate AccommodationTransferFlightInfoResponseType/ArrivalDate AccommodationTransferBusInfoRequestType/Date AccommodationTransferBusInfoResponseType/Date AccommodationTransferRailInfoRequestType/Date AccommodationTransferRailInfoResponseType/Date AccommodationTransferShipInfoRequestType/Date AccommodationTransferShipInfoResponseType/Date CommonFlightSegmentType/DepartureDate FeeType/From
attributes AccommodationCheckInOutType/@CheckIn AccommodationCheckInOutType/@CheckOut CancellationPoliciesType/@FullFrom
annotation
documentation
Date value in ISO8601 format including the timezone (e.g. jjjj-mm-ttThh:miZ)
source <xs:simpleType name="DateTimeType">
 
<xs:annotation>
   
<xs:documentation>Date value in ISO8601 format including the timezone (e.g. jjjj-mm-ttThh:miZ)</xs:documentation>
 
</xs:annotation>
 
<xs:restriction base="xs:string"/>
</xs:simpleType>

simpleType DateType
namespace http://string.drv.de/xmlschema/string
type xs:string
used by
elements CommonTravellerType/BirthDate PassportType/BirthDate CommonServiceType/EndDate PassportType/ExpirationDate PassportType/IssueDate CommonServiceType/StartDate
annotation
documentation
Date value in ISO8601 format including the timezone (e.g. jjjj-mm-ttZ)
source <xs:simpleType name="DateType">
 
<xs:annotation>
   
<xs:documentation>Date value in ISO8601 format including the timezone (e.g. jjjj-mm-ttZ)</xs:documentation>
 
</xs:annotation>
 
<xs:restriction base="xs:string"/>
</xs:simpleType>

simpleType ErrorCategoryType
namespace http://string.drv.de/xmlschema/string
type restriction of xs:string
used by
element ErrorType/ErrorCategory
facets
Kind Value annotation 
enumeration TimeoutError 
enumeration UnexpectedError 
enumeration UnkownError 
enumeration InputDataError 
enumeration AuthenticationError 
enumeration AuthorizationError 
enumeration ExternalSystemError 
enumeration TemporarilyUnavailable 
enumeration OutboundUnavailable 
enumeration InboundUnavailable 
enumeration FlightUnavailable 
enumeration AccommodationUnavailable 
enumeration ServiceUnavailable 
enumeration TravellerError 
enumeration AgencyClearanceError 
enumeration DirectBookingOnlyError 
enumeration PriceError 
enumeration PaymentFailedError 
annotation
documentation
Error category
source <xs:simpleType name="ErrorCategoryType">
 
<xs:annotation>
   
<xs:documentation>Error category</xs:documentation>
 
</xs:annotation>
 
<xs:restriction base="xs:string">
   
<xs:enumeration value="TimeoutError"/>
   
<xs:enumeration value="UnexpectedError"/>
   
<xs:enumeration value="UnkownError"/>
   
<xs:enumeration value="InputDataError"/>
   
<xs:enumeration value="AuthenticationError"/>
   
<xs:enumeration value="AuthorizationError"/>
   
<xs:enumeration value="ExternalSystemError"/>
   
<xs:enumeration value="TemporarilyUnavailable"/>
   
<xs:enumeration value="OutboundUnavailable"/>
   
<xs:enumeration value="InboundUnavailable"/>
   
<xs:enumeration value="FlightUnavailable"/>
   
<xs:enumeration value="AccommodationUnavailable"/>
   
<xs:enumeration value="ServiceUnavailable"/>
   
<xs:enumeration value="TravellerError"/>
   
<xs:enumeration value="AgencyClearanceError"/>
   
<xs:enumeration value="DirectBookingOnlyError"/>
   
<xs:enumeration value="PriceError"/>
   
<xs:enumeration value="PaymentFailedError"/>
   
<!-- error which should really not happen under normal circumstances (e.g. system instable)-->
   
<!-- error which cannot be specified in detail-->
 
</xs:restriction>
</xs:simpleType>

simpleType IdentifierList
namespace http://string.drv.de/xmlschema/string
type list of IdentifierType
annotation
documentation
White space separated list of identifiers
source <xs:simpleType name="IdentifierList">
 
<xs:annotation>
   
<xs:documentation>White space separated list of identifiers</xs:documentation>
 
</xs:annotation>
 
<xs:list itemType="IdentifierType"/>
</xs:simpleType>

simpleType IdentifierType
namespace http://string.drv.de/xmlschema/string
type xs:string
used by
elements CommonTotalServicePriceType/AssignedService CommonTotalServiceTypePriceType/AssignedServiceType CommonTotalTravellerPriceType/AssignedTraveller InformationType/Identifier IdentifiersType/Identifier CommonServiceType/Identifier CommonTravellerType/Identifier BookableClassCommonType/Identifier CommonFlightLegRequestType/Identifier CommonFlightLegResponseType/Identifier CommonFlightSegmentType/Identifier CommonRoomType/Identifier CommonServiceType/PackageReference
simpleType IdentifierList
annotation
documentation
Type for an unique identifier
source <xs:simpleType name="IdentifierType">
 
<xs:annotation>
   
<xs:documentation>Type for an unique identifier</xs:documentation>
 
</xs:annotation>
 
<xs:restriction base="xs:string"/>
</xs:simpleType>

simpleType ProcessStateType
namespace http://string.drv.de/xmlschema/string
type restriction of xs:string
used by
element BookingResponseType/ProcessState
facets
Kind Value annotation 
enumeration BookingPossible 
enumeration RebookPossible 
enumeration CancellationPossible 
enumeration OptionPossible 
enumeration RequestPossible 
enumeration BookingOk 
enumeration RebookOk 
enumeration CancellationOk 
enumeration OptionOk 
enumeration RequestOk 
enumeration Error 
annotation
documentation
Type which indicates next possible process states of the result
source <xs:simpleType name="ProcessStateType">
 
<xs:annotation>
   
<xs:documentation>Type which indicates next possible process states of the result</xs:documentation>
 
</xs:annotation>
 
<xs:restriction base="xs:string">
   
<xs:enumeration value="BookingPossible"/>
   
<xs:enumeration value="RebookPossible"/>
   
<xs:enumeration value="CancellationPossible"/>
   
<xs:enumeration value="OptionPossible"/>
   
<xs:enumeration value="RequestPossible"/>
   
<xs:enumeration value="BookingOk"/>
   
<xs:enumeration value="RebookOk"/>
   
<xs:enumeration value="CancellationOk"/>
   
<xs:enumeration value="OptionOk"/>
   
<xs:enumeration value="RequestOk"/>
   
<xs:enumeration value="Error"/>
 
</xs:restriction>
</xs:simpleType>

simpleType RequestTriggerType
namespace http://string.drv.de/xmlschema/string
type restriction of xs:string
used by
element BookingRequestType/RequestTrigger
facets
Kind Value annotation 
enumeration Interactive 
enumeration Automatic 
source <xs:simpleType name="RequestTriggerType">
 
<xs:restriction base="xs:string">
   
<xs:enumeration value="Interactive"/>
   
<xs:enumeration value="Automatic"/>
 
</xs:restriction>
</xs:simpleType>

simpleType TimeType
namespace http://string.drv.de/xmlschema/string
type xs:string
used by
element CheckInData/Time
annotation
documentation
Date value in ISO8601 format including the timezone (e.g. Thh:miZ)
source <xs:simpleType name="TimeType">
 
<xs:annotation>
   
<xs:documentation>Date value in ISO8601 format including the timezone (e.g. Thh:miZ)</xs:documentation>
 
</xs:annotation>
 
<xs:restriction base="xs:string"/>
</xs:simpleType>

simpleType TransactionStateType
namespace http://string.drv.de/xmlschema/string
type restriction of xs:string
used by
element BookingResponseType/TransactionState
facets
Kind Value annotation 
enumeration Ok 
enumeration Timeout 
enumeration InvalidFormat 
enumeration NoConnectionPossible 
annotation
documentation
Type which indicates an technical error while processing a request
source <xs:simpleType name="TransactionStateType">
 
<xs:annotation>
   
<xs:documentation>Type which indicates an technical error while processing a request</xs:documentation>
 
</xs:annotation>
 
<xs:restriction base="xs:string">
   
<xs:enumeration value="Ok"/>
   
<xs:enumeration value="Timeout"/>
   
<xs:enumeration value="InvalidFormat"/>
   
<xs:enumeration value="NoConnectionPossible"/>
 
</xs:restriction>
</xs:simpleType>

complexType CancellationPoliciesType
diagram String_p165.png
namespace http://string.drv.de/xmlschema/string
children Fees
used by
element ServicesResponseAdditionalInfoType/CancellationPolicies
attributes
Name  Type  Use  Default  Fixed  annotation
Freexs:boolean      
documentation
True if cancelable for free
FreeToxs:dateTime      
documentation
End of "Free Cancellation" period
Fullxs:boolean      
documentation
True if noncancelable
FullFromDateTimeType      
documentation
Start date-time of 100% penalty
source <xs:complexType name="CancellationPoliciesType">
 
<xs:sequence>
   
<xs:element name="Fees" type="FeeType" minOccurs="0" maxOccurs="unbounded"/>
 
</xs:sequence>
 
<xs:attribute name="Free" type="xs:boolean">
   
<xs:annotation>
     
<xs:documentation>True if cancelable for free </xs:documentation>
   
</xs:annotation>
 
</xs:attribute>
 
<xs:attribute name="FreeTo" type="xs:dateTime">
   
<xs:annotation>
     
<xs:documentation>End of "Free Cancellation" period</xs:documentation>
   
</xs:annotation>
 
</xs:attribute>
 
<xs:attribute name="Full" type="xs:boolean">
   
<xs:annotation>
     
<xs:documentation>True if noncancelable</xs:documentation>
   
</xs:annotation>
 
</xs:attribute>
 
<xs:attribute name="FullFrom" type="DateTimeType">
   
<xs:annotation>
     
<xs:documentation>Start date-time of 100% penalty </xs:documentation>
   
</xs:annotation>
 
</xs:attribute>
</xs:complexType>

attribute CancellationPoliciesType/@Free
type xs:boolean
properties
isRef 0
annotation
documentation
True if cancelable for free
source <xs:attribute name="Free" type="xs:boolean">
 
<xs:annotation>
   
<xs:documentation>True if cancelable for free </xs:documentation>
 
</xs:annotation>
</xs:attribute>

attribute CancellationPoliciesType/@FreeTo
type xs:dateTime
properties
isRef 0
annotation
documentation
End of "Free Cancellation" period
source <xs:attribute name="FreeTo" type="xs:dateTime">
 
<xs:annotation>
   
<xs:documentation>End of "Free Cancellation" period</xs:documentation>
 
</xs:annotation>
</xs:attribute>

attribute CancellationPoliciesType/@Full
type xs:boolean
properties
isRef 0
annotation
documentation
True if noncancelable
source <xs:attribute name="Full" type="xs:boolean">
 
<xs:annotation>
   
<xs:documentation>True if noncancelable</xs:documentation>
 
</xs:annotation>
</xs:attribute>

attribute CancellationPoliciesType/@FullFrom
type DateTimeType
properties
isRef 0
annotation
documentation
Start date-time of 100% penalty
source <xs:attribute name="FullFrom" type="DateTimeType">
 
<xs:annotation>
   
<xs:documentation>Start date-time of 100% penalty </xs:documentation>
 
</xs:annotation>
</xs:attribute>

element CancellationPoliciesType/Fees
diagram String_p166.png
namespace http://string.drv.de/xmlschema/string
type FeeType
properties
isRef 0
minOcc 0
maxOcc unbounded
content complex
children Description From Nights Amount Percentage
source <xs:element name="Fees" type="FeeType" minOccurs="0" maxOccurs="unbounded"/>

complexType CommonServiceRequestType
diagram String_p167.png
namespace http://string.drv.de/xmlschema/string
type extension of CommonServiceType
properties
base CommonServiceType
children Identifier Type StartDate EndDate Quantity AssignedTravellers Attributes PackageReference Product RequestedPrices CustomerRequests
used by
elements ServicesRequestType/Service/CommonService PackageRequestType/Details
complexTypes AccommodationRequestType CarrentalRequestType CruiseRequestType FlightLegRequestType
source <xs:complexType name="CommonServiceRequestType">
 
<xs:complexContent>
   
<xs:extension base="CommonServiceType">
     
<xs:sequence>
       
<xs:element name="Product" type="ProductCodeRequestType"/>
       
<xs:element name="RequestedPrices" type="PricesRequestType" nillable="true" minOccurs="0">
         
<xs:annotation>
           
<xs:documentation>Prices of an offer or the prices resulting from an external search</xs:documentation>
         
</xs:annotation>
       
</xs:element>
       
<xs:element name="CustomerRequests" type="CustomerRequestRequestType" nillable="true" minOccurs="0">
         
<xs:annotation>
           
<xs:documentation>List of customer requests</xs:documentation>
         
</xs:annotation>
       
</xs:element>
     
</xs:sequence>
   
</xs:extension>
 
</xs:complexContent>
</xs:complexType>

element CommonServiceRequestType/Product
diagram String_p168.png
namespace http://string.drv.de/xmlschema/string
type ProductCodeRequestType
properties
isRef 0
content complex
children Code Type Catalogue
source <xs:element name="Product" type="ProductCodeRequestType"/>

element CommonServiceRequestType/RequestedPrices
diagram String_p169.png
namespace http://string.drv.de/xmlschema/string
type PricesRequestType
properties
isRef 0
minOcc 0
maxOcc 1
content complex
nillable true
children DetailPrices
annotation
documentation
Prices of an offer or the prices resulting from an external search
source <xs:element name="RequestedPrices" type="PricesRequestType" nillable="true" minOccurs="0">
 
<xs:annotation>
   
<xs:documentation>Prices of an offer or the prices resulting from an external search</xs:documentation>
 
</xs:annotation>
</xs:element>

element CommonServiceRequestType/CustomerRequests
diagram String_p170.png
namespace http://string.drv.de/xmlschema/string
type CustomerRequestRequestType
properties
isRef 0
minOcc 0
maxOcc 1
content complex
nillable true
children Code Description AssignedTravellers
annotation
documentation
List of customer requests
source <xs:element name="CustomerRequests" type="CustomerRequestRequestType" nillable="true" minOccurs="0">
 
<xs:annotation>
   
<xs:documentation>List of customer requests</xs:documentation>
 
</xs:annotation>
</xs:element>

complexType CommonServiceResponseType
diagram String_p171.png
namespace http://string.drv.de/xmlschema/string
type extension of CommonServiceType
properties
base CommonServiceType
children Identifier Type StartDate EndDate Quantity AssignedTravellers Attributes PackageReference Product State CustomerRequests AdditionalInfos
used by
elements ServicesResponseType/Service/CommonService PackageResponseType/Details
complexTypes AccommodationResponseType CarrentalResponseType CruiseResponseType FlightLegResponseType
source <xs:complexType name="CommonServiceResponseType">
 
<xs:complexContent>
   
<xs:extension base="CommonServiceType">
     
<xs:sequence>
       
<xs:element name="Product" type="ProductCodeResponseType"/>
       
<xs:element name="State" type="BookabilityStateType" nillable="false">
         
<xs:annotation>
           
<xs:documentation>Service bookability state</xs:documentation>
         
</xs:annotation>
       
</xs:element>
       
<xs:element name="CustomerRequests" type="CustomerRequestResponseType" nillable="true" minOccurs="0">
         
<xs:annotation>
           
<xs:documentation>List of customer requests</xs:documentation>
         
</xs:annotation>
       
</xs:element>
       
<xs:element name="AdditionalInfos" type="ServicesResponseAdditionalInfoType" nillable="true" minOccurs="0">
         
<xs:annotation>
           
<xs:documentation>Additional infos (e.g. cancellation and modifications conditions)</xs:documentation>
         
</xs:annotation>
       
</xs:element>
     
</xs:sequence>
   
</xs:extension>
 
</xs:complexContent>
</xs:complexType>

element CommonServiceResponseType/Product
diagram String_p172.png
namespace http://string.drv.de/xmlschema/string
type ProductCodeResponseType
properties
isRef 0
content complex
children Code Type Description Catalogue
source <xs:element name="Product" type="ProductCodeResponseType"/>

element CommonServiceResponseType/State
diagram String_p173.png
namespace http://string.drv.de/xmlschema/string
type BookabilityStateType
properties
isRef 0
content simple
nillable false
facets
Kind Value annotation 
enumeration Ok 
enumeration Cancelled 
enumeration Request 
enumeration Option 
enumeration Declined 
annotation
documentation
Service bookability state
source <xs:element name="State" type="BookabilityStateType" nillable="false">
 
<xs:annotation>
   
<xs:documentation>Service bookability state</xs:documentation>
 
</xs:annotation>
</xs:element>

element CommonServiceResponseType/CustomerRequests
diagram String_p174.png
namespace http://string.drv.de/xmlschema/string
type CustomerRequestResponseType
properties
isRef 0
minOcc 0
maxOcc 1
content complex
nillable true
children Code Description AssignedTravellers State
annotation
documentation
List of customer requests
source <xs:element name="CustomerRequests" type="CustomerRequestResponseType" nillable="true" minOccurs="0">
 
<xs:annotation>
   
<xs:documentation>List of customer requests</xs:documentation>
 
</xs:annotation>
</xs:element>

element CommonServiceResponseType/AdditionalInfos
diagram String_p175.png
namespace http://string.drv.de/xmlschema/string
type ServicesResponseAdditionalInfoType
properties
isRef 0
minOcc 0
maxOcc 1
content complex
nillable true
children GeneralInformation CancellationPolicies ModificationPolicies
annotation
documentation
Additional infos (e.g. cancellation and modifications conditions)
source <xs:element name="AdditionalInfos" type="ServicesResponseAdditionalInfoType" nillable="true" minOccurs="0">
 
<xs:annotation>
   
<xs:documentation>Additional infos (e.g. cancellation and modifications conditions)</xs:documentation>
 
</xs:annotation>
</xs:element>

complexType CommonServiceType
diagram String_p176.png
namespace http://string.drv.de/xmlschema/string
properties
abstract true
children Identifier Type StartDate EndDate Quantity AssignedTravellers Attributes PackageReference
used by
complexTypes CommonServiceRequestType CommonServiceResponseType
source <xs:complexType name="CommonServiceType" abstract="true">
 
<xs:sequence>
   
<xs:element name="Identifier" type="IdentifierType">
     
<xs:annotation>
       
<xs:documentation>Unique service identifier</xs:documentation>
     
</xs:annotation>
   
</xs:element>
   
<xs:element name="Type" type="xs:token" minOccurs="0">
     
<xs:annotation>
       
<xs:documentation>For optionally specifying the service type / kind of service </xs:documentation>
     
</xs:annotation>
   
</xs:element>
   
<xs:element name="StartDate" type="DateType">
     
<xs:annotation>
       
<xs:documentation>Start date of the service</xs:documentation>
     
</xs:annotation>
   
</xs:element>
   
<xs:element name="EndDate" type="DateType" nillable="true">
     
<xs:annotation>
       
<xs:documentation>End Date of the service</xs:documentation>
     
</xs:annotation>
   
</xs:element>
   
<xs:element name="Quantity" type="xs:int" nillable="true" minOccurs="0">
     
<xs:annotation>
       
<xs:documentation>Quantity of the service</xs:documentation>
     
</xs:annotation>
   
</xs:element>
   
<xs:element name="AssignedTravellers" type="IdentifiersType" nillable="true" minOccurs="0">
     
<xs:annotation>
       
<xs:documentation>List of traveller identifiers assigned to this service</xs:documentation>
     
</xs:annotation>
   
</xs:element>
   
<xs:element name="Attributes" type="AttributesType" nillable="true" minOccurs="0" maxOccurs="unbounded">
     
<xs:annotation>
       
<xs:documentation>List of attributes of this service</xs:documentation>
     
</xs:annotation>
   
</xs:element>
   
<xs:element name="PackageReference" type="IdentifierType" nillable="true" minOccurs="0">
     
<xs:annotation>
       
<xs:documentation>Reference to a package in case that the current service is part of a package</xs:documentation>
     
</xs:annotation>
   
</xs:element>
 
</xs:sequence>
</xs:complexType>

element CommonServiceType/Identifier
diagram String_p177.png
namespace http://string.drv.de/xmlschema/string
type IdentifierType
properties
isRef 0
content simple
annotation
documentation
Unique service identifier
source <xs:element name="Identifier" type="IdentifierType">
 
<xs:annotation>
   
<xs:documentation>Unique service identifier</xs:documentation>
 
</xs:annotation>
</xs:element>

element CommonServiceType/Type
diagram String_p178.png
namespace http://string.drv.de/xmlschema/string
type xs:token
properties
isRef 0
minOcc 0
maxOcc 1
content simple
annotation
documentation
For optionally specifying the service type / kind of service
source <xs:element name="Type" type="xs:token" minOccurs="0">
 
<xs:annotation>
   
<xs:documentation>For optionally specifying the service type / kind of service </xs:documentation>
 
</xs:annotation>
</xs:element>

element CommonServiceType/StartDate
diagram String_p179.png
namespace http://string.drv.de/xmlschema/string
type DateType
properties
isRef 0
content simple
annotation
documentation
Start date of the service
source <xs:element name="StartDate" type="DateType">
 
<xs:annotation>
   
<xs:documentation>Start date of the service</xs:documentation>
 
</xs:annotation>
</xs:element>

element CommonServiceType/EndDate
diagram String_p180.png
namespace http://string.drv.de/xmlschema/string
type DateType
properties
isRef 0
content simple
nillable true
annotation
documentation
End Date of the service
source <xs:element name="EndDate" type="DateType" nillable="true">
 
<xs:annotation>
   
<xs:documentation>End Date of the service</xs:documentation>
 
</xs:annotation>
</xs:element>

element CommonServiceType/Quantity
diagram String_p181.png
namespace http://string.drv.de/xmlschema/string
type xs:int
properties
isRef 0
minOcc 0
maxOcc 1
content simple
nillable true
annotation
documentation
Quantity of the service
source <xs:element name="Quantity" type="xs:int" nillable="true" minOccurs="0">
 
<xs:annotation>
   
<xs:documentation>Quantity of the service</xs:documentation>
 
</xs:annotation>
</xs:element>

element CommonServiceType/AssignedTravellers
diagram String_p182.png
namespace http://string.drv.de/xmlschema/string
type IdentifiersType
properties
isRef 0
minOcc 0
maxOcc 1
content complex
nillable true
children Identifier
annotation
documentation
List of traveller identifiers assigned to this service
source <xs:element name="AssignedTravellers" type="IdentifiersType" nillable="true" minOccurs="0">
 
<xs:annotation>
   
<xs:documentation>List of traveller identifiers assigned to this service</xs:documentation>
 
</xs:annotation>
</xs:element>

element CommonServiceType/Attributes
diagram String_p183.png
namespace http://string.drv.de/xmlschema/string
type AttributesType
properties
isRef 0
minOcc 0
maxOcc unbounded
content complex
nillable true
children Attribute
annotation
documentation
List of attributes of this service
source <xs:element name="Attributes" type="AttributesType" nillable="true" minOccurs="0" maxOccurs="unbounded">
 
<xs:annotation>
   
<xs:documentation>List of attributes of this service</xs:documentation>
 
</xs:annotation>
</xs:element>

element CommonServiceType/PackageReference
diagram String_p184.png
namespace http://string.drv.de/xmlschema/string
type IdentifierType
properties
isRef 0
minOcc 0
maxOcc 1
content simple
nillable true
annotation
documentation
Reference to a package in case that the current service is part of a package
source <xs:element name="PackageReference" type="IdentifierType" nillable="true" minOccurs="0">
 
<xs:annotation>
   
<xs:documentation>Reference to a package in case that the current service is part of a package</xs:documentation>
 
</xs:annotation>
</xs:element>

complexType ExternalReferenceType
diagram String_p185.png
namespace http://string.drv.de/xmlschema/string
children ReferenceNumber Code Description
used by
elements ServiceResponseReferencesType/ExternalReference ServiceRequestReferencesType/ExternalReference
annotation
documentation
Information about external system reference
source <xs:complexType name="ExternalReferenceType">
 
<xs:annotation>
   
<xs:documentation>Information about external system reference</xs:documentation>
 
</xs:annotation>
 
<xs:sequence>
   
<xs:element name="ReferenceNumber" type="xs:int" nillable="false"/>
   
<xs:element name="Code" type="xs:token"/>
   
<xs:element name="Description" type="TextLanguageType" minOccurs="0" maxOccurs="unbounded"/>
 
</xs:sequence>
</xs:complexType>

element ExternalReferenceType/ReferenceNumber
diagram String_p186.png
namespace http://string.drv.de/xmlschema/string
type xs:int
properties
isRef 0
content simple
nillable false
source <xs:element name="ReferenceNumber" type="xs:int" nillable="false"/>

element ExternalReferenceType/Code
diagram String_p187.png
namespace http://string.drv.de/xmlschema/string
type xs:token
properties
isRef 0
content simple
source <xs:element name="Code" type="xs:token"/>

element ExternalReferenceType/Description
diagram String_p188.png
namespace http://string.drv.de/xmlschema/string
type TextLanguageType
properties
isRef 0
minOcc 0
maxOcc unbounded
content complex
children Text LanguageCode
source <xs:element name="Description" type="TextLanguageType" minOccurs="0" maxOccurs="unbounded"/>

complexType FeeType
diagram String_p189.png
namespace http://string.drv.de/xmlschema/string
children Description From Nights Amount Percentage
used by
elements CancellationPoliciesType/Fees ModficationPoliciesType/Fees
source <xs:complexType name="FeeType">
 
<xs:sequence>
   
<xs:element name="Description" type="TextLanguageType" minOccurs="0" maxOccurs="unbounded"/>
   
<xs:element name="From" type="DateTimeType">
     
<xs:annotation>
       
<xs:documentation>Start date/time of according fee</xs:documentation>
     
</xs:annotation>
   
</xs:element>
   
<xs:choice>
     
<xs:element name="Nights" type="xs:int" nillable="false">
       
<xs:annotation>
         
<xs:documentation>Fee in number of nights</xs:documentation>
       
</xs:annotation>
     
</xs:element>
     
<xs:element name="Amount" type="CurrencyAmountType" nillable="true" minOccurs="0">
       
<xs:annotation>
         
<xs:documentation>Fee as absolute amount</xs:documentation>
       
</xs:annotation>
     
</xs:element>
     
<xs:element name="Percentage" type="xs:decimal" minOccurs="0">
       
<xs:annotation>
         
<xs:documentation>Fee as percentage value</xs:documentation>
       
</xs:annotation>
     
</xs:element>
   
</xs:choice>
 
</xs:sequence>
</xs:complexType>

element FeeType/Description
diagram String_p190.png
namespace http://string.drv.de/xmlschema/string
type TextLanguageType
properties
isRef 0
minOcc 0
maxOcc unbounded
content complex
children Text LanguageCode
source <xs:element name="Description" type="TextLanguageType" minOccurs="0" maxOccurs="unbounded"/>

element FeeType/From
diagram String_p191.png
namespace http://string.drv.de/xmlschema/string
type DateTimeType
properties
isRef 0
content simple
annotation
documentation
Start date/time of according fee
source <xs:element name="From" type="DateTimeType">
 
<xs:annotation>
   
<xs:documentation>Start date/time of according fee</xs:documentation>
 
</xs:annotation>
</xs:element>

element FeeType/Nights
diagram String_p192.png
namespace http://string.drv.de/xmlschema/string
type xs:int
properties
isRef 0
content simple
nillable false
annotation
documentation
Fee in number of nights
source <xs:element name="Nights" type="xs:int" nillable="false">
 
<xs:annotation>
   
<xs:documentation>Fee in number of nights</xs:documentation>
 
</xs:annotation>
</xs:element>

element FeeType/Amount
diagram String_p193.png
namespace http://string.drv.de/xmlschema/string
type CurrencyAmountType
properties
isRef 0
minOcc 0
maxOcc 1
content complex
nillable true
children Amount Currency
annotation
documentation
Fee as absolute amount
source <xs:element name="Amount" type="CurrencyAmountType" nillable="true" minOccurs="0">
 
<xs:annotation>
   
<xs:documentation>Fee as absolute amount</xs:documentation>
 
</xs:annotation>
</xs:element>

element FeeType/Percentage
diagram String_p194.png
namespace http://string.drv.de/xmlschema/string
type xs:decimal
properties
isRef 0
minOcc 0
maxOcc 1
content simple
annotation
documentation
Fee as percentage value
source <xs:element name="Percentage" type="xs:decimal" minOccurs="0">
 
<xs:annotation>
   
<xs:documentation>Fee as percentage value</xs:documentation>
 
</xs:annotation>
</xs:element>

complexType IncludedExtraBaseRequestType
diagram String_p195.png
namespace http://string.drv.de/xmlschema/string
type extension of IncludedExtraCommonType
properties
base IncludedExtraCommonType
children AssignedTravellers ExtraCode
used by
element IncludedExtrasRequestType/IncludedExtra
source <xs:complexType name="IncludedExtraBaseRequestType">
 
<xs:complexContent>
   
<xs:extension base="IncludedExtraCommonType">
     
<xs:annotation>
       
<xs:documentation>Included extra information</xs:documentation>
     
</xs:annotation>
     
<xs:sequence>
       
<xs:element name="ExtraCode" type="IncludedExtraRequestType" minOccurs="0"/>
     
</xs:sequence>
   
</xs:extension>
 
</xs:complexContent>
</xs:complexType>

element IncludedExtraBaseRequestType/ExtraCode
diagram String_p196.png
namespace http://string.drv.de/xmlschema/string
type IncludedExtraRequestType
properties
isRef 0
minOcc 0
maxOcc 1
content complex
children Code
source <xs:element name="ExtraCode" type="IncludedExtraRequestType" minOccurs="0"/>

complexType IncludedExtraBaseResponseType
diagram String_p197.png
namespace http://string.drv.de/xmlschema/string
type extension of IncludedExtraCommonType
properties
base IncludedExtraCommonType
children AssignedTravellers ExtraCode
used by
element IncludedExtrasResponseType/IncludedExtra
source <xs:complexType name="IncludedExtraBaseResponseType">
 
<xs:complexContent>
   
<xs:extension base="IncludedExtraCommonType">
     
<xs:annotation>
       
<xs:documentation>Included extra information</xs:documentation>
     
</xs:annotation>
     
<xs:sequence>
       
<xs:element name="ExtraCode" type="IncludedExtraResponseType" minOccurs="0"/>
     
</xs:sequence>
   
</xs:extension>
 
</xs:complexContent>
</xs:complexType>

element IncludedExtraBaseResponseType/ExtraCode
diagram String_p198.png
namespace http://string.drv.de/xmlschema/string
type IncludedExtraResponseType
properties
isRef 0
minOcc 0
maxOcc 1
content complex
children Code Description
source <xs:element name="ExtraCode" type="IncludedExtraResponseType" minOccurs="0"/>

complexType IncludedExtraCommonType
diagram String_p199.png
namespace http://string.drv.de/xmlschema/string
children AssignedTravellers
used by
complexTypes IncludedExtraBaseRequestType IncludedExtraBaseResponseType
annotation
documentation
Included extra information
source <xs:complexType name="IncludedExtraCommonType">
 
<xs:annotation>
   
<xs:documentation>Included extra information</xs:documentation>
 
</xs:annotation>
 
<xs:sequence>
   
<xs:element name="AssignedTravellers" type="IdentifiersType" nillable="true" minOccurs="0">
     
<xs:annotation>
       
<xs:documentation>List of traveller identifiers assigned to this included extra</xs:documentation>
     
</xs:annotation>
   
</xs:element>
 
</xs:sequence>
</xs:complexType>

element IncludedExtraCommonType/AssignedTravellers
diagram String_p200.png
namespace http://string.drv.de/xmlschema/string
type IdentifiersType
properties
isRef 0
minOcc 0
maxOcc 1
content complex
nillable true
children Identifier
annotation
documentation
List of traveller identifiers assigned to this included extra
source <xs:element name="AssignedTravellers" type="IdentifiersType" nillable="true" minOccurs="0">
 
<xs:annotation>
   
<xs:documentation>List of traveller identifiers assigned to this included extra</xs:documentation>
 
</xs:annotation>
</xs:element>

complexType IncludedExtraRequestType
diagram String_p201.png
namespace http://string.drv.de/xmlschema/string
children Code
used by
element IncludedExtraBaseRequestType/ExtraCode
complexType IncludedExtraResponseType
annotation
documentation
Included extra
source <xs:complexType name="IncludedExtraRequestType">
 
<xs:annotation>
   
<xs:documentation>Included extra</xs:documentation>
 
</xs:annotation>
 
<xs:sequence>
   
<xs:element name="Code" type="xs:token"/>
 
</xs:sequence>
</xs:complexType>

element IncludedExtraRequestType/Code
diagram String_p202.png
namespace http://string.drv.de/xmlschema/string
type xs:token
properties
isRef 0
content simple
source <xs:element name="Code" type="xs:token"/>

complexType IncludedExtraResponseType
diagram String_p203.png
namespace http://string.drv.de/xmlschema/string
type extension of IncludedExtraRequestType
properties
base IncludedExtraRequestType
children Code Description
used by
element IncludedExtraBaseResponseType/ExtraCode
source <xs:complexType name="IncludedExtraResponseType">
 
<xs:complexContent>
   
<xs:extension base="IncludedExtraRequestType">
     
<xs:sequence>
       
<xs:element name="Description" type="TextLanguageType" minOccurs="0" maxOccurs="unbounded"/>
     
</xs:sequence>
   
</xs:extension>
 
</xs:complexContent>
</xs:complexType>

element IncludedExtraResponseType/Description
diagram String_p204.png
namespace http://string.drv.de/xmlschema/string
type TextLanguageType
properties
isRef 0
minOcc 0
maxOcc unbounded
content complex
children Text LanguageCode
source <xs:element name="Description" type="TextLanguageType" minOccurs="0" maxOccurs="unbounded"/>

complexType IncludedExtrasRequestType
diagram String_p205.png
namespace http://string.drv.de/xmlschema/string
children IncludedExtra
used by
elements BookableClassRequestType/IncludedExtras RoomRequestType/IncludedExtras
source <xs:complexType name="IncludedExtrasRequestType">
 
<xs:sequence>
   
<xs:element name="IncludedExtra" type="IncludedExtraBaseRequestType" nillable="true" minOccurs="0" maxOccurs="unbounded"/>
 
</xs:sequence>
</xs:complexType>

element IncludedExtrasRequestType/IncludedExtra
diagram String_p206.png
namespace http://string.drv.de/xmlschema/string
type IncludedExtraBaseRequestType
properties
isRef 0
minOcc 0
maxOcc unbounded
content complex
nillable true
children AssignedTravellers ExtraCode
source <xs:element name="IncludedExtra" type="IncludedExtraBaseRequestType" nillable="true" minOccurs="0" maxOccurs="unbounded"/>

complexType IncludedExtrasResponseType
diagram String_p207.png
namespace http://string.drv.de/xmlschema/string
children IncludedExtra
used by
elements BookableClassResponseType/IncludedExtras RoomResponseType/IncludedExtras
source <xs:complexType name="IncludedExtrasResponseType">
 
<xs:sequence>
   
<xs:element name="IncludedExtra" type="IncludedExtraBaseResponseType" nillable="true" minOccurs="0" maxOccurs="unbounded"/>
 
</xs:sequence>
</xs:complexType>

element IncludedExtrasResponseType/IncludedExtra
diagram String_p208.png
namespace http://string.drv.de/xmlschema/string
type IncludedExtraBaseResponseType
properties
isRef 0
minOcc 0
maxOcc unbounded
content complex
nillable true
children AssignedTravellers ExtraCode
source <xs:element name="IncludedExtra" type="IncludedExtraBaseResponseType" nillable="true" minOccurs="0" maxOccurs="unbounded"/>

complexType ModficationPoliciesType
diagram String_p209.png
namespace http://string.drv.de/xmlschema/string
children Permitted Fees
used by
element ServicesResponseAdditionalInfoType/ModificationPolicies
attributes
Name  Type  Use  Default  Fixed  annotation
Freexs:boolean      
documentation
True if modifiable for free
Upgradablexs:boolean      
documentation
True if upgradable for free
Unchangeablexs:boolean      
documentation
True if not changeable at all
source <xs:complexType name="ModficationPoliciesType">
 
<xs:sequence>
   
<xs:element name="Permitted" minOccurs="0">
     
<xs:complexType>
       
<xs:attribute name="Passengers" type="xs:boolean"/>
       
<xs:attribute name="From" type="xs:boolean"/>
       
<xs:attribute name="To" type="xs:boolean"/>
       
<xs:attribute name="Duration" type="xs:boolean"/>
       
<xs:attribute name="Room" type="xs:boolean"/>
       
<xs:attribute name="Board" type="xs:token"/>
     
</xs:complexType>
   
</xs:element>
   
<xs:element name="Fees" type="FeeType" minOccurs="0" maxOccurs="unbounded"/>
 
</xs:sequence>
 
<xs:attribute name="Free" type="xs:boolean">
   
<xs:annotation>
     
<xs:documentation>True if modifiable for free </xs:documentation>
   
</xs:annotation>
 
</xs:attribute>
 
<xs:attribute name="Upgradable" type="xs:boolean">
   
<xs:annotation>
     
<xs:documentation>True if upgradable for free </xs:documentation>
   
</xs:annotation>
 
</xs:attribute>
 
<xs:attribute name="Unchangeable" type="xs:boolean">
   
<xs:annotation>
     
<xs:documentation>True if not changeable at all</xs:documentation>
   
</xs:annotation>
 
</xs:attribute>
</xs:complexType>

attribute ModficationPoliciesType/@Free
type xs:boolean
properties
isRef 0
annotation
documentation
True if modifiable for free
source <xs:attribute name="Free" type="xs:boolean">
 
<xs:annotation>
   
<xs:documentation>True if modifiable for free </xs:documentation>
 
</xs:annotation>
</xs:attribute>

attribute ModficationPoliciesType/@Upgradable
type xs:boolean
properties
isRef 0
annotation
documentation
True if upgradable for free
source <xs:attribute name="Upgradable" type="xs:boolean">
 
<xs:annotation>
   
<xs:documentation>True if upgradable for free </xs:documentation>
 
</xs:annotation>
</xs:attribute>

attribute ModficationPoliciesType/@Unchangeable
type xs:boolean
properties
isRef 0
annotation
documentation
True if not changeable at all
source <xs:attribute name="Unchangeable" type="xs:boolean">
 
<xs:annotation>
   
<xs:documentation>True if not changeable at all</xs:documentation>
 
</xs:annotation>
</xs:attribute>

element ModficationPoliciesType/Permitted
diagram String_p210.png
namespace http://string.drv.de/xmlschema/string
properties
isRef 0
minOcc 0
maxOcc 1
content complex
attributes
Name  Type  Use  Default  Fixed  annotation
Passengersxs:boolean      
Fromxs:boolean      
Toxs:boolean      
Durationxs:boolean      
Roomxs:boolean      
Boardxs:token      
source <xs:element name="Permitted" minOccurs="0">
 
<xs:complexType>
   
<xs:attribute name="Passengers" type="xs:boolean"/>
   
<xs:attribute name="From" type="xs:boolean"/>
   
<xs:attribute name="To" type="xs:boolean"/>
   
<xs:attribute name="Duration" type="xs:boolean"/>
   
<xs:attribute name="Room" type="xs:boolean"/>
   
<xs:attribute name="Board" type="xs:token"/>
 
</xs:complexType>
</xs:element>

attribute ModficationPoliciesType/Permitted/@Passengers
type xs:boolean
properties
isRef 0
source <xs:attribute name="Passengers" type="xs:boolean"/>

attribute ModficationPoliciesType/Permitted/@From
type xs:boolean
properties
isRef 0
source <xs:attribute name="From" type="xs:boolean"/>

attribute ModficationPoliciesType/Permitted/@To
type xs:boolean
properties
isRef 0
source <xs:attribute name="To" type="xs:boolean"/>

attribute ModficationPoliciesType/Permitted/@Duration
type xs:boolean
properties
isRef 0
source <xs:attribute name="Duration" type="xs:boolean"/>

attribute ModficationPoliciesType/Permitted/@Room
type xs:boolean
properties
isRef 0
source <xs:attribute name="Room" type="xs:boolean"/>

attribute ModficationPoliciesType/Permitted/@Board
type xs:token
properties
isRef 0
source <xs:attribute name="Board" type="xs:token"/>

element ModficationPoliciesType/Fees
diagram String_p211.png
namespace http://string.drv.de/xmlschema/string
type FeeType
properties
isRef 0
minOcc 0
maxOcc unbounded
content complex
children Description From Nights Amount Percentage
source <xs:element name="Fees" type="FeeType" minOccurs="0" maxOccurs="unbounded"/>

complexType ServiceRequestReferencesType
diagram String_p212.png
namespace http://string.drv.de/xmlschema/string
children ExternalReference
used by
element ServicesRequestType/Service/References
source <xs:complexType name="ServiceRequestReferencesType">
 
<xs:sequence>
   
<xs:element name="ExternalReference" type="ExternalReferenceType"/>
 
</xs:sequence>
</xs:complexType>

element ServiceRequestReferencesType/ExternalReference
diagram String_p213.png
namespace http://string.drv.de/xmlschema/string
type ExternalReferenceType
properties
isRef 0
content complex
children ReferenceNumber Code Description
source <xs:element name="ExternalReference" type="ExternalReferenceType"/>

complexType ServiceResponseReferencesType
diagram String_p214.png
namespace http://string.drv.de/xmlschema/string
children ExternalReference ExternalContent
used by
element ServicesResponseType/Service/References
source <xs:complexType name="ServiceResponseReferencesType">
 
<xs:sequence>
   
<xs:element name="ExternalReference" type="ExternalReferenceType">
     
<xs:annotation>
       
<xs:documentation>Reference in an "external" system</xs:documentation>
     
</xs:annotation>
   
</xs:element>
   
<xs:element name="ExternalContent" type="ExternalContentRequestType">
     
<xs:annotation>
       
<xs:documentation>Reference onto "Rich / Non Bookable Content"</xs:documentation>
     
</xs:annotation>
   
</xs:element>
 
</xs:sequence>
</xs:complexType>

element ServiceResponseReferencesType/ExternalReference
diagram String_p215.png
namespace http://string.drv.de/xmlschema/string
type ExternalReferenceType
properties
isRef 0
content complex
children ReferenceNumber Code Description
annotation
documentation
Reference in an "external" system
source <xs:element name="ExternalReference" type="ExternalReferenceType">
 
<xs:annotation>
   
<xs:documentation>Reference in an "external" system</xs:documentation>
 
</xs:annotation>
</xs:element>

element ServiceResponseReferencesType/ExternalContent
diagram String_p216.png
namespace http://string.drv.de/xmlschema/string
type ExternalContentRequestType
properties
isRef 0
content complex
children Provider Id URL
annotation
documentation
Reference onto "Rich / Non Bookable Content"
source <xs:element name="ExternalContent" type="ExternalContentRequestType">
 
<xs:annotation>
   
<xs:documentation>Reference onto "Rich / Non Bookable Content"</xs:documentation>
 
</xs:annotation>
</xs:element>

complexType ServicesRequestType
diagram String_p217.png
namespace http://string.drv.de/xmlschema/string
children Service
used by
element BookingRequestType/Services
source <xs:complexType name="ServicesRequestType">
 
<xs:sequence>
   
<xs:element name="Service" nillable="true" minOccurs="0" maxOccurs="unbounded">
     
<xs:complexType>
       
<xs:sequence>
         
<xs:choice>
           
<xs:element name="Accommodation" type="AccommodationRequestType"/>
           
<xs:element name="Flight" type="FlightRequestType"/>
           
<xs:element name="CommonService" type="CommonServiceRequestType"/>
         
</xs:choice>
         
<xs:element name="References" type="ServiceRequestReferencesType" minOccurs="0"/>
       
</xs:sequence>
     
</xs:complexType>
   
</xs:element>
 
</xs:sequence>
</xs:complexType>

element ServicesRequestType/Service
diagram String_p218.png
namespace http://string.drv.de/xmlschema/string
properties
isRef 0
minOcc 0
maxOcc unbounded
content complex
nillable true
children Accommodation Flight CommonService References
source <xs:element name="Service" nillable="true" minOccurs="0" maxOccurs="unbounded">
 
<xs:complexType>
   
<xs:sequence>
     
<xs:choice>
       
<xs:element name="Accommodation" type="AccommodationRequestType"/>
       
<xs:element name="Flight" type="FlightRequestType"/>
       
<xs:element name="CommonService" type="CommonServiceRequestType"/>
     
</xs:choice>
     
<xs:element name="References" type="ServiceRequestReferencesType" minOccurs="0"/>
   
</xs:sequence>
 
</xs:complexType>
</xs:element>

element ServicesRequestType/Service/Accommodation
diagram String_p219.png
namespace http://string.drv.de/xmlschema/string
type AccommodationRequestType
properties
isRef 0
content complex
children Identifier Type StartDate EndDate Quantity AssignedTravellers Attributes PackageReference Product RequestedPrices CustomerRequests InformationForTransfer Rooms StayRequest
source <xs:element name="Accommodation" type="AccommodationRequestType"/>

element ServicesRequestType/Service/Flight
diagram String_p220.png
namespace http://string.drv.de/xmlschema/string
type FlightRequestType
properties
isRef 0
content complex
children Legs
source <xs:element name="Flight" type="FlightRequestType"/>

element ServicesRequestType/Service/CommonService
diagram String_p221.png
namespace http://string.drv.de/xmlschema/string
type CommonServiceRequestType
properties
isRef 0
content complex
children Identifier Type StartDate EndDate Quantity AssignedTravellers Attributes PackageReference Product RequestedPrices CustomerRequests
source <xs:element name="CommonService" type="CommonServiceRequestType"/>

element ServicesRequestType/Service/References
diagram String_p222.png
namespace http://string.drv.de/xmlschema/string
type ServiceRequestReferencesType
properties
isRef 0
minOcc 0
maxOcc 1
content complex
children ExternalReference
source <xs:element name="References" type="ServiceRequestReferencesType" minOccurs="0"/>

complexType ServicesResponseAdditionalInfoType
diagram String_p223.png
namespace http://string.drv.de/xmlschema/string
children GeneralInformation CancellationPolicies ModificationPolicies
used by
element CommonServiceResponseType/AdditionalInfos
source <xs:complexType name="ServicesResponseAdditionalInfoType">
 
<xs:sequence>
   
<xs:element name="GeneralInformation" type="TextLanguageType" minOccurs="0" maxOccurs="unbounded"/>
   
<xs:element name="CancellationPolicies" type="CancellationPoliciesType" minOccurs="0"/>
   
<xs:element name="ModificationPolicies" type="ModficationPoliciesType" minOccurs="0"/>
 
</xs:sequence>
</xs:complexType>

element ServicesResponseAdditionalInfoType/GeneralInformation
diagram String_p224.png
namespace http://string.drv.de/xmlschema/string
type TextLanguageType
properties
isRef 0
minOcc 0
maxOcc unbounded
content complex
children Text LanguageCode
source <xs:element name="GeneralInformation" type="TextLanguageType" minOccurs="0" maxOccurs="unbounded"/>

element ServicesResponseAdditionalInfoType/CancellationPolicies
diagram String_p225.png
namespace http://string.drv.de/xmlschema/string
type CancellationPoliciesType
properties
isRef 0
minOcc 0
maxOcc 1
content complex
children Fees
attributes
Name  Type  Use  Default  Fixed  annotation
Freexs:boolean      
documentation
True if cancelable for free
FreeToxs:dateTime      
documentation
End of "Free Cancellation" period
Fullxs:boolean      
documentation
True if noncancelable
FullFromDateTimeType      
documentation
Start date-time of 100% penalty
source <xs:element name="CancellationPolicies" type="CancellationPoliciesType" minOccurs="0"/>

element ServicesResponseAdditionalInfoType/ModificationPolicies
diagram String_p226.png
namespace http://string.drv.de/xmlschema/string
type ModficationPoliciesType
properties
isRef 0
minOcc 0
maxOcc 1
content complex
children Permitted Fees
attributes
Name  Type  Use  Default  Fixed  annotation
Freexs:boolean      
documentation
True if modifiable for free
Upgradablexs:boolean      
documentation
True if upgradable for free
Unchangeablexs:boolean      
documentation
True if not changeable at all
source <xs:element name="ModificationPolicies" type="ModficationPoliciesType" minOccurs="0"/>

complexType ServicesResponseType
diagram String_p227.png
namespace http://string.drv.de/xmlschema/string
children Service
used by
element BookingResponseType/Services
source <xs:complexType name="ServicesResponseType">
 
<xs:sequence>
   
<xs:element name="Service" nillable="true" minOccurs="0" maxOccurs="unbounded">
     
<xs:complexType>
       
<xs:sequence>
         
<xs:choice>
           
<xs:element name="Accommodation" type="AccommodationResponseType"/>
           
<xs:element name="Flight" type="FlightResponseType"/>
           
<xs:element name="CommonService" type="CommonServiceResponseType"/>
         
</xs:choice>
         
<xs:element name="References" type="ServiceResponseReferencesType" minOccurs="0"/>
       
</xs:sequence>
     
</xs:complexType>
   
</xs:element>
 
</xs:sequence>
</xs:complexType>

element ServicesResponseType/Service
diagram String_p228.png
namespace http://string.drv.de/xmlschema/string
properties
isRef 0
minOcc 0
maxOcc unbounded
content complex
nillable true
children Accommodation Flight CommonService References
source <xs:element name="Service" nillable="true" minOccurs="0" maxOccurs="unbounded">
 
<xs:complexType>
   
<xs:sequence>
     
<xs:choice>
       
<xs:element name="Accommodation" type="AccommodationResponseType"/>
       
<xs:element name="Flight" type="FlightResponseType"/>
       
<xs:element name="CommonService" type="CommonServiceResponseType"/>
     
</xs:choice>
     
<xs:element name="References" type="ServiceResponseReferencesType" minOccurs="0"/>
   
</xs:sequence>
 
</xs:complexType>
</xs:element>

element ServicesResponseType/Service/Accommodation
diagram String_p229.png
namespace http://string.drv.de/xmlschema/string
type AccommodationResponseType
properties
isRef 0
content complex
children Identifier Type StartDate EndDate Quantity AssignedTravellers Attributes PackageReference Product State CustomerRequests AdditionalInfos LocationDetails InformationForTransfer Rooms Stay
source <xs:element name="Accommodation" type="AccommodationResponseType"/>

element ServicesResponseType/Service/Flight
diagram String_p230.png
namespace http://string.drv.de/xmlschema/string
type FlightResponseType
properties
isRef 0
content complex
children Legs
source <xs:element name="Flight" type="FlightResponseType"/>

element ServicesResponseType/Service/CommonService
diagram String_p231.png
namespace http://string.drv.de/xmlschema/string
type CommonServiceResponseType
properties
isRef 0
content complex
children Identifier Type StartDate EndDate Quantity AssignedTravellers Attributes PackageReference Product State CustomerRequests AdditionalInfos
source <xs:element name="CommonService" type="CommonServiceResponseType"/>

element ServicesResponseType/Service/References
diagram String_p232.png
namespace http://string.drv.de/xmlschema/string
type ServiceResponseReferencesType
properties
isRef 0
minOcc 0
maxOcc 1
content complex
children ExternalReference ExternalContent
source <xs:element name="References" type="ServiceResponseReferencesType" minOccurs="0"/>

complexType CommonTravellerRequestType
diagram String_p233.png
namespace http://string.drv.de/xmlschema/string
type extension of CommonTravellerType
properties
base CommonTravellerType
children Identifier Surname Prename Salutation Gender AgeCategory BirthDate ContactDetails Passport ESTA_Information Address ClientNumber
used by
element TravellersRequestType/Traveller
source <xs:complexType name="CommonTravellerRequestType">
 
<xs:complexContent>
   
<xs:extension base="CommonTravellerType"/>
 
</xs:complexContent>
</xs:complexType>

complexType CommonTravellerResponseType
diagram String_p234.png
namespace http://string.drv.de/xmlschema/string
type extension of CommonTravellerType
properties
base CommonTravellerType
children Identifier Surname Prename Salutation Gender AgeCategory BirthDate ContactDetails Passport ESTA_Information Address ClientNumber TotalSalesPrice
used by
element TravellersResponseType/Traveller
source <xs:complexType name="CommonTravellerResponseType">
 
<xs:complexContent>
   
<xs:extension base="CommonTravellerType">
     
<xs:sequence>
       
<xs:element name="TotalSalesPrice" type="CurrencyAmountType" nillable="true" minOccurs="0">
         
<xs:annotation>
           
<xs:documentation>Total sales amount</xs:documentation>
         
</xs:annotation>
       
</xs:element>
     
</xs:sequence>
   
</xs:extension>
 
</xs:complexContent>
</xs:complexType>

element CommonTravellerResponseType/TotalSalesPrice
diagram String_p235.png
namespace http://string.drv.de/xmlschema/string
type CurrencyAmountType
properties
isRef 0
minOcc 0
maxOcc 1
content complex
nillable true
children Amount Currency
annotation
documentation
Total sales amount
source <xs:element name="TotalSalesPrice" type="CurrencyAmountType" nillable="true" minOccurs="0">
 
<xs:annotation>
   
<xs:documentation>Total sales amount</xs:documentation>
 
</xs:annotation>
</xs:element>

complexType CommonTravellerType
diagram String_p236.png
namespace http://string.drv.de/xmlschema/string
properties
abstract true
children Identifier Surname Prename Salutation Gender AgeCategory BirthDate ContactDetails Passport ESTA_Information Address ClientNumber
used by
elements CommonBookingType/BookingOwnerAddress CommonBookingType/DeliveryAddress CommonBookingType/EmergencyAddress CommonBookingType/InvoiceAddress
complexTypes CommonTravellerRequestType CommonTravellerResponseType
source <xs:complexType name="CommonTravellerType" abstract="true">
 
<xs:sequence>
   
<xs:element name="Identifier" type="IdentifierType"/>
   
<xs:element name="Surname" type="xs:string" minOccurs="0"/>
   
<xs:element name="Prename" type="xs:string" minOccurs="0"/>
   
<xs:element name="Salutation" type="SalutationType" nillable="true" minOccurs="0"/>
   
<xs:element name="Gender" type="GenderType" nillable="true" minOccurs="0"/>
   
<xs:element name="AgeCategory" type="AgeCategoryType" nillable="true" minOccurs="0"/>
   
<xs:element name="BirthDate" type="DateType" minOccurs="0"/>
   
<xs:element name="ContactDetails" type="ContactDetailsType" nillable="true" minOccurs="0"/>
   
<xs:element name="Passport" type="PassportType" nillable="true" minOccurs="0" maxOccurs="unbounded"/>
   
<xs:element name="ESTA_Information" type="AdditionalESTAInformationType" nillable="true" minOccurs="0"/>
   
<xs:element name="Address" type="AddressType" nillable="true" minOccurs="0"/>
   
<xs:element name="ClientNumber" type="xs:string" minOccurs="0"/>
 
</xs:sequence>
</xs:complexType>

element CommonTravellerType/Identifier
diagram String_p237.png
namespace http://string.drv.de/xmlschema/string
type IdentifierType
properties
isRef 0
content simple
source <xs:element name="Identifier" type="IdentifierType"/>

element CommonTravellerType/Surname
diagram String_p238.png
namespace http://string.drv.de/xmlschema/string
type xs:string
properties
isRef 0
minOcc 0
maxOcc 1
content simple
source <xs:element name="Surname" type="xs:string" minOccurs="0"/>

element CommonTravellerType/Prename
diagram String_p239.png
namespace http://string.drv.de/xmlschema/string
type xs:string
properties
isRef 0
minOcc 0
maxOcc 1
content simple
source <xs:element name="Prename" type="xs:string" minOccurs="0"/>

element CommonTravellerType/Salutation
diagram String_p240.png
namespace http://string.drv.de/xmlschema/string
type SalutationType
properties
isRef 0
minOcc 0
maxOcc 1
content simple
nillable true
facets
Kind Value annotation 
enumeration Mr 
enumeration Mrs 
enumeration Unknown 
source <xs:element name="Salutation" type="SalutationType" nillable="true" minOccurs="0"/>

element CommonTravellerType/Gender
diagram String_p241.png
namespace http://string.drv.de/xmlschema/string
type GenderType
properties
isRef 0
minOcc 0
maxOcc 1
content simple
nillable true
facets
Kind Value annotation 
enumeration Male 
enumeration Female 
enumeration Unknown 
source <xs:element name="Gender" type="GenderType" nillable="true" minOccurs="0"/>

element CommonTravellerType/AgeCategory
diagram String_p242.png
namespace http://string.drv.de/xmlschema/string
type AgeCategoryType
properties
isRef 0
minOcc 0
maxOcc 1
content simple
nillable true
facets
Kind Value annotation 
enumeration Adult 
enumeration Child 
enumeration Infant 
enumeration Unknown 
source <xs:element name="AgeCategory" type="AgeCategoryType" nillable="true" minOccurs="0"/>

element CommonTravellerType/BirthDate
diagram String_p243.png
namespace http://string.drv.de/xmlschema/string
type DateType
properties
isRef 0
minOcc 0
maxOcc 1
content simple
source <xs:element name="BirthDate" type="DateType" minOccurs="0"/>

element CommonTravellerType/ContactDetails
diagram String_p244.png
namespace http://string.drv.de/xmlschema/string
type ContactDetailsType
properties
isRef 0
minOcc 0
maxOcc 1
content complex
nillable true
children Mail Phone Mobile Emergency
source <xs:element name="ContactDetails" type="ContactDetailsType" nillable="true" minOccurs="0"/>

element CommonTravellerType/Passport
diagram String_p245.png
namespace http://string.drv.de/xmlschema/string
type PassportType
properties
isRef 0
minOcc 0
maxOcc unbounded
content complex
nillable true
children PassportNumber Surname BirthName Prename BirthDate Nationality Gender IssueDate ExpirationDate CityOfBirth CountryOfBirth Authority
source <xs:element name="Passport" type="PassportType" nillable="true" minOccurs="0" maxOccurs="unbounded"/>

element CommonTravellerType/ESTA_Information
diagram String_p246.png
namespace http://string.drv.de/xmlschema/string
type AdditionalESTAInformationType
properties
isRef 0
minOcc 0
maxOcc 1
content complex
nillable true
children CitizenOfForeignCountryNow CitizenOfForeignCountryEverSince FatherInfo MotherInfo StayInfo Mail
source <xs:element name="ESTA_Information" type="AdditionalESTAInformationType" nillable="true" minOccurs="0"/>

element CommonTravellerType/Address
diagram String_p247.png
namespace http://string.drv.de/xmlschema/string
type AddressType
properties
isRef 0
minOcc 0
maxOcc 1
content complex
nillable true
children Street HouseNumber ZIPCode City Country
attributes
Name  Type  Use  Default  Fixed  annotation
Languagexs:language      
source <xs:element name="Address" type="AddressType" nillable="true" minOccurs="0"/>

element CommonTravellerType/ClientNumber
diagram String_p248.png
namespace http://string.drv.de/xmlschema/string
type xs:string
properties
isRef 0
minOcc 0
maxOcc 1
content simple
source <xs:element name="ClientNumber" type="xs:string" minOccurs="0"/>

complexType TravellersRequestType
diagram String_p249.png
namespace http://string.drv.de/xmlschema/string
children Traveller
used by
element BookingRequestType/Travellers
source <xs:complexType name="TravellersRequestType">
 
<xs:sequence>
   
<xs:element name="Traveller" type="CommonTravellerRequestType" nillable="true" minOccurs="0" maxOccurs="unbounded"/>
 
</xs:sequence>
</xs:complexType>

element TravellersRequestType/Traveller
diagram String_p250.png
namespace http://string.drv.de/xmlschema/string
type CommonTravellerRequestType
properties
isRef 0
minOcc 0
maxOcc unbounded
content complex
nillable true
children Identifier Surname Prename Salutation Gender AgeCategory BirthDate ContactDetails Passport ESTA_Information Address ClientNumber
source <xs:element name="Traveller" type="CommonTravellerRequestType" nillable="true" minOccurs="0" maxOccurs="unbounded"/>

complexType TravellersResponseType
diagram String_p251.png
namespace http://string.drv.de/xmlschema/string
children Traveller
used by
element BookingResponseType/Travellers
source <xs:complexType name="TravellersResponseType">
 
<xs:sequence>
   
<xs:element name="Traveller" type="CommonTravellerResponseType" nillable="true" minOccurs="0" maxOccurs="unbounded"/>
 
</xs:sequence>
</xs:complexType>

element TravellersResponseType/Traveller
diagram String_p252.png
namespace http://string.drv.de/xmlschema/string
type CommonTravellerResponseType
properties
isRef 0
minOcc 0
maxOcc unbounded
content complex
nillable true
children Identifier Surname Prename Salutation Gender AgeCategory BirthDate ContactDetails Passport ESTA_Information Address ClientNumber TotalSalesPrice
source <xs:element name="Traveller" type="CommonTravellerResponseType" nillable="true" minOccurs="0" maxOccurs="unbounded"/>

complexType AirlineRequestType
diagram String_p253.png
namespace http://string.drv.de/xmlschema/string
children IataCode IcaoCode
used by
elements AirlineRequestTypes/MarketingCarrier AirlineRequestTypes/OperatingCarrier
complexType AirlineResponseType
annotation
documentation
Airline
source <xs:complexType name="AirlineRequestType">
 
<xs:annotation>
   
<xs:documentation>Airline</xs:documentation>
 
</xs:annotation>
 
<xs:choice>
   
<xs:element name="IataCode"/>
   
<xs:element name="IcaoCode"/>
 
</xs:choice>
</xs:complexType>

element AirlineRequestType/IataCode
diagram String_p254.png
namespace http://string.drv.de/xmlschema/string
properties
isRef 0
source <xs:element name="IataCode"/>

element AirlineRequestType/IcaoCode
diagram String_p255.png
namespace http://string.drv.de/xmlschema/string
properties
isRef 0
source <xs:element name="IcaoCode"/>

complexType AirlineRequestTypes
diagram String_p256.png
namespace http://string.drv.de/xmlschema/string
children OperatingCarrier MarketingCarrier
used by
elements FlightLegRequestType/Carrier CommonFlightSegmentRequestType/Carrier AccommodationTransferFlightInfoRequestType/Carrier
annotation
documentation
Airline types
source <xs:complexType name="AirlineRequestTypes">
 
<xs:annotation>
   
<xs:documentation>Airline types</xs:documentation>
 
</xs:annotation>
 
<xs:sequence>
   
<xs:element name="OperatingCarrier" type="AirlineRequestType" nillable="true" minOccurs="0"/>
   
<xs:element name="MarketingCarrier" type="AirlineRequestType" nillable="true" minOccurs="0"/>
 
</xs:sequence>
</xs:complexType>

element AirlineRequestTypes/OperatingCarrier
diagram String_p257.png
namespace http://string.drv.de/xmlschema/string
type AirlineRequestType
properties
isRef 0
minOcc 0
maxOcc 1
content complex
nillable true
children IataCode IcaoCode
source <xs:element name="OperatingCarrier" type="AirlineRequestType" nillable="true" minOccurs="0"/>

element AirlineRequestTypes/MarketingCarrier
diagram String_p258.png
namespace http://string.drv.de/xmlschema/string
type AirlineRequestType
properties
isRef 0
minOcc 0
maxOcc 1
content complex
nillable true
children IataCode IcaoCode
source <xs:element name="MarketingCarrier" type="AirlineRequestType" nillable="true" minOccurs="0"/>

complexType AirlineResponseType
diagram String_p259.png
namespace http://string.drv.de/xmlschema/string
type extension of AirlineRequestType
properties
base AirlineRequestType
children IataCode IcaoCode AirlineName
used by
elements AirlineResponseTypes/MarketingCarrier AirlineResponseTypes/OperatingCarrier
annotation
documentation
Airline
source <xs:complexType name="AirlineResponseType">
 
<xs:annotation>
   
<xs:documentation>Airline</xs:documentation>
 
</xs:annotation>
 
<xs:complexContent>
   
<xs:extension base="AirlineRequestType">
     
<xs:sequence>
       
<xs:element name="AirlineName" type="TextLanguageType" minOccurs="0" maxOccurs="unbounded"/>
     
</xs:sequence>
   
</xs:extension>
 
</xs:complexContent>
</xs:complexType>

element AirlineResponseType/AirlineName
diagram String_p260.png
namespace http://string.drv.de/xmlschema/string
type TextLanguageType
properties
isRef 0
minOcc 0
maxOcc unbounded
content complex
children Text LanguageCode
source <xs:element name="AirlineName" type="TextLanguageType" minOccurs="0" maxOccurs="unbounded"/>

complexType AirlineResponseTypes
diagram String_p261.png
namespace http://string.drv.de/xmlschema/string
children OperatingCarrier MarketingCarrier
used by
elements FlightLegResponseType/Carrier CommonFlightSegmentResponseType/Carrier AccommodationTransferFlightInfoResponseType/Carrier
annotation
documentation
Airline types
source <xs:complexType name="AirlineResponseTypes">
 
<xs:annotation>
   
<xs:documentation>Airline types</xs:documentation>
 
</xs:annotation>
 
<xs:sequence>
   
<xs:element name="OperatingCarrier" type="AirlineResponseType" nillable="true" minOccurs="0"/>
   
<xs:element name="MarketingCarrier" type="AirlineResponseType" nillable="true" minOccurs="0"/>
 
</xs:sequence>
</xs:complexType>

element AirlineResponseTypes/OperatingCarrier
diagram String_p262.png
namespace http://string.drv.de/xmlschema/string
type AirlineResponseType
properties
isRef 0
minOcc 0
maxOcc 1
content complex
nillable true
children IataCode IcaoCode AirlineName
source <xs:element name="OperatingCarrier" type="AirlineResponseType" nillable="true" minOccurs="0"/>

element AirlineResponseTypes/MarketingCarrier
diagram String_p263.png
namespace http://string.drv.de/xmlschema/string
type AirlineResponseType
properties
isRef 0
minOcc 0
maxOcc 1
content complex
nillable true
children IataCode IcaoCode AirlineName
source <xs:element name="MarketingCarrier" type="AirlineResponseType" nillable="true" minOccurs="0"/>

complexType AirportRequestType
diagram String_p264.png
namespace http://string.drv.de/xmlschema/string
children IataCode IcaoCode
used by
elements FlightLegRequestType/ArrivalAirport CommonFlightSegmentRequestType/ArrivalAirport AccommodationTransferFlightInfoRequestType/ArrivalAirport FlightLegRequestType/DepartureAirport CommonFlightSegmentRequestType/DepartureAirport
complexType AirportResponseType
annotation
documentation
Airport
source <xs:complexType name="AirportRequestType">
 
<xs:annotation>
   
<xs:documentation>Airport</xs:documentation>
 
</xs:annotation>
 
<xs:choice>
   
<xs:element name="IataCode" type="IataAirportCode"/>
   
<xs:element name="IcaoCode" type="IcaoAirportCode"/>
 
</xs:choice>
</xs:complexType>

element AirportRequestType/IataCode
diagram String_p265.png
namespace http://string.drv.de/xmlschema/string
type IataAirportCode
properties
isRef 0
content simple
facets
Kind Value annotation 
length 
source <xs:element name="IataCode" type="IataAirportCode"/>

element AirportRequestType/IcaoCode
diagram String_p266.png
namespace http://string.drv.de/xmlschema/string
type IcaoAirportCode
properties
isRef 0
content simple
facets
Kind Value annotation 
length 
source <xs:element name="IcaoCode" type="IcaoAirportCode"/>

complexType AirportResponseType
diagram String_p267.png
namespace http://string.drv.de/xmlschema/string
type extension of AirportRequestType
properties
base AirportRequestType
children IataCode IcaoCode AirportName Location
used by
elements FlightLegResponseType/ArrivalAirport CommonFlightSegmentResponseType/ArrivalAirport AccommodationTransferFlightInfoResponseType/ArrivalAirport FlightLegResponseType/DepartureAirport CommonFlightSegmentResponseType/DepartureAirport
annotation
documentation
Airport
source <xs:complexType name="AirportResponseType">
 
<xs:annotation>
   
<xs:documentation>Airport</xs:documentation>
 
</xs:annotation>
 
<xs:complexContent>
   
<xs:extension base="AirportRequestType">
     
<xs:sequence>
       
<xs:element name="AirportName" type="TextLanguageType" minOccurs="0" maxOccurs="unbounded"/>
       
<xs:element name="Location" type="GeoLocationType" nillable="true" minOccurs="0"/>
     
</xs:sequence>
   
</xs:extension>
 
</xs:complexContent>
</xs:complexType>

element AirportResponseType/AirportName
diagram String_p268.png
namespace http://string.drv.de/xmlschema/string
type TextLanguageType
properties
isRef 0
minOcc 0
maxOcc unbounded
content complex
children Text LanguageCode
source <xs:element name="AirportName" type="TextLanguageType" minOccurs="0" maxOccurs="unbounded"/>

element AirportResponseType/Location
diagram String_p269.png
namespace http://string.drv.de/xmlschema/string
type GeoLocationType
properties
isRef 0
minOcc 0
maxOcc 1
content complex
nillable true
children Longitude Latitude
source <xs:element name="Location" type="GeoLocationType" nillable="true" minOccurs="0"/>

complexType BaggageInfoType
diagram String_p270.png
namespace http://string.drv.de/xmlschema/string
children Pieces Weight
used by
element CommonTariffDataType/BaggageInfo
source <xs:complexType name="BaggageInfoType">
 
<xs:sequence>
   
<xs:element name="Pieces" type="xs:int" nillable="true" minOccurs="0"/>
   
<xs:element name="Weight" type="PackageWeightType" nillable="true" minOccurs="0"/>
 
</xs:sequence>
</xs:complexType>

element BaggageInfoType/Pieces
diagram String_p271.png
namespace http://string.drv.de/xmlschema/string
type xs:int
properties
isRef 0
minOcc 0
maxOcc 1
content simple
nillable true
source <xs:element name="Pieces" type="xs:int" nillable="true" minOccurs="0"/>

element BaggageInfoType/Weight
diagram String_p272.png
namespace http://string.drv.de/xmlschema/string
type PackageWeightType
properties
isRef 0
minOcc 0
maxOcc 1
content complex
nillable true
children Weight Measure
source <xs:element name="Weight" type="PackageWeightType" nillable="true" minOccurs="0"/>

complexType BookableClassCommonType
diagram String_p273.png
namespace http://string.drv.de/xmlschema/string
children Identifier CabinClass State AssignedTravellers Attributes
used by
complexTypes BookableClassRequestType BookableClassResponseType
annotation
documentation
Class information
source <xs:complexType name="BookableClassCommonType">
 
<xs:annotation>
   
<xs:documentation>Class information</xs:documentation>
 
</xs:annotation>
 
<xs:sequence>
   
<xs:element name="Identifier" type="IdentifierType">
     
<xs:annotation>
       
<xs:documentation>Unique class identifier</xs:documentation>
     
</xs:annotation>
   
</xs:element>
   
<xs:element name="CabinClass" type="CabinClassType" nillable="true" minOccurs="0"/>
   
<xs:element name="State" type="BookabilityStateType" nillable="false">
     
<xs:annotation>
       
<xs:documentation>Flight class bookability state</xs:documentation>
     
</xs:annotation>
   
</xs:element>
   
<xs:element name="AssignedTravellers" type="IdentifiersType" nillable="false" minOccurs="0"/>
   
<xs:element name="Attributes" type="AttributesType" nillable="true" minOccurs="0" maxOccurs="unbounded">
     
<xs:annotation>
       
<xs:documentation>List of attributes of this class</xs:documentation>
     
</xs:annotation>
   
</xs:element>
 
</xs:sequence>
</xs:complexType>

element BookableClassCommonType/Identifier
diagram String_p274.png
namespace http://string.drv.de/xmlschema/string
type IdentifierType
properties
isRef 0
content simple
annotation
documentation
Unique class identifier
source <xs:element name="Identifier" type="IdentifierType">
 
<xs:annotation>
   
<xs:documentation>Unique class identifier</xs:documentation>
 
</xs:annotation>
</xs:element>

element BookableClassCommonType/CabinClass
diagram String_p275.png
namespace http://string.drv.de/xmlschema/string
type CabinClassType
properties
isRef 0
minOcc 0
maxOcc 1
content simple
nillable true
facets
Kind Value annotation 
enumeration First 
enumeration Business 
enumeration Economy 
enumeration PremiumEconomy 
source <xs:element name="CabinClass" type="CabinClassType" nillable="true" minOccurs="0"/>

element BookableClassCommonType/State
diagram String_p276.png
namespace http://string.drv.de/xmlschema/string
type BookabilityStateType
properties
isRef 0
content simple
nillable false
facets
Kind Value annotation 
enumeration Ok 
enumeration Cancelled 
enumeration Request 
enumeration Option 
enumeration Declined 
annotation
documentation
Flight class bookability state
source <xs:element name="State" type="BookabilityStateType" nillable="false">
 
<xs:annotation>
   
<xs:documentation>Flight class bookability state</xs:documentation>
 
</xs:annotation>
</xs:element>

element BookableClassCommonType/AssignedTravellers
diagram String_p277.png
namespace http://string.drv.de/xmlschema/string
type IdentifiersType
properties
isRef 0
minOcc 0
maxOcc 1
content complex
nillable false
children Identifier
source <xs:element name="AssignedTravellers" type="IdentifiersType" nillable="false" minOccurs="0"/>

element BookableClassCommonType/Attributes
diagram String_p278.png
namespace http://string.drv.de/xmlschema/string
type AttributesType
properties
isRef 0
minOcc 0
maxOcc unbounded
content complex
nillable true
children Attribute
annotation
documentation
List of attributes of this class
source <xs:element name="Attributes" type="AttributesType" nillable="true" minOccurs="0" maxOccurs="unbounded">
 
<xs:annotation>
   
<xs:documentation>List of attributes of this class</xs:documentation>
 
</xs:annotation>
</xs:element>

complexType BookableClassRequestType
diagram String_p279.png
namespace http://string.drv.de/xmlschema/string
type extension of BookableClassCommonType
properties
base BookableClassCommonType
children Identifier CabinClass State AssignedTravellers Attributes ClassCode IncludedExtras CustomerRequests
used by
element FlightClassesRequestType/FlightClass
source <xs:complexType name="BookableClassRequestType">
 
<xs:complexContent>
   
<xs:extension base="BookableClassCommonType">
     
<xs:annotation>
       
<xs:documentation>Class information</xs:documentation>
     
</xs:annotation>
     
<xs:sequence>
       
<xs:element name="ClassCode" type="ClassRequestType" minOccurs="0"/>
       
<xs:element name="IncludedExtras" type="IncludedExtrasRequestType" nillable="true" minOccurs="0">
         
<xs:annotation>
           
<xs:documentation>Included extras for this class</xs:documentation>
         
</xs:annotation>
       
</xs:element>
       
<xs:element name="CustomerRequests" type="CustomerRequestRequestType" nillable="true" minOccurs="0">
         
<xs:annotation>
           
<xs:documentation>List of customer requests</xs:documentation>
         
</xs:annotation>
       
</xs:element>
     
</xs:sequence>
   
</xs:extension>
 
</xs:complexContent>
</xs:complexType>

element BookableClassRequestType/ClassCode
diagram String_p280.png
namespace http://string.drv.de/xmlschema/string
type ClassRequestType
properties
isRef 0
minOcc 0
maxOcc 1
content complex
children Code
source <xs:element name="ClassCode" type="ClassRequestType" minOccurs="0"/>

element BookableClassRequestType/IncludedExtras
diagram String_p281.png
namespace http://string.drv.de/xmlschema/string
type IncludedExtrasRequestType
properties
isRef 0
minOcc 0
maxOcc 1
content complex
nillable true
children IncludedExtra
annotation
documentation
Included extras for this class
source <xs:element name="IncludedExtras" type="IncludedExtrasRequestType" nillable="true" minOccurs="0">
 
<xs:annotation>
   
<xs:documentation>Included extras for this class</xs:documentation>
 
</xs:annotation>
</xs:element>

element BookableClassRequestType/CustomerRequests
diagram String_p282.png
namespace http://string.drv.de/xmlschema/string
type CustomerRequestRequestType
properties
isRef 0
minOcc 0
maxOcc 1
content complex
nillable true
children Code Description AssignedTravellers
annotation
documentation
List of customer requests
source <xs:element name="CustomerRequests" type="CustomerRequestRequestType" nillable="true" minOccurs="0">
 
<xs:annotation>
   
<xs:documentation>List of customer requests</xs:documentation>
 
</xs:annotation>
</xs:element>

complexType BookableClassResponseType
diagram String_p283.png
namespace http://string.drv.de/xmlschema/string
type extension of BookableClassCommonType
properties
base BookableClassCommonType
children Identifier CabinClass State AssignedTravellers Attributes ClassCode IncludedExtras CustomerRequests
used by
element FlightClassesResponseType/FlightClass
source <xs:complexType name="BookableClassResponseType">
 
<xs:complexContent>
   
<xs:extension base="BookableClassCommonType">
     
<xs:annotation>
       
<xs:documentation>Class information</xs:documentation>
     
</xs:annotation>
     
<xs:sequence>
       
<xs:element name="ClassCode" type="ClassResponseType" minOccurs="0"/>
       
<xs:element name="IncludedExtras" type="IncludedExtrasResponseType" nillable="true" minOccurs="0">
         
<xs:annotation>
           
<xs:documentation>Included extras for this class</xs:documentation>
         
</xs:annotation>
       
</xs:element>
       
<xs:element name="CustomerRequests" type="CustomerRequestResponseType" nillable="true" minOccurs="0">
         
<xs:annotation>
           
<xs:documentation>List of customer requests</xs:documentation>
         
</xs:annotation>
       
</xs:element>
     
</xs:sequence>
   
</xs:extension>
 
</xs:complexContent>
</xs:complexType>

element BookableClassResponseType/ClassCode
diagram String_p284.png
namespace http://string.drv.de/xmlschema/string
type ClassResponseType
properties
isRef 0
minOcc 0
maxOcc 1
content complex
children Code Description
source <xs:element name="ClassCode" type="ClassResponseType" minOccurs="0"/>

element BookableClassResponseType/IncludedExtras
diagram String_p285.png
namespace http://string.drv.de/xmlschema/string
type IncludedExtrasResponseType
properties
isRef 0
minOcc 0
maxOcc 1
content complex
nillable true
children IncludedExtra
annotation
documentation
Included extras for this class
source <xs:element name="IncludedExtras" type="IncludedExtrasResponseType" nillable="true" minOccurs="0">
 
<xs:annotation>
   
<xs:documentation>Included extras for this class</xs:documentation>
 
</xs:annotation>
</xs:element>

element BookableClassResponseType/CustomerRequests
diagram String_p286.png
namespace http://string.drv.de/xmlschema/string
type CustomerRequestResponseType
properties
isRef 0
minOcc 0
maxOcc 1
content complex
nillable true
children Code Description AssignedTravellers State
annotation
documentation
List of customer requests
source <xs:element name="CustomerRequests" type="CustomerRequestResponseType" nillable="true" minOccurs="0">
 
<xs:annotation>
   
<xs:documentation>List of customer requests</xs:documentation>
 
</xs:annotation>
</xs:element>

complexType CheckInData
diagram String_p287.png
namespace http://string.drv.de/xmlschema/string
children Time Counter Terminal Gate
used by
element CommonFlightSegmentType/CheckInData
source <xs:complexType name="CheckInData">
 
<xs:sequence>
   
<xs:element name="Time" type="TimeType" nillable="true" minOccurs="0"/>
   
<xs:element name="Counter" type="xs:string" minOccurs="0"/>
   
<xs:element name="Terminal" type="xs:string" minOccurs="0"/>
   
<xs:element name="Gate" type="xs:string" minOccurs="0"/>
 
</xs:sequence>
</xs:complexType>

element CheckInData/Time
diagram String_p288.png
namespace http://string.drv.de/xmlschema/string
type TimeType
properties
isRef 0
minOcc 0
maxOcc 1
content simple
nillable true
source <xs:element name="Time" type="TimeType" nillable="true" minOccurs="0"/>

element CheckInData/Counter
diagram String_p289.png
namespace http://string.drv.de/xmlschema/string
type xs:string
properties
isRef 0
minOcc 0
maxOcc 1
content simple
source <xs:element name="Counter" type="xs:string" minOccurs="0"/>

element CheckInData/Terminal
diagram String_p290.png
namespace http://string.drv.de/xmlschema/string
type xs:string
properties
isRef 0
minOcc 0
maxOcc 1
content simple
source <xs:element name="Terminal" type="xs:string" minOccurs="0"/>

element CheckInData/Gate
diagram String_p291.png
namespace http://string.drv.de/xmlschema/string
type xs:string
properties
isRef 0
minOcc 0
maxOcc 1
content simple
source <xs:element name="Gate" type="xs:string" minOccurs="0"/>

complexType ClassBaseCommonType
diagram String_p292.png
namespace http://string.drv.de/xmlschema/string
children CabinClass
used by
complexTypes ClassBaseRequestType ClassBaseResponseType
annotation
documentation
Flight class information
source <xs:complexType name="ClassBaseCommonType">
 
<xs:annotation>
   
<xs:documentation>Flight class information</xs:documentation>
 
</xs:annotation>
 
<xs:sequence>
   
<xs:element name="CabinClass" type="CabinClassType" nillable="true" minOccurs="0"/>
 
</xs:sequence>
</xs:complexType>

element ClassBaseCommonType/CabinClass
diagram String_p293.png
namespace http://string.drv.de/xmlschema/string
type CabinClassType
properties
isRef 0
minOcc 0
maxOcc 1
content simple
nillable true
facets
Kind Value annotation 
enumeration First 
enumeration Business 
enumeration Economy 
enumeration PremiumEconomy 
source <xs:element name="CabinClass" type="CabinClassType" nillable="true" minOccurs="0"/>

complexType ClassBaseRequestType
diagram String_p294.png
namespace http://string.drv.de/xmlschema/string
type extension of ClassBaseCommonType
properties
base ClassBaseCommonType
children CabinClass ClassCode
used by
element CommonFlightSegmentRequestType/Class
source <xs:complexType name="ClassBaseRequestType">
 
<xs:complexContent>
   
<xs:extension base="ClassBaseCommonType">
     
<xs:annotation>
       
<xs:documentation>Class information</xs:documentation>
     
</xs:annotation>
     
<xs:sequence>
       
<xs:element name="ClassCode" type="ClassRequestType" minOccurs="0"/>
     
</xs:sequence>
   
</xs:extension>
 
</xs:complexContent>
</xs:complexType>

element ClassBaseRequestType/ClassCode
diagram String_p295.png
namespace http://string.drv.de/xmlschema/string
type ClassRequestType
properties
isRef 0
minOcc 0
maxOcc 1
content complex
children Code
source <xs:element name="ClassCode" type="ClassRequestType" minOccurs="0"/>

complexType ClassBaseResponseType
diagram String_p296.png
namespace http://string.drv.de/xmlschema/string
type extension of ClassBaseCommonType
properties
base ClassBaseCommonType
children CabinClass ClassCode
used by
element CommonFlightSegmentResponseType/Class
source <xs:complexType name="ClassBaseResponseType">
 
<xs:complexContent>
   
<xs:extension base="ClassBaseCommonType">
     
<xs:annotation>
       
<xs:documentation>Class information</xs:documentation>
     
</xs:annotation>
     
<xs:sequence>
       
<xs:element name="ClassCode" type="ClassResponseType" minOccurs="0"/>
     
</xs:sequence>
   
</xs:extension>
 
</xs:complexContent>
</xs:complexType>

element ClassBaseResponseType/ClassCode
diagram String_p297.png
namespace http://string.drv.de/xmlschema/string
type ClassResponseType
properties
isRef 0
minOcc 0
maxOcc 1
content complex
children Code Description
source <xs:element name="ClassCode" type="ClassResponseType" minOccurs="0"/>

complexType ClassRequestType
diagram String_p298.png
namespace http://string.drv.de/xmlschema/string
children Code
used by
elements ClassBaseRequestType/ClassCode BookableClassRequestType/ClassCode
complexType ClassResponseType
annotation
documentation
Class
source <xs:complexType name="ClassRequestType">
 
<xs:annotation>
   
<xs:documentation>Class</xs:documentation>
 
</xs:annotation>
 
<xs:sequence>
   
<xs:element name="Code" type="xs:token"/>
 
</xs:sequence>
</xs:complexType>

element ClassRequestType/Code
diagram String_p299.png
namespace http://string.drv.de/xmlschema/string
type xs:token
properties
isRef 0
content simple
source <xs:element name="Code" type="xs:token"/>

complexType ClassResponseType
diagram String_p300.png
namespace http://string.drv.de/xmlschema/string
type extension of ClassRequestType
properties
base ClassRequestType
children Code Description
used by
elements ClassBaseResponseType/ClassCode BookableClassResponseType/ClassCode
source <xs:complexType name="ClassResponseType">
 
<xs:complexContent>
   
<xs:extension base="ClassRequestType">
     
<xs:sequence>
       
<xs:element name="Description" type="TextLanguageType" minOccurs="0" maxOccurs="unbounded"/>
     
</xs:sequence>
   
</xs:extension>
 
</xs:complexContent>
</xs:complexType>

element ClassResponseType/Description
diagram String_p301.png
namespace http://string.drv.de/xmlschema/string
type TextLanguageType
properties
isRef 0
minOcc 0
maxOcc unbounded
content complex
children Text LanguageCode
source <xs:element name="Description" type="TextLanguageType" minOccurs="0" maxOccurs="unbounded"/>

complexType CommonFlightDataType
diagram String_p302.png
namespace http://string.drv.de/xmlschema/string
children PNR PointOfTurnAround
used by
elements FlightLegRequestType/Data FlightLegResponseType/Data
source <xs:complexType name="CommonFlightDataType">
 
<xs:sequence>
   
<xs:element name="PNR" type="ListType" nillable="true" minOccurs="0">
     
<xs:annotation>
       
<xs:documentation>PNR reference</xs:documentation>
     
</xs:annotation>
   
</xs:element>
   
<xs:element name="PointOfTurnAround" type="xs:string" minOccurs="0">
     
<xs:annotation>
       
<xs:documentation>Point of turnaround of the flight (in case of return flight)</xs:documentation>
     
</xs:annotation>
   
</xs:element>
 
</xs:sequence>
</xs:complexType>

element CommonFlightDataType/PNR
diagram String_p303.png
namespace http://string.drv.de/xmlschema/string
type ListType
properties
isRef 0
minOcc 0
maxOcc 1
content complex
nillable true
children Value
annotation
documentation
PNR reference
source <xs:element name="PNR" type="ListType" nillable="true" minOccurs="0">
 
<xs:annotation>
   
<xs:documentation>PNR reference</xs:documentation>
 
</xs:annotation>
</xs:element>

element CommonFlightDataType/PointOfTurnAround
diagram String_p304.png
namespace http://string.drv.de/xmlschema/string
type xs:string
properties
isRef 0
minOcc 0
maxOcc 1
content simple
annotation
documentation
Point of turnaround of the flight (in case of return flight)
source <xs:element name="PointOfTurnAround" type="xs:string" minOccurs="0">
 
<xs:annotation>
   
<xs:documentation>Point of turnaround of the flight (in case of return flight)</xs:documentation>
 
</xs:annotation>
</xs:element>

complexType CommonFlightLegRequestType
diagram String_p305.png
namespace http://string.drv.de/xmlschema/string
children Identifier Segment
source <xs:complexType name="CommonFlightLegRequestType">
 
<xs:sequence>
   
<xs:element name="Identifier" type="IdentifierType"/>
   
<xs:element name="Segment" type="CommonFlightSegmentRequestType" maxOccurs="unbounded"/>
 
</xs:sequence>
</xs:complexType>

element CommonFlightLegRequestType/Identifier
diagram String_p306.png
namespace http://string.drv.de/xmlschema/string
type IdentifierType
properties
isRef 0
content simple
source <xs:element name="Identifier" type="IdentifierType"/>

element CommonFlightLegRequestType/Segment
diagram String_p307.png
namespace http://string.drv.de/xmlschema/string
type CommonFlightSegmentRequestType
properties
isRef 0
minOcc 1
maxOcc unbounded
content complex
children Identifier DepartureDate ArrivalDate FlightNumber PNR State CheckInData ArrivalTerminal ETIX Overnights AssignedTravellers DepartureAirport ArrivalAirport Carrier Class
source <xs:element name="Segment" type="CommonFlightSegmentRequestType" maxOccurs="unbounded"/>

complexType CommonFlightLegResponseType
diagram String_p308.png
namespace http://string.drv.de/xmlschema/string
children Identifier Segment
source <xs:complexType name="CommonFlightLegResponseType">
 
<xs:sequence>
   
<xs:element name="Identifier" type="IdentifierType"/>
   
<xs:element name="Segment" type="CommonFlightSegmentResponseType" maxOccurs="unbounded"/>
 
</xs:sequence>
</xs:complexType>

element CommonFlightLegResponseType/Identifier
diagram String_p309.png
namespace http://string.drv.de/xmlschema/string
type IdentifierType
properties
isRef 0
content simple
source <xs:element name="Identifier" type="IdentifierType"/>

element CommonFlightLegResponseType/Segment
diagram String_p310.png
namespace http://string.drv.de/xmlschema/string
type CommonFlightSegmentResponseType
properties
isRef 0
minOcc 1
maxOcc unbounded
content complex
children Identifier DepartureDate ArrivalDate FlightNumber PNR State CheckInData ArrivalTerminal ETIX Overnights AssignedTravellers DepartureAirport ArrivalAirport Carrier Class HasSeatmap
source <xs:element name="Segment" type="CommonFlightSegmentResponseType" maxOccurs="unbounded"/>

complexType CommonFlightSegmentRequestType
diagram String_p311.png
namespace http://string.drv.de/xmlschema/string
type extension of CommonFlightSegmentType
properties
base CommonFlightSegmentType
children Identifier DepartureDate ArrivalDate FlightNumber PNR State CheckInData ArrivalTerminal ETIX Overnights AssignedTravellers DepartureAirport ArrivalAirport Carrier Class
used by
elements CommonFlightLegRequestType/Segment FlightSegmentsRequestType/Segment
source <xs:complexType name="CommonFlightSegmentRequestType">
 
<xs:complexContent>
   
<xs:extension base="CommonFlightSegmentType">
     
<xs:sequence>
       
<xs:element name="DepartureAirport" type="AirportRequestType">
         
<xs:annotation>
           
<xs:documentation>Departure airport for the segment</xs:documentation>
         
</xs:annotation>
       
</xs:element>
       
<xs:element name="ArrivalAirport" type="AirportRequestType">
         
<xs:annotation>
           
<xs:documentation>Arrival airport of the segment</xs:documentation>
         
</xs:annotation>
       
</xs:element>
       
<xs:element name="Carrier" type="AirlineRequestTypes" minOccurs="0">
         
<xs:annotation>
           
<xs:documentation>Carrier information of the segment</xs:documentation>
         
</xs:annotation>
       
</xs:element>
       
<xs:element name="Class" type="ClassBaseRequestType" nillable="true" minOccurs="0">
         
<xs:annotation>
           
<xs:documentation>Class information of the segment</xs:documentation>
         
</xs:annotation>
       
</xs:element>
     
</xs:sequence>
   
</xs:extension>
 
</xs:complexContent>
</xs:complexType>

element CommonFlightSegmentRequestType/DepartureAirport
diagram String_p312.png
namespace http://string.drv.de/xmlschema/string
type AirportRequestType
properties
isRef 0
content complex
children IataCode IcaoCode
annotation
documentation
Departure airport for the segment
source <xs:element name="DepartureAirport" type="AirportRequestType">
 
<xs:annotation>
   
<xs:documentation>Departure airport for the segment</xs:documentation>
 
</xs:annotation>
</xs:element>

element CommonFlightSegmentRequestType/ArrivalAirport
diagram String_p313.png
namespace http://string.drv.de/xmlschema/string
type AirportRequestType
properties
isRef 0
content complex
children IataCode IcaoCode
annotation
documentation
Arrival airport of the segment
source <xs:element name="ArrivalAirport" type="AirportRequestType">
 
<xs:annotation>
   
<xs:documentation>Arrival airport of the segment</xs:documentation>
 
</xs:annotation>
</xs:element>

element CommonFlightSegmentRequestType/Carrier
diagram String_p314.png
namespace http://string.drv.de/xmlschema/string
type AirlineRequestTypes
properties
isRef 0
minOcc 0
maxOcc 1
content complex
children OperatingCarrier MarketingCarrier
annotation
documentation
Carrier information of the segment
source <xs:element name="Carrier" type="AirlineRequestTypes" minOccurs="0">
 
<xs:annotation>
   
<xs:documentation>Carrier information of the segment</xs:documentation>
 
</xs:annotation>
</xs:element>

element CommonFlightSegmentRequestType/Class
diagram String_p315.png
namespace http://string.drv.de/xmlschema/string
type ClassBaseRequestType
properties
isRef 0
minOcc 0
maxOcc 1
content complex
nillable true
children CabinClass ClassCode
annotation
documentation
Class information of the segment
source <xs:element name="Class" type="ClassBaseRequestType" nillable="true" minOccurs="0">
 
<xs:annotation>
   
<xs:documentation>Class information of the segment</xs:documentation>
 
</xs:annotation>
</xs:element>

complexType CommonFlightSegmentResponseType
diagram String_p316.png
namespace http://string.drv.de/xmlschema/string
type extension of CommonFlightSegmentType
properties
base CommonFlightSegmentType
children Identifier DepartureDate ArrivalDate FlightNumber PNR State CheckInData ArrivalTerminal ETIX Overnights AssignedTravellers DepartureAirport ArrivalAirport Carrier Class HasSeatmap
used by
elements CommonFlightLegResponseType/Segment FlightSegmentsResponseType/Segment
source <xs:complexType name="CommonFlightSegmentResponseType">
 
<xs:complexContent>
   
<xs:extension base="CommonFlightSegmentType">
     
<xs:sequence>
       
<xs:element name="DepartureAirport" type="AirportResponseType">
         
<xs:annotation>
           
<xs:documentation>Departure airport for the segment</xs:documentation>
         
</xs:annotation>
       
</xs:element>
       
<xs:element name="ArrivalAirport" type="AirportResponseType">
         
<xs:annotation>
           
<xs:documentation>Arrival airport of the segment</xs:documentation>
         
</xs:annotation>
       
</xs:element>
       
<xs:element name="Carrier" type="AirlineResponseTypes">
         
<xs:annotation>
           
<xs:documentation>Carrier information of the segment</xs:documentation>
         
</xs:annotation>
       
</xs:element>
       
<xs:element name="Class" type="ClassBaseResponseType" nillable="true" minOccurs="0">
         
<xs:annotation>
           
<xs:documentation>Class information of the segment</xs:documentation>
         
</xs:annotation>
       
</xs:element>
       
<xs:element name="HasSeatmap" type="xs:boolean" nillable="true" minOccurs="0">
         
<xs:annotation>
           
<xs:documentation>Flag if a seatmap information can be requested for the segment</xs:documentation>
         
</xs:annotation>
       
</xs:element>
     
</xs:sequence>
   
</xs:extension>
 
</xs:complexContent>
</xs:complexType>

element CommonFlightSegmentResponseType/DepartureAirport
diagram String_p317.png
namespace http://string.drv.de/xmlschema/string
type AirportResponseType
properties
isRef 0
content complex
children IataCode IcaoCode AirportName Location
annotation
documentation
Departure airport for the segment
source <xs:element name="DepartureAirport" type="AirportResponseType">
 
<xs:annotation>
   
<xs:documentation>Departure airport for the segment</xs:documentation>
 
</xs:annotation>
</xs:element>

element CommonFlightSegmentResponseType/ArrivalAirport
diagram String_p318.png
namespace http://string.drv.de/xmlschema/string
type AirportResponseType
properties
isRef 0
content complex
children IataCode IcaoCode AirportName Location
annotation
documentation
Arrival airport of the segment
source <xs:element name="ArrivalAirport" type="AirportResponseType">
 
<xs:annotation>
   
<xs:documentation>Arrival airport of the segment</xs:documentation>
 
</xs:annotation>
</xs:element>

element CommonFlightSegmentResponseType/Carrier
diagram String_p319.png
namespace http://string.drv.de/xmlschema/string
type AirlineResponseTypes
properties
isRef 0
content complex
children OperatingCarrier MarketingCarrier
annotation
documentation
Carrier information of the segment
source <xs:element name="Carrier" type="AirlineResponseTypes">
 
<xs:annotation>
   
<xs:documentation>Carrier information of the segment</xs:documentation>
 
</xs:annotation>
</xs:element>

element CommonFlightSegmentResponseType/Class
diagram String_p320.png
namespace http://string.drv.de/xmlschema/string
type ClassBaseResponseType
properties
isRef 0
minOcc 0
maxOcc 1
content complex
nillable true
children CabinClass ClassCode
annotation
documentation
Class information of the segment
source <xs:element name="Class" type="ClassBaseResponseType" nillable="true" minOccurs="0">
 
<xs:annotation>
   
<xs:documentation>Class information of the segment</xs:documentation>
 
</xs:annotation>
</xs:element>

element CommonFlightSegmentResponseType/HasSeatmap
diagram String_p321.png
namespace http://string.drv.de/xmlschema/string
type xs:boolean
properties
isRef 0
minOcc 0
maxOcc 1
content simple
nillable true
annotation
documentation
Flag if a seatmap information can be requested for the segment
source <xs:element name="HasSeatmap" type="xs:boolean" nillable="true" minOccurs="0">
 
<xs:annotation>
   
<xs:documentation>Flag if a seatmap information can be requested for the segment</xs:documentation>
 
</xs:annotation>
</xs:element>

complexType CommonFlightSegmentType
diagram String_p322.png
namespace http://string.drv.de/xmlschema/string
properties
abstract true
children Identifier DepartureDate ArrivalDate FlightNumber PNR State CheckInData ArrivalTerminal ETIX Overnights AssignedTravellers
used by
complexTypes CommonFlightSegmentRequestType CommonFlightSegmentResponseType
source <xs:complexType name="CommonFlightSegmentType" abstract="true">
 
<xs:sequence>
   
<xs:element name="Identifier" type="IdentifierType">
     
<xs:annotation>
       
<xs:documentation>Unique flight segment identifier</xs:documentation>
     
</xs:annotation>
   
</xs:element>
   
<xs:element name="DepartureDate" type="DateTimeType" nillable="true" minOccurs="0">
     
<xs:annotation>
       
<xs:documentation>Departure date and time of the segment</xs:documentation>
     
</xs:annotation>
   
</xs:element>
   
<xs:element name="ArrivalDate" type="DateTimeType" nillable="true" minOccurs="0">
     
<xs:annotation>
       
<xs:documentation>Arrival date and time of the segment</xs:documentation>
     
</xs:annotation>
   
</xs:element>
   
<xs:element name="FlightNumber" type="FlightNumberType" minOccurs="0">
     
<xs:annotation>
       
<xs:documentation>Flight number of the segment</xs:documentation>
     
</xs:annotation>
   
</xs:element>
   
<xs:element name="PNR" type="ListType" nillable="true" minOccurs="0">
     
<xs:annotation>
       
<xs:documentation>PNR reference for the segment</xs:documentation>
     
</xs:annotation>
   
</xs:element>
   
<xs:element name="State" type="BookabilityStateType" nillable="true" minOccurs="0">
     
<xs:annotation>
       
<xs:documentation>Bookability state for the segment</xs:documentation>
     
</xs:annotation>
   
</xs:element>
   
<xs:element name="CheckInData" type="CheckInData" nillable="true" minOccurs="0">
     
<xs:annotation>
       
<xs:documentation>Check-In information of the segment</xs:documentation>
     
</xs:annotation>
   
</xs:element>
   
<xs:element name="ArrivalTerminal" type="xs:string" minOccurs="0">
     
<xs:annotation>
       
<xs:documentation>Arrival terminal of the segment</xs:documentation>
     
</xs:annotation>
   
</xs:element>
   
<xs:element name="ETIX" type="xs:string" minOccurs="0">
     
<xs:annotation>
       
<xs:documentation>ETIX reference of the segment</xs:documentation>
     
</xs:annotation>
   
</xs:element>
   
<xs:element name="Overnights" type="xs:int" nillable="true" minOccurs="0">
     
<xs:annotation>
       
<xs:documentation>Overnight counter of the segment</xs:documentation>
     
</xs:annotation>
   
</xs:element>
   
<xs:element name="AssignedTravellers" type="IdentifiersType" nillable="false" minOccurs="0"/>
 
</xs:sequence>
</xs:complexType>

element CommonFlightSegmentType/Identifier
diagram String_p323.png
namespace http://string.drv.de/xmlschema/string
type IdentifierType
properties
isRef 0
content simple
annotation
documentation
Unique flight segment identifier
source <xs:element name="Identifier" type="IdentifierType">
 
<xs:annotation>
   
<xs:documentation>Unique flight segment identifier</xs:documentation>
 
</xs:annotation>
</xs:element>

element CommonFlightSegmentType/DepartureDate
diagram String_p324.png
namespace http://string.drv.de/xmlschema/string
type DateTimeType
properties
isRef 0
minOcc 0
maxOcc 1
content simple
nillable true
annotation
documentation
Departure date and time of the segment
source <xs:element name="DepartureDate" type="DateTimeType" nillable="true" minOccurs="0">
 
<xs:annotation>
   
<xs:documentation>Departure date and time of the segment</xs:documentation>
 
</xs:annotation>
</xs:element>

element CommonFlightSegmentType/ArrivalDate
diagram String_p325.png
namespace http://string.drv.de/xmlschema/string
type DateTimeType
properties
isRef 0
minOcc 0
maxOcc 1
content simple
nillable true
annotation
documentation
Arrival date and time of the segment
source <xs:element name="ArrivalDate" type="DateTimeType" nillable="true" minOccurs="0">
 
<xs:annotation>
   
<xs:documentation>Arrival date and time of the segment</xs:documentation>
 
</xs:annotation>
</xs:element>

element CommonFlightSegmentType/FlightNumber
diagram String_p326.png
namespace http://string.drv.de/xmlschema/string
type FlightNumberType
properties
isRef 0
minOcc 0
maxOcc 1
content simple
annotation
documentation
Flight number of the segment
source <xs:element name="FlightNumber" type="FlightNumberType" minOccurs="0">
 
<xs:annotation>
   
<xs:documentation>Flight number of the segment</xs:documentation>
 
</xs:annotation>
</xs:element>

element CommonFlightSegmentType/PNR
diagram String_p327.png
namespace http://string.drv.de/xmlschema/string
type ListType
properties
isRef 0
minOcc 0
maxOcc 1
content complex
nillable true
children Value
annotation
documentation
PNR reference for the segment
source <xs:element name="PNR" type="ListType" nillable="true" minOccurs="0">
 
<xs:annotation>
   
<xs:documentation>PNR reference for the segment</xs:documentation>
 
</xs:annotation>
</xs:element>

element CommonFlightSegmentType/State
diagram String_p328.png
namespace http://string.drv.de/xmlschema/string
type BookabilityStateType
properties
isRef 0
minOcc 0
maxOcc 1
content simple
nillable true
facets
Kind Value annotation 
enumeration Ok 
enumeration Cancelled 
enumeration Request 
enumeration Option 
enumeration Declined 
annotation
documentation
Bookability state for the segment
source <xs:element name="State" type="BookabilityStateType" nillable="true" minOccurs="0">
 
<xs:annotation>
   
<xs:documentation>Bookability state for the segment</xs:documentation>
 
</xs:annotation>
</xs:element>

element CommonFlightSegmentType/CheckInData
diagram String_p329.png
namespace http://string.drv.de/xmlschema/string
type CheckInData
properties
isRef 0
minOcc 0
maxOcc 1
content complex
nillable true
children Time Counter Terminal Gate
annotation
documentation
Check-In information of the segment
source <xs:element name="CheckInData" type="CheckInData" nillable="true" minOccurs="0">
 
<xs:annotation>
   
<xs:documentation>Check-In information of the segment</xs:documentation>
 
</xs:annotation>
</xs:element>

element CommonFlightSegmentType/ArrivalTerminal
diagram String_p330.png
namespace http://string.drv.de/xmlschema/string
type xs:string
properties
isRef 0
minOcc 0
maxOcc 1
content simple
annotation
documentation
Arrival terminal of the segment
source <xs:element name="ArrivalTerminal" type="xs:string" minOccurs="0">
 
<xs:annotation>
   
<xs:documentation>Arrival terminal of the segment</xs:documentation>
 
</xs:annotation>
</xs:element>

element CommonFlightSegmentType/ETIX
diagram String_p331.png
namespace http://string.drv.de/xmlschema/string
type xs:string
properties
isRef 0
minOcc 0
maxOcc 1
content simple
annotation
documentation
ETIX reference of the segment
source <xs:element name="ETIX" type="xs:string" minOccurs="0">
 
<xs:annotation>
   
<xs:documentation>ETIX reference of the segment</xs:documentation>
 
</xs:annotation>
</xs:element>

element CommonFlightSegmentType/Overnights
diagram String_p332.png
namespace http://string.drv.de/xmlschema/string
type xs:int
properties
isRef 0
minOcc 0
maxOcc 1
content simple
nillable true
annotation
documentation
Overnight counter of the segment
source <xs:element name="Overnights" type="xs:int" nillable="true" minOccurs="0">
 
<xs:annotation>
   
<xs:documentation>Overnight counter of the segment</xs:documentation>
 
</xs:annotation>
</xs:element>

element CommonFlightSegmentType/AssignedTravellers
diagram String_p333.png
namespace http://string.drv.de/xmlschema/string
type IdentifiersType
properties
isRef 0
minOcc 0
maxOcc 1
content complex
nillable false
children Identifier
source <xs:element name="AssignedTravellers" type="IdentifiersType" nillable="false" minOccurs="0"/>

complexType CommonTariffDataType
diagram String_p334.png
namespace http://string.drv.de/xmlschema/string
children AssignedTravellers AssignedLegs AssignedSegments BaggageInfo
used by
complexTypes CommonTariffRequestType CommonTariffResponseType
source <xs:complexType name="CommonTariffDataType">
 
<xs:sequence>
   
<xs:element name="AssignedTravellers" type="IdentifiersType" nillable="false" minOccurs="0"/>
   
<xs:element name="AssignedLegs" type="IdentifiersType" nillable="true" minOccurs="0"/>
   
<xs:element name="AssignedSegments" type="IdentifiersType" nillable="true" minOccurs="0"/>
   
<xs:element name="BaggageInfo" type="BaggageInfoType" nillable="true" minOccurs="0"/>
 
</xs:sequence>
</xs:complexType>

element CommonTariffDataType/AssignedTravellers
diagram String_p335.png
namespace http://string.drv.de/xmlschema/string
type IdentifiersType
properties
isRef 0
minOcc 0
maxOcc 1
content complex
nillable false
children Identifier
source <xs:element name="AssignedTravellers" type="IdentifiersType" nillable="false" minOccurs="0"/>

element CommonTariffDataType/AssignedLegs
diagram String_p336.png
namespace http://string.drv.de/xmlschema/string
type IdentifiersType
properties
isRef 0
minOcc 0
maxOcc 1
content complex
nillable true
children Identifier
source <xs:element name="AssignedLegs" type="IdentifiersType" nillable="true" minOccurs="0"/>

element CommonTariffDataType/AssignedSegments
diagram String_p337.png
namespace http://string.drv.de/xmlschema/string
type IdentifiersType
properties
isRef 0
minOcc 0
maxOcc 1
content complex
nillable true
children Identifier
source <xs:element name="AssignedSegments" type="IdentifiersType" nillable="true" minOccurs="0"/>

element CommonTariffDataType/BaggageInfo
diagram String_p338.png
namespace http://string.drv.de/xmlschema/string
type BaggageInfoType
properties
isRef 0
minOcc 0
maxOcc 1
content complex
nillable true
children Pieces Weight
source <xs:element name="BaggageInfo" type="BaggageInfoType" nillable="true" minOccurs="0"/>

complexType CommonTariffRequestType
diagram String_p339.png
namespace http://string.drv.de/xmlschema/string
type extension of CommonTariffDataType
properties
base CommonTariffDataType
children AssignedTravellers AssignedLegs AssignedSegments BaggageInfo Meal
used by
element FlightTariffsRequestType/TariffDetail
source <xs:complexType name="CommonTariffRequestType">
 
<xs:complexContent>
   
<xs:extension base="CommonTariffDataType">
     
<xs:sequence>
       
<xs:element name="Meal" type="MealRequestType" nillable="true" minOccurs="0"/>
     
</xs:sequence>
   
</xs:extension>
 
</xs:complexContent>
</xs:complexType>

element CommonTariffRequestType/Meal
diagram String_p340.png
namespace http://string.drv.de/xmlschema/string
type MealRequestType
properties
isRef 0
minOcc 0
maxOcc 1
content complex
nillable true
children Code
source <xs:element name="Meal" type="MealRequestType" nillable="true" minOccurs="0"/>

complexType CommonTariffResponseType
diagram String_p341.png
namespace http://string.drv.de/xmlschema/string
type extension of CommonTariffDataType
properties
base CommonTariffDataType
children AssignedTravellers AssignedLegs AssignedSegments BaggageInfo Meal
used by
element FlightTariffsResponseType/TariffDetail
source <xs:complexType name="CommonTariffResponseType">
 
<xs:complexContent>
   
<xs:extension base="CommonTariffDataType">
     
<xs:sequence>
       
<xs:element name="Meal" type="MealResponseType" nillable="true" minOccurs="0"/>
     
</xs:sequence>
   
</xs:extension>
 
</xs:complexContent>
</xs:complexType>

element CommonTariffResponseType/Meal
diagram String_p342.png
namespace http://string.drv.de/xmlschema/string
type MealResponseType
properties
isRef 0
minOcc 0
maxOcc 1
content complex
nillable true
children Code Description
source <xs:element name="Meal" type="MealResponseType" nillable="true" minOccurs="0"/>

complexType FlightClassesRequestType
diagram String_p343.png
namespace http://string.drv.de/xmlschema/string
children FlightClass
used by
element FlightLegRequestType/Classes
source <xs:complexType name="FlightClassesRequestType">
 
<xs:sequence>
   
<xs:element name="FlightClass" type="BookableClassRequestType" nillable="true" minOccurs="0" maxOccurs="unbounded"/>
 
</xs:sequence>
</xs:complexType>

element FlightClassesRequestType/FlightClass
diagram String_p344.png
namespace http://string.drv.de/xmlschema/string
type BookableClassRequestType
properties
isRef 0
minOcc 0
maxOcc unbounded
content complex
nillable true
children Identifier CabinClass State AssignedTravellers Attributes ClassCode IncludedExtras CustomerRequests
source <xs:element name="FlightClass" type="BookableClassRequestType" nillable="true" minOccurs="0" maxOccurs="unbounded"/>

complexType FlightClassesResponseType
diagram String_p345.png
namespace http://string.drv.de/xmlschema/string
children FlightClass
used by
element FlightLegResponseType/Classes
source <xs:complexType name="FlightClassesResponseType">
 
<xs:sequence>
   
<xs:element name="FlightClass" type="BookableClassResponseType" nillable="true" minOccurs="0" maxOccurs="unbounded"/>
 
</xs:sequence>
</xs:complexType>

element FlightClassesResponseType/FlightClass
diagram String_p346.png
namespace http://string.drv.de/xmlschema/string
type BookableClassResponseType
properties
isRef 0
minOcc 0
maxOcc unbounded
content complex
nillable true
children Identifier CabinClass State AssignedTravellers Attributes ClassCode IncludedExtras CustomerRequests
source <xs:element name="FlightClass" type="BookableClassResponseType" nillable="true" minOccurs="0" maxOccurs="unbounded"/>

complexType FlightSegmentsRequestType
diagram String_p347.png
namespace http://string.drv.de/xmlschema/string
children Segment
used by
element FlightLegRequestType/Segments
source <xs:complexType name="FlightSegmentsRequestType">
 
<xs:sequence>
   
<xs:element name="Segment" type="CommonFlightSegmentRequestType" nillable="true" minOccurs="0" maxOccurs="unbounded"/>
 
</xs:sequence>
</xs:complexType>

element FlightSegmentsRequestType/Segment
diagram String_p348.png
namespace http://string.drv.de/xmlschema/string
type CommonFlightSegmentRequestType
properties
isRef 0
minOcc 0
maxOcc unbounded
content complex
nillable true
children Identifier DepartureDate ArrivalDate FlightNumber PNR State CheckInData ArrivalTerminal ETIX Overnights AssignedTravellers DepartureAirport ArrivalAirport Carrier Class
source <xs:element name="Segment" type="CommonFlightSegmentRequestType" nillable="true" minOccurs="0" maxOccurs="unbounded"/>

complexType FlightSegmentsResponseType
diagram String_p349.png
namespace http://string.drv.de/xmlschema/string
children Segment
used by
element FlightLegResponseType/Segments
source <xs:complexType name="FlightSegmentsResponseType">
 
<xs:sequence>
   
<xs:element name="Segment" type="CommonFlightSegmentResponseType" nillable="true" minOccurs="0" maxOccurs="unbounded"/>
 
</xs:sequence>
</xs:complexType>

element FlightSegmentsResponseType/Segment
diagram String_p350.png
namespace http://string.drv.de/xmlschema/string
type CommonFlightSegmentResponseType
properties
isRef 0
minOcc 0
maxOcc unbounded
content complex
nillable true
children Identifier DepartureDate ArrivalDate FlightNumber PNR State CheckInData ArrivalTerminal ETIX Overnights AssignedTravellers DepartureAirport ArrivalAirport Carrier Class HasSeatmap
source <xs:element name="Segment" type="CommonFlightSegmentResponseType" nillable="true" minOccurs="0" maxOccurs="unbounded"/>

complexType FlightTariffsRequestType
diagram String_p351.png
namespace http://string.drv.de/xmlschema/string
children TariffDetail
used by
element FlightLegRequestType/TariffDetails
source <xs:complexType name="FlightTariffsRequestType">
 
<xs:sequence>
   
<xs:element name="TariffDetail" type="CommonTariffRequestType" nillable="true" minOccurs="0" maxOccurs="unbounded"/>
 
</xs:sequence>
</xs:complexType>

element FlightTariffsRequestType/TariffDetail
diagram String_p352.png
namespace http://string.drv.de/xmlschema/string
type CommonTariffRequestType
properties
isRef 0
minOcc 0
maxOcc unbounded
content complex
nillable true
children AssignedTravellers AssignedLegs AssignedSegments BaggageInfo Meal
source <xs:element name="TariffDetail" type="CommonTariffRequestType" nillable="true" minOccurs="0" maxOccurs="unbounded"/>

complexType FlightTariffsResponseType
diagram String_p353.png
namespace http://string.drv.de/xmlschema/string
children TariffDetail
used by
element FlightLegResponseType/TariffDetails
source <xs:complexType name="FlightTariffsResponseType">
 
<xs:sequence>
   
<xs:element name="TariffDetail" type="CommonTariffResponseType" nillable="true" minOccurs="0" maxOccurs="unbounded"/>
 
</xs:sequence>
</xs:complexType>

element FlightTariffsResponseType/TariffDetail
diagram String_p354.png
namespace http://string.drv.de/xmlschema/string
type CommonTariffResponseType
properties
isRef 0
minOcc 0
maxOcc unbounded
content complex
nillable true
children AssignedTravellers AssignedLegs AssignedSegments BaggageInfo Meal
source <xs:element name="TariffDetail" type="CommonTariffResponseType" nillable="true" minOccurs="0" maxOccurs="unbounded"/>

complexType MealRequestType
diagram String_p355.png
namespace http://string.drv.de/xmlschema/string
children Code
used by
element CommonTariffRequestType/Meal
complexType MealResponseType
annotation
documentation
Meal
source <xs:complexType name="MealRequestType">
 
<xs:annotation>
   
<xs:documentation>Meal</xs:documentation>
 
</xs:annotation>
 
<xs:sequence>
   
<xs:element name="Code" type="xs:token"/>
 
</xs:sequence>
</xs:complexType>

element MealRequestType/Code
diagram String_p356.png
namespace http://string.drv.de/xmlschema/string
type xs:token
properties
isRef 0
content simple
source <xs:element name="Code" type="xs:token"/>

complexType MealResponseType
diagram String_p357.png
namespace http://string.drv.de/xmlschema/string
type extension of MealRequestType
properties
base MealRequestType
children Code Description
used by
element CommonTariffResponseType/Meal
source <xs:complexType name="MealResponseType">
 
<xs:complexContent>
   
<xs:extension base="MealRequestType">
     
<xs:sequence>
       
<xs:element name="Description" type="TextLanguageType" minOccurs="0" maxOccurs="unbounded"/>
     
</xs:sequence>
   
</xs:extension>
 
</xs:complexContent>
</xs:complexType>

element MealResponseType/Description
diagram String_p358.png
namespace http://string.drv.de/xmlschema/string
type TextLanguageType
properties
isRef 0
minOcc 0
maxOcc unbounded
content complex
children Text LanguageCode
source <xs:element name="Description" type="TextLanguageType" minOccurs="0" maxOccurs="unbounded"/>

complexType PackageWeightType
diagram String_p359.png
namespace http://string.drv.de/xmlschema/string
children Weight Measure
used by
element BaggageInfoType/Weight
source <xs:complexType name="PackageWeightType">
 
<xs:sequence>
   
<xs:element name="Weight" type="xs:int" nillable="false" minOccurs="0"/>
   
<xs:element name="Measure" type="WeightMeasureType" nillable="false" minOccurs="0"/>
 
</xs:sequence>
</xs:complexType>

element PackageWeightType/Weight
diagram String_p360.png
namespace http://string.drv.de/xmlschema/string
type xs:int
properties
isRef 0
minOcc 0
maxOcc 1
content simple
nillable false
source <xs:element name="Weight" type="xs:int" nillable="false" minOccurs="0"/>

element PackageWeightType/Measure
diagram String_p361.png
namespace http://string.drv.de/xmlschema/string
type WeightMeasureType
properties
isRef 0
minOcc 0
maxOcc 1
content simple
nillable false
facets
Kind Value annotation 
enumeration Kilogram 
enumeration Gram 
enumeration Pound 
source <xs:element name="Measure" type="WeightMeasureType" nillable="false" minOccurs="0"/>

simpleType CabinClassType
namespace http://string.drv.de/xmlschema/string
type restriction of xs:string
used by
elements ClassBaseCommonType/CabinClass BookableClassCommonType/CabinClass
facets
Kind Value annotation 
enumeration First 
enumeration Business 
enumeration Economy 
enumeration PremiumEconomy 
source <xs:simpleType name="CabinClassType">
 
<xs:restriction base="xs:string">
   
<xs:enumeration value="First"/>
   
<xs:enumeration value="Business"/>
   
<xs:enumeration value="Economy"/>
   
<xs:enumeration value="PremiumEconomy"/>
 
</xs:restriction>
</xs:simpleType>

simpleType FlightNumberType
namespace http://string.drv.de/xmlschema/string
type xs:int
used by
elements CommonFlightSegmentType/FlightNumber AccommodationTransferFlightInfoRequestType/FlightNumber AccommodationTransferFlightInfoResponseType/FlightNumber
annotation
documentation
Flight number, is always only the number part. The carrier code should be transmitted in the according separate carrier field.
source <xs:simpleType name="FlightNumberType">
 
<xs:annotation>
   
<xs:documentation>Flight number, is always only the number part. The carrier code should be transmitted in the according separate carrier field.</xs:documentation>
 
</xs:annotation>
 
<xs:restriction base="xs:int"/>
</xs:simpleType>

simpleType IataAirlineCode
namespace http://string.drv.de/xmlschema/string
type restriction of xs:string
facets
Kind Value annotation 
length 
source <xs:simpleType name="IataAirlineCode">
 
<xs:restriction base="xs:string">
   
<xs:length value="2"/>
 
</xs:restriction>
</xs:simpleType>

simpleType IataAirportCode
namespace http://string.drv.de/xmlschema/string
type restriction of xs:string
used by
element AirportRequestType/IataCode
facets
Kind Value annotation 
length 
source <xs:simpleType name="IataAirportCode">
 
<xs:restriction base="xs:string">
   
<xs:length value="3"/>
 
</xs:restriction>
</xs:simpleType>

simpleType IcaoAirlineCode
namespace http://string.drv.de/xmlschema/string
type restriction of xs:string
facets
Kind Value annotation 
length 
source <xs:simpleType name="IcaoAirlineCode">
 
<xs:restriction base="xs:string">
   
<xs:length value="3"/>
 
</xs:restriction>
</xs:simpleType>

simpleType IcaoAirportCode
namespace http://string.drv.de/xmlschema/string
type restriction of xs:string
used by
element AirportRequestType/IcaoCode
facets
Kind Value annotation 
length 
source <xs:simpleType name="IcaoAirportCode">
 
<xs:restriction base="xs:string">
   
<xs:length value="4"/>
 
</xs:restriction>
</xs:simpleType>

simpleType WeightMeasureType
namespace http://string.drv.de/xmlschema/string
type restriction of xs:string
used by
element PackageWeightType/Measure
facets
Kind Value annotation 
enumeration Kilogram 
enumeration Gram 
enumeration Pound 
annotation
documentation
Weight scale information
source <xs:simpleType name="WeightMeasureType">
 
<xs:annotation>
   
<xs:documentation>Weight scale information</xs:documentation>
 
</xs:annotation>
 
<xs:restriction base="xs:string">
   
<xs:enumeration value="Kilogram"/>
   
<xs:enumeration value="Gram"/>
   
<xs:enumeration value="Pound"/>
 
</xs:restriction>
</xs:simpleType>

complexType AccommodationCheckInOutType
diagram String_p362.png
namespace http://string.drv.de/xmlschema/string
used by
elements AccommodationStayRequestType/CheckInOut AccommodationStayResponseType/CheckInOut
attributes
Name  Type  Use  Default  Fixed  annotation
CheckInDateTimeType      
CheckOutDateTimeType      
annotation
documentation
Check In and/or Check Out Date and Time,
either (Request) requested by customer
or (Response) confirmed by ServiceProvider
source <xs:complexType name="AccommodationCheckInOutType">
 
<xs:annotation>
   
<xs:documentation>Check In and/or Check Out Date and Time,
either (Request) requested by customer
or (Response) confirmed by ServiceProvider
</xs:documentation>
 
</xs:annotation>
 
<xs:attribute name="CheckIn" type="DateTimeType"/>
 
<xs:attribute name="CheckOut" type="DateTimeType"/>
</xs:complexType>

attribute AccommodationCheckInOutType/@CheckIn
type DateTimeType
properties
isRef 0
source <xs:attribute name="CheckIn" type="DateTimeType"/>

attribute AccommodationCheckInOutType/@CheckOut
type DateTimeType
properties
isRef 0
source <xs:attribute name="CheckOut" type="DateTimeType"/>

complexType AccommodationProductResponseType
diagram String_p363.png
namespace http://string.drv.de/xmlschema/string
children GeoLocation Address Regions
used by
element AccommodationResponseType/LocationDetails
source <xs:complexType name="AccommodationProductResponseType">
 
<xs:sequence>
   
<xs:element name="GeoLocation" type="GeoLocationType" nillable="true" minOccurs="0"/>
   
<xs:element name="Address" type="AddressType" minOccurs="0" maxOccurs="3">
     
<xs:annotation>
       
<xs:documentation>Possibility to provide the address data in up to 3 different languages</xs:documentation>
     
</xs:annotation>
   
</xs:element>
   
<xs:element name="Regions" type="RegionsType" minOccurs="0"/>
 
</xs:sequence>
</xs:complexType>

element AccommodationProductResponseType/GeoLocation
diagram String_p364.png
namespace http://string.drv.de/xmlschema/string
type GeoLocationType
properties
isRef 0
minOcc 0
maxOcc 1
content complex
nillable true
children Longitude Latitude
source <xs:element name="GeoLocation" type="GeoLocationType" nillable="true" minOccurs="0"/>

element AccommodationProductResponseType/Address
diagram String_p365.png
namespace http://string.drv.de/xmlschema/string
type AddressType
properties
isRef 0
minOcc 0
maxOcc 3
content complex
children Street HouseNumber ZIPCode City Country
attributes
Name  Type  Use  Default  Fixed  annotation
Languagexs:language      
annotation
documentation
Possibility to provide the address data in up to 3 different languages
source <xs:element name="Address" type="AddressType" minOccurs="0" maxOccurs="3">
 
<xs:annotation>
   
<xs:documentation>Possibility to provide the address data in up to 3 different languages</xs:documentation>
 
</xs:annotation>
</xs:element>

element AccommodationProductResponseType/Regions
diagram String_p366.png
namespace http://string.drv.de/xmlschema/string
type RegionsType
properties
isRef 0
minOcc 0
maxOcc 1
content complex
children Region
source <xs:element name="Regions" type="RegionsType" minOccurs="0"/>

complexType AccommodationRoomsRequestType
diagram String_p367.png
namespace http://string.drv.de/xmlschema/string
children Room
used by
element AccommodationRequestType/Rooms
source <xs:complexType name="AccommodationRoomsRequestType">
 
<xs:sequence>
   
<xs:element name="Room" type="RoomRequestType" nillable="true" minOccurs="0" maxOccurs="unbounded"/>
 
</xs:sequence>
</xs:complexType>

element AccommodationRoomsRequestType/Room
diagram String_p368.png
namespace http://string.drv.de/xmlschema/string
type RoomRequestType
properties
isRef 0
minOcc 0
maxOcc unbounded
content complex
nillable true
children Identifier State AssignedTravellers Attributes RoomCode Board IncludedExtras CustomerRequests
source <xs:element name="Room" type="RoomRequestType" nillable="true" minOccurs="0" maxOccurs="unbounded"/>

complexType AccommodationRoomsResponseType
diagram String_p369.png
namespace http://string.drv.de/xmlschema/string
children Room
used by
element AccommodationResponseType/Rooms
source <xs:complexType name="AccommodationRoomsResponseType">
 
<xs:sequence>
   
<xs:element name="Room" type="RoomResponseType" nillable="true" minOccurs="0" maxOccurs="unbounded"/>
 
</xs:sequence>
</xs:complexType>

element AccommodationRoomsResponseType/Room
diagram String_p370.png
namespace http://string.drv.de/xmlschema/string
type RoomResponseType
properties
isRef 0
minOcc 0
maxOcc unbounded
content complex
nillable true
children Identifier State AssignedTravellers Attributes RoomCode Board IncludedExtras CustomerRequests
source <xs:element name="Room" type="RoomResponseType" nillable="true" minOccurs="0" maxOccurs="unbounded"/>

complexType AccommodationStayRequestType
diagram String_p371.png
namespace http://string.drv.de/xmlschema/string
children CheckInOut
used by
element AccommodationRequestType/StayRequest
source <xs:complexType name="AccommodationStayRequestType">
 
<xs:sequence>
   
<xs:element name="CheckInOut" type="AccommodationCheckInOutType" minOccurs="0">
     
<xs:annotation>
       
<xs:documentation>Check In/Out Date and Time requested by the customer</xs:documentation>
     
</xs:annotation>
   
</xs:element>
 
</xs:sequence>
</xs:complexType>

element AccommodationStayRequestType/CheckInOut
diagram String_p372.png
namespace http://string.drv.de/xmlschema/string
type AccommodationCheckInOutType
properties
isRef 0
minOcc 0
maxOcc 1
content complex
attributes
Name  Type  Use  Default  Fixed  annotation
CheckInDateTimeType      
CheckOutDateTimeType      
annotation
documentation
Check In/Out Date and Time requested by the customer
source <xs:element name="CheckInOut" type="AccommodationCheckInOutType" minOccurs="0">
 
<xs:annotation>
   
<xs:documentation>Check In/Out Date and Time requested by the customer</xs:documentation>
 
</xs:annotation>
</xs:element>

complexType AccommodationStayResponseType
diagram String_p373.png
namespace http://string.drv.de/xmlschema/string
children ChargedNights CheckInOut
used by
element AccommodationResponseType/Stay
source <xs:complexType name="AccommodationStayResponseType">
 
<xs:sequence>
   
<xs:element name="ChargedNights" type="xs:int">
     
<xs:annotation>
       
<xs:documentation>Charged nights for the accommodation calculated by the touroperator</xs:documentation>
     
</xs:annotation>
   
</xs:element>
   
<xs:element name="CheckInOut" type="AccommodationCheckInOutType">
     
<xs:annotation>
       
<xs:documentation>Check In/Out Date and Time confirmed by the provider</xs:documentation>
     
</xs:annotation>
   
</xs:element>
 
</xs:sequence>
</xs:complexType>

element AccommodationStayResponseType/ChargedNights
diagram String_p374.png
namespace http://string.drv.de/xmlschema/string
type xs:int
properties
isRef 0
content simple
annotation
documentation
Charged nights for the accommodation calculated by the touroperator
source <xs:element name="ChargedNights" type="xs:int">
 
<xs:annotation>
   
<xs:documentation>Charged nights for the accommodation calculated by the touroperator</xs:documentation>
 
</xs:annotation>
</xs:element>

element AccommodationStayResponseType/CheckInOut
diagram String_p375.png
namespace http://string.drv.de/xmlschema/string
type AccommodationCheckInOutType
properties
isRef 0
content complex
attributes
Name  Type  Use  Default  Fixed  annotation
CheckInDateTimeType      
CheckOutDateTimeType      
annotation
documentation
Check In/Out Date and Time confirmed by the provider
source <xs:element name="CheckInOut" type="AccommodationCheckInOutType">
 
<xs:annotation>
   
<xs:documentation>Check In/Out Date and Time confirmed by the provider</xs:documentation>
 
</xs:annotation>
</xs:element>

complexType AccommodationTransferBusInfoRequestDataType
diagram String_p376.png
namespace http://string.drv.de/xmlschema/string
children Arrival Departure
used by
element AccommodationTransferInfoRequestType/Bus
source <xs:complexType name="AccommodationTransferBusInfoRequestDataType">
 
<xs:sequence>
   
<xs:element name="Arrival" type="AccommodationTransferBusInfoRequestType" minOccurs="0"/>
   
<xs:element name="Departure" type="AccommodationTransferBusInfoRequestType" minOccurs="0"/>
 
</xs:sequence>
</xs:complexType>

element AccommodationTransferBusInfoRequestDataType/Arrival
diagram String_p377.png
namespace http://string.drv.de/xmlschema/string
type AccommodationTransferBusInfoRequestType
properties
isRef 0
minOcc 0
maxOcc 1
content complex
children BusReference Date BusStation BusNumber
source <xs:element name="Arrival" type="AccommodationTransferBusInfoRequestType" minOccurs="0"/>

element AccommodationTransferBusInfoRequestDataType/Departure
diagram String_p378.png
namespace http://string.drv.de/xmlschema/string
type AccommodationTransferBusInfoRequestType
properties
isRef 0
minOcc 0
maxOcc 1
content complex
children BusReference Date BusStation BusNumber
source <xs:element name="Departure" type="AccommodationTransferBusInfoRequestType" minOccurs="0"/>

complexType AccommodationTransferBusInfoRequestType
diagram String_p379.png
namespace http://string.drv.de/xmlschema/string
children BusReference Date BusStation BusNumber
used by
elements AccommodationTransferBusInfoRequestDataType/Arrival AccommodationTransferBusInfoRequestDataType/Departure
source <xs:complexType name="AccommodationTransferBusInfoRequestType">
 
<xs:choice>
   
<xs:element name="BusReference" minOccurs="0"/>
   
<xs:sequence>
     
<xs:element name="Date" type="DateTimeType" minOccurs="0"/>
     
<xs:element name="BusStation" type="TextLanguageType" minOccurs="0"/>
     
<xs:element name="BusNumber" type="xs:string" minOccurs="0"/>
   
</xs:sequence>
 
</xs:choice>
</xs:complexType>

element AccommodationTransferBusInfoRequestType/BusReference
diagram String_p380.png
namespace http://string.drv.de/xmlschema/string
properties
isRef 0
minOcc 0
maxOcc 1
source <xs:element name="BusReference" minOccurs="0"/>

element AccommodationTransferBusInfoRequestType/Date
diagram String_p381.png
namespace http://string.drv.de/xmlschema/string
type DateTimeType
properties
isRef 0
minOcc 0
maxOcc 1
content simple
source <xs:element name="Date" type="DateTimeType" minOccurs="0"/>

element AccommodationTransferBusInfoRequestType/BusStation
diagram String_p382.png
namespace http://string.drv.de/xmlschema/string
type TextLanguageType
properties
isRef 0
minOcc 0
maxOcc 1
content complex
children Text LanguageCode
source <xs:element name="BusStation" type="TextLanguageType" minOccurs="0"/>

element AccommodationTransferBusInfoRequestType/BusNumber
diagram String_p383.png
namespace http://string.drv.de/xmlschema/string
type xs:string
properties
isRef 0
minOcc 0
maxOcc 1
content simple
source <xs:element name="BusNumber" type="xs:string" minOccurs="0"/>

complexType AccommodationTransferBusInfoResponseDataType
diagram String_p384.png
namespace http://string.drv.de/xmlschema/string
children Arrival Departure
used by
element AccommodationTransferInfoResponseType/Bus
source <xs:complexType name="AccommodationTransferBusInfoResponseDataType">
 
<xs:sequence>
   
<xs:element name="Arrival" type="AccommodationTransferBusInfoResponseType" minOccurs="0"/>
   
<xs:element name="Departure" type="AccommodationTransferBusInfoResponseType" minOccurs="0"/>
 
</xs:sequence>
</xs:complexType>

element AccommodationTransferBusInfoResponseDataType/Arrival
diagram String_p385.png
namespace http://string.drv.de/xmlschema/string
type AccommodationTransferBusInfoResponseType
properties
isRef 0
minOcc 0
maxOcc 1
content complex
children BusReference Date BusStation BusNumber
source <xs:element name="Arrival" type="AccommodationTransferBusInfoResponseType" minOccurs="0"/>

element AccommodationTransferBusInfoResponseDataType/Departure
diagram String_p386.png
namespace http://string.drv.de/xmlschema/string
type AccommodationTransferBusInfoResponseType
properties
isRef 0
minOcc 0
maxOcc 1
content complex
children BusReference Date BusStation BusNumber
source <xs:element name="Departure" type="AccommodationTransferBusInfoResponseType" minOccurs="0"/>

complexType AccommodationTransferBusInfoResponseType
diagram String_p387.png
namespace http://string.drv.de/xmlschema/string
children BusReference Date BusStation BusNumber
used by
elements AccommodationTransferBusInfoResponseDataType/Arrival AccommodationTransferBusInfoResponseDataType/Departure
source <xs:complexType name="AccommodationTransferBusInfoResponseType">
 
<xs:choice>
   
<xs:element name="BusReference" minOccurs="0"/>
   
<xs:sequence>
     
<xs:element name="Date" type="DateTimeType" minOccurs="0"/>
     
<xs:element name="BusStation" type="TextLanguageType" minOccurs="0"/>
     
<xs:element name="BusNumber" type="xs:string" minOccurs="0"/>
   
</xs:sequence>
 
</xs:choice>
</xs:complexType>

element AccommodationTransferBusInfoResponseType/BusReference
diagram String_p388.png
namespace http://string.drv.de/xmlschema/string
properties
isRef 0
minOcc 0
maxOcc 1
source <xs:element name="BusReference" minOccurs="0"/>

element AccommodationTransferBusInfoResponseType/Date
diagram String_p389.png
namespace http://string.drv.de/xmlschema/string
type DateTimeType
properties
isRef 0
minOcc 0
maxOcc 1
content simple
source <xs:element name="Date" type="DateTimeType" minOccurs="0"/>

element AccommodationTransferBusInfoResponseType/BusStation
diagram String_p390.png
namespace http://string.drv.de/xmlschema/string
type TextLanguageType
properties
isRef 0
minOcc 0
maxOcc 1
content complex
children Text LanguageCode
source <xs:element name="BusStation" type="TextLanguageType" minOccurs="0"/>

element AccommodationTransferBusInfoResponseType/BusNumber
diagram String_p391.png
namespace http://string.drv.de/xmlschema/string
type xs:string
properties
isRef 0
minOcc 0
maxOcc 1
content simple
source <xs:element name="BusNumber" type="xs:string" minOccurs="0"/>

complexType AccommodationTransferFlightInfoRequestDataType
diagram String_p392.png
namespace http://string.drv.de/xmlschema/string
children Arrival Departure
used by
element AccommodationTransferInfoRequestType/Flight
source <xs:complexType name="AccommodationTransferFlightInfoRequestDataType">
 
<xs:sequence>
   
<xs:element name="Arrival" type="AccommodationTransferFlightInfoRequestType" minOccurs="0"/>
   
<xs:element name="Departure" type="AccommodationTransferFlightInfoRequestType" minOccurs="0"/>
 
</xs:sequence>
</xs:complexType>

element AccommodationTransferFlightInfoRequestDataType/Arrival
diagram String_p393.png
namespace http://string.drv.de/xmlschema/string
type AccommodationTransferFlightInfoRequestType
properties
isRef 0
minOcc 0
maxOcc 1
content complex
children FlightReference ArrivalDate ArrivalAirport FlightNumber Carrier
source <xs:element name="Arrival" type="AccommodationTransferFlightInfoRequestType" minOccurs="0"/>

element AccommodationTransferFlightInfoRequestDataType/Departure
diagram String_p394.png
namespace http://string.drv.de/xmlschema/string
type AccommodationTransferFlightInfoRequestType
properties
isRef 0
minOcc 0
maxOcc 1
content complex
children FlightReference ArrivalDate ArrivalAirport FlightNumber Carrier
source <xs:element name="Departure" type="AccommodationTransferFlightInfoRequestType" minOccurs="0"/>

complexType AccommodationTransferFlightInfoRequestType
diagram String_p395.png
namespace http://string.drv.de/xmlschema/string
children FlightReference ArrivalDate ArrivalAirport FlightNumber Carrier
used by
elements AccommodationTransferFlightInfoRequestDataType/Arrival AccommodationTransferFlightInfoRequestDataType/Departure
source <xs:complexType name="AccommodationTransferFlightInfoRequestType">
 
<xs:choice>
   
<xs:element name="FlightReference" minOccurs="0"/>
   
<xs:sequence>
     
<xs:element name="ArrivalDate" type="DateTimeType" minOccurs="0"/>
     
<xs:element name="ArrivalAirport" type="AirportRequestType" minOccurs="0"/>
     
<xs:element name="FlightNumber" type="FlightNumberType" minOccurs="0"/>
     
<xs:element name="Carrier" type="AirlineRequestTypes" minOccurs="0">
       
<xs:annotation>
         
<xs:documentation>Carrier information of the flight</xs:documentation>
       
</xs:annotation>
     
</xs:element>
   
</xs:sequence>
 
</xs:choice>
</xs:complexType>

element AccommodationTransferFlightInfoRequestType/FlightReference
diagram String_p396.png
namespace http://string.drv.de/xmlschema/string
properties
isRef 0
minOcc 0
maxOcc 1
source <xs:element name="FlightReference" minOccurs="0"/>

element AccommodationTransferFlightInfoRequestType/ArrivalDate
diagram String_p397.png
namespace http://string.drv.de/xmlschema/string
type DateTimeType
properties
isRef 0
minOcc 0
maxOcc 1
content simple
source <xs:element name="ArrivalDate" type="DateTimeType" minOccurs="0"/>

element AccommodationTransferFlightInfoRequestType/ArrivalAirport
diagram String_p398.png
namespace http://string.drv.de/xmlschema/string
type AirportRequestType
properties
isRef 0
minOcc 0
maxOcc 1
content complex
children IataCode IcaoCode
source <xs:element name="ArrivalAirport" type="AirportRequestType" minOccurs="0"/>

element AccommodationTransferFlightInfoRequestType/FlightNumber
diagram String_p399.png
namespace http://string.drv.de/xmlschema/string
type FlightNumberType
properties
isRef 0
minOcc 0
maxOcc 1
content simple
source <xs:element name="FlightNumber" type="FlightNumberType" minOccurs="0"/>

element AccommodationTransferFlightInfoRequestType/Carrier
diagram String_p400.png
namespace http://string.drv.de/xmlschema/string
type AirlineRequestTypes
properties
isRef 0
minOcc 0
maxOcc 1
content complex
children OperatingCarrier MarketingCarrier
annotation
documentation
Carrier information of the flight
source <xs:element name="Carrier" type="AirlineRequestTypes" minOccurs="0">
 
<xs:annotation>
   
<xs:documentation>Carrier information of the flight</xs:documentation>
 
</xs:annotation>
</xs:element>

complexType AccommodationTransferFlightInfoResponseDataType
diagram String_p401.png
namespace http://string.drv.de/xmlschema/string
children Arrival Departure
used by
element AccommodationTransferInfoResponseType/Flight
source <xs:complexType name="AccommodationTransferFlightInfoResponseDataType">
 
<xs:sequence>
   
<xs:element name="Arrival" type="AccommodationTransferFlightInfoResponseType" minOccurs="0"/>
   
<xs:element name="Departure" type="AccommodationTransferFlightInfoResponseType" minOccurs="0"/>
 
</xs:sequence>
</xs:complexType>

element AccommodationTransferFlightInfoResponseDataType/Arrival
diagram String_p402.png
namespace http://string.drv.de/xmlschema/string
type AccommodationTransferFlightInfoResponseType
properties
isRef 0
minOcc 0
maxOcc 1
content complex
children FlightReference ArrivalDate ArrivalAirport FlightNumber Carrier
source <xs:element name="Arrival" type="AccommodationTransferFlightInfoResponseType" minOccurs="0"/>

element AccommodationTransferFlightInfoResponseDataType/Departure
diagram String_p403.png
namespace http://string.drv.de/xmlschema/string
type AccommodationTransferFlightInfoResponseType
properties
isRef 0
minOcc 0
maxOcc 1
content complex
children FlightReference ArrivalDate ArrivalAirport FlightNumber Carrier
source <xs:element name="Departure" type="AccommodationTransferFlightInfoResponseType" minOccurs="0"/>

complexType AccommodationTransferFlightInfoResponseType
diagram String_p404.png
namespace http://string.drv.de/xmlschema/string
children FlightReference ArrivalDate ArrivalAirport FlightNumber Carrier
used by
elements AccommodationTransferFlightInfoResponseDataType/Arrival AccommodationTransferFlightInfoResponseDataType/Departure
source <xs:complexType name="AccommodationTransferFlightInfoResponseType">
 
<xs:choice>
   
<xs:element name="FlightReference" minOccurs="0"/>
   
<xs:sequence>
     
<xs:element name="ArrivalDate" type="DateTimeType" minOccurs="0"/>
     
<xs:element name="ArrivalAirport" type="AirportResponseType" minOccurs="0"/>
     
<xs:element name="FlightNumber" type="FlightNumberType" minOccurs="0"/>
     
<xs:element name="Carrier" type="AirlineResponseTypes" minOccurs="0">
       
<xs:annotation>
         
<xs:documentation>Carrier information of the flight</xs:documentation>
       
</xs:annotation>
     
</xs:element>
   
</xs:sequence>
 
</xs:choice>
</xs:complexType>

element AccommodationTransferFlightInfoResponseType/FlightReference
diagram String_p405.png
namespace http://string.drv.de/xmlschema/string
properties
isRef 0
minOcc 0
maxOcc 1
source <xs:element name="FlightReference" minOccurs="0"/>

element AccommodationTransferFlightInfoResponseType/ArrivalDate
diagram String_p406.png
namespace http://string.drv.de/xmlschema/string
type DateTimeType
properties
isRef 0
minOcc 0
maxOcc 1
content simple
source <xs:element name="ArrivalDate" type="DateTimeType" minOccurs="0"/>

element AccommodationTransferFlightInfoResponseType/ArrivalAirport
diagram String_p407.png
namespace http://string.drv.de/xmlschema/string
type AirportResponseType
properties
isRef 0
minOcc 0
maxOcc 1
content complex
children IataCode IcaoCode AirportName Location
source <xs:element name="ArrivalAirport" type="AirportResponseType" minOccurs="0"/>

element AccommodationTransferFlightInfoResponseType/FlightNumber
diagram String_p408.png
namespace http://string.drv.de/xmlschema/string
type FlightNumberType
properties
isRef 0
minOcc 0
maxOcc 1
content simple
source <xs:element name="FlightNumber" type="FlightNumberType" minOccurs="0"/>

element AccommodationTransferFlightInfoResponseType/Carrier
diagram String_p409.png
namespace http://string.drv.de/xmlschema/string
type AirlineResponseTypes
properties
isRef 0
minOcc 0
maxOcc 1
content complex
children OperatingCarrier MarketingCarrier
annotation
documentation
Carrier information of the flight
source <xs:element name="Carrier" type="AirlineResponseTypes" minOccurs="0">
 
<xs:annotation>
   
<xs:documentation>Carrier information of the flight</xs:documentation>
 
</xs:annotation>
</xs:element>

complexType AccommodationTransferInfoRequestType
diagram String_p410.png
namespace http://string.drv.de/xmlschema/string
children Flight Rail Ship Bus
used by
element AccommodationRequestType/InformationForTransfer
source <xs:complexType name="AccommodationTransferInfoRequestType">
 
<xs:sequence>
   
<xs:element name="Flight" type="AccommodationTransferFlightInfoRequestDataType" minOccurs="0"/>
   
<xs:element name="Rail" type="AccommodationTransferRailInfoRequestDataType" minOccurs="0"/>
   
<xs:element name="Ship" type="AccommodationTransferShipInfoRequestDataType" minOccurs="0"/>
   
<xs:element name="Bus" type="AccommodationTransferBusInfoRequestDataType" minOccurs="0"/>
 
</xs:sequence>
</xs:complexType>

element AccommodationTransferInfoRequestType/Flight
diagram String_p411.png
namespace http://string.drv.de/xmlschema/string
type AccommodationTransferFlightInfoRequestDataType
properties
isRef 0
minOcc 0
maxOcc 1
content complex
children Arrival Departure
source <xs:element name="Flight" type="AccommodationTransferFlightInfoRequestDataType" minOccurs="0"/>

element AccommodationTransferInfoRequestType/Rail
diagram String_p412.png
namespace http://string.drv.de/xmlschema/string
type AccommodationTransferRailInfoRequestDataType
properties
isRef 0
minOcc 0
maxOcc 1
content complex
children Arrival Departure
source <xs:element name="Rail" type="AccommodationTransferRailInfoRequestDataType" minOccurs="0"/>

element AccommodationTransferInfoRequestType/Ship
diagram String_p413.png
namespace http://string.drv.de/xmlschema/string
type AccommodationTransferShipInfoRequestDataType
properties
isRef 0
minOcc 0
maxOcc 1
content complex
children Arrival Departure
source <xs:element name="Ship" type="AccommodationTransferShipInfoRequestDataType" minOccurs="0"/>

element AccommodationTransferInfoRequestType/Bus
diagram String_p414.png
namespace http://string.drv.de/xmlschema/string
type AccommodationTransferBusInfoRequestDataType
properties
isRef 0
minOcc 0
maxOcc 1
content complex
children Arrival Departure
source <xs:element name="Bus" type="AccommodationTransferBusInfoRequestDataType" minOccurs="0"/>

complexType AccommodationTransferInfoResponseType
diagram String_p415.png
namespace http://string.drv.de/xmlschema/string
children Flight Rail Ship Bus
used by
element AccommodationResponseType/InformationForTransfer
source <xs:complexType name="AccommodationTransferInfoResponseType">
 
<xs:sequence>
   
<xs:element name="Flight" type="AccommodationTransferFlightInfoResponseDataType" minOccurs="0"/>
   
<xs:element name="Rail" type="AccommodationTransferRailInfoResponseDataType" minOccurs="0"/>
   
<xs:element name="Ship" type="AccommodationTransferShipInfoResponseDataType" minOccurs="0"/>
   
<xs:element name="Bus" type="AccommodationTransferBusInfoResponseDataType" minOccurs="0"/>
 
</xs:sequence>
</xs:complexType>

element AccommodationTransferInfoResponseType/Flight
diagram String_p416.png
namespace http://string.drv.de/xmlschema/string
type AccommodationTransferFlightInfoResponseDataType
properties
isRef 0
minOcc 0
maxOcc 1
content complex
children Arrival Departure
source <xs:element name="Flight" type="AccommodationTransferFlightInfoResponseDataType" minOccurs="0"/>

element AccommodationTransferInfoResponseType/Rail
diagram String_p417.png
namespace http://string.drv.de/xmlschema/string
type AccommodationTransferRailInfoResponseDataType
properties
isRef 0
minOcc 0
maxOcc 1
content complex
children Arrival Departure
source <xs:element name="Rail" type="AccommodationTransferRailInfoResponseDataType" minOccurs="0"/>

element AccommodationTransferInfoResponseType/Ship
diagram String_p418.png
namespace http://string.drv.de/xmlschema/string
type AccommodationTransferShipInfoResponseDataType
properties
isRef 0
minOcc 0
maxOcc 1
content complex
children Arrival Departure
source <xs:element name="Ship" type="AccommodationTransferShipInfoResponseDataType" minOccurs="0"/>

element AccommodationTransferInfoResponseType/Bus
diagram String_p419.png
namespace http://string.drv.de/xmlschema/string
type AccommodationTransferBusInfoResponseDataType
properties
isRef 0
minOcc 0
maxOcc 1
content complex
children Arrival Departure
source <xs:element name="Bus" type="AccommodationTransferBusInfoResponseDataType" minOccurs="0"/>

complexType AccommodationTransferRailInfoRequestDataType
diagram String_p420.png
namespace http://string.drv.de/xmlschema/string
children Arrival Departure
used by
element AccommodationTransferInfoRequestType/Rail
source <xs:complexType name="AccommodationTransferRailInfoRequestDataType">
 
<xs:sequence>
   
<xs:element name="Arrival" type="AccommodationTransferRailInfoRequestType" minOccurs="0"/>
   
<xs:element name="Departure" type="AccommodationTransferRailInfoRequestType" minOccurs="0"/>
 
</xs:sequence>
</xs:complexType>

element AccommodationTransferRailInfoRequestDataType/Arrival
diagram String_p421.png
namespace http://string.drv.de/xmlschema/string
type AccommodationTransferRailInfoRequestType
properties
isRef 0
minOcc 0
maxOcc 1
content complex
children RailReference Date Station TrainNumber
source <xs:element name="Arrival" type="AccommodationTransferRailInfoRequestType" minOccurs="0"/>

element AccommodationTransferRailInfoRequestDataType/Departure
diagram String_p422.png
namespace http://string.drv.de/xmlschema/string
type AccommodationTransferRailInfoRequestType
properties
isRef 0
minOcc 0
maxOcc 1
content complex
children RailReference Date Station TrainNumber
source <xs:element name="Departure" type="AccommodationTransferRailInfoRequestType" minOccurs="0"/>

complexType AccommodationTransferRailInfoRequestType
diagram String_p423.png
namespace http://string.drv.de/xmlschema/string
children RailReference Date Station TrainNumber
used by
elements AccommodationTransferRailInfoRequestDataType/Arrival AccommodationTransferRailInfoRequestDataType/Departure
source <xs:complexType name="AccommodationTransferRailInfoRequestType">
 
<xs:choice>
   
<xs:element name="RailReference" minOccurs="0"/>
   
<xs:sequence>
     
<xs:element name="Date" type="DateTimeType" minOccurs="0"/>
     
<xs:element name="Station" type="TextLanguageType" minOccurs="0"/>
     
<xs:element name="TrainNumber" type="xs:string" minOccurs="0"/>
   
</xs:sequence>
 
</xs:choice>
</xs:complexType>

element AccommodationTransferRailInfoRequestType/RailReference
diagram String_p424.png
namespace http://string.drv.de/xmlschema/string
properties
isRef 0
minOcc 0
maxOcc 1
source <xs:element name="RailReference" minOccurs="0"/>

element AccommodationTransferRailInfoRequestType/Date
diagram String_p425.png
namespace http://string.drv.de/xmlschema/string
type DateTimeType
properties
isRef 0
minOcc 0
maxOcc 1
content simple
source <xs:element name="Date" type="DateTimeType" minOccurs="0"/>

element AccommodationTransferRailInfoRequestType/Station
diagram String_p426.png
namespace http://string.drv.de/xmlschema/string
type TextLanguageType
properties
isRef 0
minOcc 0
maxOcc 1
content complex
children Text LanguageCode
source <xs:element name="Station" type="TextLanguageType" minOccurs="0"/>

element AccommodationTransferRailInfoRequestType/TrainNumber
diagram String_p427.png
namespace http://string.drv.de/xmlschema/string
type xs:string
properties
isRef 0
minOcc 0
maxOcc 1
content simple
source <xs:element name="TrainNumber" type="xs:string" minOccurs="0"/>

complexType AccommodationTransferRailInfoResponseDataType
diagram String_p428.png
namespace http://string.drv.de/xmlschema/string
children Arrival Departure
used by
element AccommodationTransferInfoResponseType/Rail
source <xs:complexType name="AccommodationTransferRailInfoResponseDataType">
 
<xs:sequence>
   
<xs:element name="Arrival" type="AccommodationTransferRailInfoResponseType" minOccurs="0"/>
   
<xs:element name="Departure" type="AccommodationTransferRailInfoResponseType" minOccurs="0"/>
 
</xs:sequence>
</xs:complexType>

element AccommodationTransferRailInfoResponseDataType/Arrival
diagram String_p429.png
namespace http://string.drv.de/xmlschema/string
type AccommodationTransferRailInfoResponseType
properties
isRef 0
minOcc 0
maxOcc 1
content complex
children RailReference Date Station TrainNumber
source <xs:element name="Arrival" type="AccommodationTransferRailInfoResponseType" minOccurs="0"/>

element AccommodationTransferRailInfoResponseDataType/Departure
diagram String_p430.png
namespace http://string.drv.de/xmlschema/string
type AccommodationTransferRailInfoResponseType
properties
isRef 0
minOcc 0
maxOcc 1
content complex
children RailReference Date Station TrainNumber
source <xs:element name="Departure" type="AccommodationTransferRailInfoResponseType" minOccurs="0"/>

complexType AccommodationTransferRailInfoResponseType
diagram String_p431.png
namespace http://string.drv.de/xmlschema/string
children RailReference Date Station TrainNumber
used by
elements AccommodationTransferRailInfoResponseDataType/Arrival AccommodationTransferRailInfoResponseDataType/Departure
source <xs:complexType name="AccommodationTransferRailInfoResponseType">
 
<xs:choice>
   
<xs:element name="RailReference" minOccurs="0"/>
   
<xs:sequence>
     
<xs:element name="Date" type="DateTimeType" minOccurs="0"/>
     
<xs:element name="Station" type="TextLanguageType" minOccurs="0"/>
     
<xs:element name="TrainNumber" type="xs:string" minOccurs="0"/>
   
</xs:sequence>
 
</xs:choice>
</xs:complexType>

element AccommodationTransferRailInfoResponseType/RailReference
diagram String_p432.png
namespace http://string.drv.de/xmlschema/string
properties
isRef 0
minOcc 0
maxOcc 1
source <xs:element name="RailReference" minOccurs="0"/>

element AccommodationTransferRailInfoResponseType/Date
diagram String_p433.png
namespace http://string.drv.de/xmlschema/string
type DateTimeType
properties
isRef 0
minOcc 0
maxOcc 1
content simple
source <xs:element name="Date" type="DateTimeType" minOccurs="0"/>

element AccommodationTransferRailInfoResponseType/Station
diagram String_p434.png
namespace http://string.drv.de/xmlschema/string
type TextLanguageType
properties
isRef 0
minOcc 0
maxOcc 1
content complex
children Text LanguageCode
source <xs:element name="Station" type="TextLanguageType" minOccurs="0"/>

element AccommodationTransferRailInfoResponseType/TrainNumber
diagram String_p435.png
namespace http://string.drv.de/xmlschema/string
type xs:string
properties
isRef 0
minOcc 0
maxOcc 1
content simple
source <xs:element name="TrainNumber" type="xs:string" minOccurs="0"/>

complexType AccommodationTransferShipInfoRequestDataType
diagram String_p436.png
namespace http://string.drv.de/xmlschema/string
children Arrival Departure
used by
element AccommodationTransferInfoRequestType/Ship
source <xs:complexType name="AccommodationTransferShipInfoRequestDataType">
 
<xs:sequence>
   
<xs:element name="Arrival" type="AccommodationTransferShipInfoRequestType" minOccurs="0"/>
   
<xs:element name="Departure" type="AccommodationTransferShipInfoRequestType" minOccurs="0"/>
 
</xs:sequence>
</xs:complexType>

element AccommodationTransferShipInfoRequestDataType/Arrival
diagram String_p437.png
namespace http://string.drv.de/xmlschema/string
type AccommodationTransferShipInfoRequestType
properties
isRef 0
minOcc 0
maxOcc 1
content complex
children ShipReference Date Harbour ShipNumber
source <xs:element name="Arrival" type="AccommodationTransferShipInfoRequestType" minOccurs="0"/>

element AccommodationTransferShipInfoRequestDataType/Departure
diagram String_p438.png
namespace http://string.drv.de/xmlschema/string
type AccommodationTransferShipInfoRequestType
properties
isRef 0
minOcc 0
maxOcc 1
content complex
children ShipReference Date Harbour ShipNumber
source <xs:element name="Departure" type="AccommodationTransferShipInfoRequestType" minOccurs="0"/>

complexType AccommodationTransferShipInfoRequestType
diagram String_p439.png
namespace http://string.drv.de/xmlschema/string
children ShipReference Date Harbour ShipNumber
used by
elements AccommodationTransferShipInfoRequestDataType/Arrival AccommodationTransferShipInfoRequestDataType/Departure
source <xs:complexType name="AccommodationTransferShipInfoRequestType">
 
<xs:choice>
   
<xs:element name="ShipReference" minOccurs="0"/>
   
<xs:sequence>
     
<xs:element name="Date" type="DateTimeType" minOccurs="0"/>
     
<xs:element name="Harbour" type="TextLanguageType" minOccurs="0"/>
     
<xs:element name="ShipNumber" type="xs:string" minOccurs="0"/>
   
</xs:sequence>
 
</xs:choice>
</xs:complexType>

element AccommodationTransferShipInfoRequestType/ShipReference
diagram String_p440.png
namespace http://string.drv.de/xmlschema/string
properties
isRef 0
minOcc 0
maxOcc 1
source <xs:element name="ShipReference" minOccurs="0"/>

element AccommodationTransferShipInfoRequestType/Date
diagram String_p441.png
namespace http://string.drv.de/xmlschema/string
type DateTimeType
properties
isRef 0
minOcc 0
maxOcc 1
content simple
source <xs:element name="Date" type="DateTimeType" minOccurs="0"/>

element AccommodationTransferShipInfoRequestType/Harbour
diagram String_p442.png
namespace http://string.drv.de/xmlschema/string
type TextLanguageType
properties
isRef 0
minOcc 0
maxOcc 1
content complex
children Text LanguageCode
source <xs:element name="Harbour" type="TextLanguageType" minOccurs="0"/>

element AccommodationTransferShipInfoRequestType/ShipNumber
diagram String_p443.png
namespace http://string.drv.de/xmlschema/string
type xs:string
properties
isRef 0
minOcc 0
maxOcc 1
content simple
source <xs:element name="ShipNumber" type="xs:string" minOccurs="0"/>

complexType AccommodationTransferShipInfoResponseDataType
diagram String_p444.png
namespace http://string.drv.de/xmlschema/string
children Arrival Departure
used by
element AccommodationTransferInfoResponseType/Ship
source <xs:complexType name="AccommodationTransferShipInfoResponseDataType">
 
<xs:sequence>
   
<xs:element name="Arrival" type="AccommodationTransferShipInfoResponseType" minOccurs="0"/>
   
<xs:element name="Departure" type="AccommodationTransferShipInfoResponseType" minOccurs="0"/>
 
</xs:sequence>
</xs:complexType>

element AccommodationTransferShipInfoResponseDataType/Arrival
diagram String_p445.png
namespace http://string.drv.de/xmlschema/string
type AccommodationTransferShipInfoResponseType
properties
isRef 0
minOcc 0
maxOcc 1
content complex
children ShipReference Date Harbour ShipNumber
source <xs:element name="Arrival" type="AccommodationTransferShipInfoResponseType" minOccurs="0"/>

element AccommodationTransferShipInfoResponseDataType/Departure
diagram String_p446.png
namespace http://string.drv.de/xmlschema/string
type AccommodationTransferShipInfoResponseType
properties
isRef 0
minOcc 0
maxOcc 1
content complex
children ShipReference Date Harbour ShipNumber
source <xs:element name="Departure" type="AccommodationTransferShipInfoResponseType" minOccurs="0"/>

complexType AccommodationTransferShipInfoResponseType
diagram String_p447.png
namespace http://string.drv.de/xmlschema/string
children ShipReference Date Harbour ShipNumber
used by
elements AccommodationTransferShipInfoResponseDataType/Arrival AccommodationTransferShipInfoResponseDataType/Departure
source <xs:complexType name="AccommodationTransferShipInfoResponseType">
 
<xs:choice>
   
<xs:element name="ShipReference" minOccurs="0"/>
   
<xs:sequence>
     
<xs:element name="Date" type="DateTimeType" minOccurs="0"/>
     
<xs:element name="Harbour" type="TextLanguageType" minOccurs="0"/>
     
<xs:element name="ShipNumber" type="xs:string" minOccurs="0"/>
   
</xs:sequence>
 
</xs:choice>
</xs:complexType>

element AccommodationTransferShipInfoResponseType/ShipReference
diagram String_p448.png
namespace http://string.drv.de/xmlschema/string
properties
isRef 0
minOcc 0
maxOcc 1
source <xs:element name="ShipReference" minOccurs="0"/>

element AccommodationTransferShipInfoResponseType/Date
diagram String_p449.png
namespace http://string.drv.de/xmlschema/string
type DateTimeType
properties
isRef 0
minOcc 0
maxOcc 1
content simple
source <xs:element name="Date" type="DateTimeType" minOccurs="0"/>

element AccommodationTransferShipInfoResponseType/Harbour
diagram String_p450.png
namespace http://string.drv.de/xmlschema/string
type TextLanguageType
properties
isRef 0
minOcc 0
maxOcc 1
content complex
children Text LanguageCode
source <xs:element name="Harbour" type="TextLanguageType" minOccurs="0"/>

element AccommodationTransferShipInfoResponseType/ShipNumber
diagram String_p451.png
namespace http://string.drv.de/xmlschema/string
type xs:string
properties
isRef 0
minOcc 0
maxOcc 1
content simple
source <xs:element name="ShipNumber" type="xs:string" minOccurs="0"/>

complexType BoardCodeRequestType
diagram String_p452.png
namespace http://string.drv.de/xmlschema/string
children Code Attributes
used by
element RoomRequestType/Board
complexType BoardCodeResponseType
annotation
documentation
Touroperator specific board code
source <xs:complexType name="BoardCodeRequestType">
 
<xs:annotation>
   
<xs:documentation>Touroperator specific board code</xs:documentation>
 
</xs:annotation>
 
<xs:sequence>
   
<xs:element name="Code" type="xs:token" nillable="false"/>
   
<xs:element name="Attributes" type="AttributesType" nillable="true" minOccurs="0" maxOccurs="unbounded">
     
<xs:annotation>
       
<xs:documentation>List of attributes of this board</xs:documentation>
     
</xs:annotation>
   
</xs:element>
 
</xs:sequence>
</xs:complexType>

element BoardCodeRequestType/Code
diagram String_p453.png
namespace http://string.drv.de/xmlschema/string
type xs:token
properties
isRef 0
content simple
nillable false
source <xs:element name="Code" type="xs:token" nillable="false"/>

element BoardCodeRequestType/Attributes
diagram String_p454.png
namespace http://string.drv.de/xmlschema/string
type AttributesType
properties
isRef 0
minOcc 0
maxOcc unbounded
content complex
nillable true
children Attribute
annotation
documentation
List of attributes of this board
source <xs:element name="Attributes" type="AttributesType" nillable="true" minOccurs="0" maxOccurs="unbounded">
 
<xs:annotation>
   
<xs:documentation>List of attributes of this board</xs:documentation>
 
</xs:annotation>
</xs:element>

complexType BoardCodeResponseType
diagram String_p455.png
namespace http://string.drv.de/xmlschema/string
type extension of BoardCodeRequestType
properties
base BoardCodeRequestType
children Code Attributes Description
used by
element RoomResponseType/Board
annotation
documentation
Touroperator specific board code
source <xs:complexType name="BoardCodeResponseType">
 
<xs:annotation>
   
<xs:documentation>Touroperator specific board code</xs:documentation>
 
</xs:annotation>
 
<xs:complexContent>
   
<xs:extension base="BoardCodeRequestType">
     
<xs:sequence>
       
<xs:element name="Description" type="TextLanguageType" minOccurs="0" maxOccurs="unbounded"/>
     
</xs:sequence>
   
</xs:extension>
 
</xs:complexContent>
</xs:complexType>

element BoardCodeResponseType/Description
diagram String_p456.png
namespace http://string.drv.de/xmlschema/string
type TextLanguageType
properties
isRef 0
minOcc 0
maxOcc unbounded
content complex
children Text LanguageCode
source <xs:element name="Description" type="TextLanguageType" minOccurs="0" maxOccurs="unbounded"/>

complexType CommonRoomType
diagram String_p457.png
namespace http://string.drv.de/xmlschema/string
children Identifier State AssignedTravellers Attributes
used by
complexTypes RoomRequestType RoomResponseType
annotation
documentation
Room information
source <xs:complexType name="CommonRoomType">
 
<xs:annotation>
   
<xs:documentation>Room information</xs:documentation>
 
</xs:annotation>
 
<xs:sequence>
   
<xs:element name="Identifier" type="IdentifierType">
     
<xs:annotation>
       
<xs:documentation>Unique room identifier</xs:documentation>
     
</xs:annotation>
   
</xs:element>
   
<xs:element name="State" type="BookabilityStateType" nillable="false">
     
<xs:annotation>
       
<xs:documentation>Room bookability state</xs:documentation>
     
</xs:annotation>
   
</xs:element>
   
<xs:element name="AssignedTravellers" type="IdentifiersType" nillable="false" minOccurs="0"/>
   
<xs:element name="Attributes" type="AttributesType" nillable="true" minOccurs="0" maxOccurs="unbounded">
     
<xs:annotation>
       
<xs:documentation>List of attributes of this room</xs:documentation>
     
</xs:annotation>
   
</xs:element>
 
</xs:sequence>
</xs:complexType>

element CommonRoomType/Identifier
diagram String_p458.png
namespace http://string.drv.de/xmlschema/string
type IdentifierType
properties
isRef 0
content simple
annotation
documentation
Unique room identifier
source <xs:element name="Identifier" type="IdentifierType">
 
<xs:annotation>
   
<xs:documentation>Unique room identifier</xs:documentation>
 
</xs:annotation>
</xs:element>

element CommonRoomType/State
diagram String_p459.png
namespace http://string.drv.de/xmlschema/string
type BookabilityStateType
properties
isRef 0
content simple
nillable false
facets
Kind Value annotation 
enumeration Ok 
enumeration Cancelled 
enumeration Request 
enumeration Option 
enumeration Declined 
annotation
documentation
Room bookability state
source <xs:element name="State" type="BookabilityStateType" nillable="false">
 
<xs:annotation>
   
<xs:documentation>Room bookability state</xs:documentation>
 
</xs:annotation>
</xs:element>

element CommonRoomType/AssignedTravellers
diagram String_p460.png
namespace http://string.drv.de/xmlschema/string
type IdentifiersType
properties
isRef 0
minOcc 0
maxOcc 1
content complex
nillable false
children Identifier
source <xs:element name="AssignedTravellers" type="IdentifiersType" nillable="false" minOccurs="0"/>

element CommonRoomType/Attributes
diagram String_p461.png
namespace http://string.drv.de/xmlschema/string
type AttributesType
properties
isRef 0
minOcc 0
maxOcc unbounded
content complex
nillable true
children Attribute
annotation
documentation
List of attributes of this room
source <xs:element name="Attributes" type="AttributesType" nillable="true" minOccurs="0" maxOccurs="unbounded">
 
<xs:annotation>
   
<xs:documentation>List of attributes of this room</xs:documentation>
 
</xs:annotation>
</xs:element>

complexType ExternalContentRequestType
diagram String_p462.png
namespace http://string.drv.de/xmlschema/string
children Provider Id URL
used by
element ServiceResponseReferencesType/ExternalContent
annotation
documentation
Rich content information
source <xs:complexType name="ExternalContentRequestType">
 
<xs:annotation>
   
<xs:documentation>Rich content information</xs:documentation>
 
</xs:annotation>
 
<xs:sequence>
   
<xs:element name="Provider" type="xs:string" nillable="false" minOccurs="0"/>
   
<xs:element name="Id" type="xs:string" nillable="false" minOccurs="0"/>
   
<xs:element name="URL" type="xs:string" nillable="false" minOccurs="0"/>
 
</xs:sequence>
</xs:complexType>

element ExternalContentRequestType/Provider
diagram String_p463.png
namespace http://string.drv.de/xmlschema/string
type xs:string
properties
isRef 0
minOcc 0
maxOcc 1
content simple
nillable false
source <xs:element name="Provider" type="xs:string" nillable="false" minOccurs="0"/>

element ExternalContentRequestType/Id
diagram String_p464.png
namespace http://string.drv.de/xmlschema/string
type xs:string
properties
isRef 0
minOcc 0
maxOcc 1
content simple
nillable false
source <xs:element name="Id" type="xs:string" nillable="false" minOccurs="0"/>

element ExternalContentRequestType/URL
diagram String_p465.png
namespace http://string.drv.de/xmlschema/string
type xs:string
properties
isRef 0
minOcc 0
maxOcc 1
content simple
nillable false
source <xs:element name="URL" type="xs:string" nillable="false" minOccurs="0"/>

complexType RoomCodeRequestType
diagram String_p466.png
namespace http://string.drv.de/xmlschema/string
children Code
used by
element RoomRequestType/RoomCode
complexType RoomCodeResponseType
annotation
documentation
Touroperator specific room code
source <xs:complexType name="RoomCodeRequestType">
 
<xs:annotation>
   
<xs:documentation>Touroperator specific room code</xs:documentation>
 
</xs:annotation>
 
<xs:sequence>
   
<xs:element name="Code" type="xs:token" nillable="false"/>
 
</xs:sequence>
</xs:complexType>

element RoomCodeRequestType/Code
diagram String_p467.png
namespace http://string.drv.de/xmlschema/string
type xs:token
properties
isRef 0
content simple
nillable false
source <xs:element name="Code" type="xs:token" nillable="false"/>

complexType RoomCodeResponseType
diagram String_p468.png
namespace http://string.drv.de/xmlschema/string
type extension of RoomCodeRequestType
properties
base RoomCodeRequestType
children Code Description
used by
element RoomResponseType/RoomCode
annotation
documentation
Touroperator specific room code
source <xs:complexType name="RoomCodeResponseType">
 
<xs:annotation>
   
<xs:documentation>Touroperator specific room code</xs:documentation>
 
</xs:annotation>
 
<xs:complexContent>
   
<xs:extension base="RoomCodeRequestType">
     
<xs:sequence>
       
<xs:element name="Description" type="TextLanguageType" minOccurs="0" maxOccurs="unbounded"/>
     
</xs:sequence>
   
</xs:extension>
 
</xs:complexContent>
</xs:complexType>

element RoomCodeResponseType/Description
diagram String_p469.png
namespace http://string.drv.de/xmlschema/string
type TextLanguageType
properties
isRef 0
minOcc 0
maxOcc unbounded
content complex
children Text LanguageCode
source <xs:element name="Description" type="TextLanguageType" minOccurs="0" maxOccurs="unbounded"/>

complexType RoomRequestType
diagram String_p470.png
namespace http://string.drv.de/xmlschema/string
type extension of CommonRoomType
properties
base CommonRoomType
children Identifier State AssignedTravellers Attributes RoomCode Board IncludedExtras CustomerRequests
used by
element AccommodationRoomsRequestType/Room
source <xs:complexType name="RoomRequestType">
 
<xs:complexContent>
   
<xs:extension base="CommonRoomType">
     
<xs:annotation>
       
<xs:documentation>Room information</xs:documentation>
     
</xs:annotation>
     
<xs:sequence>
       
<xs:element name="RoomCode" type="RoomCodeRequestType" minOccurs="0"/>
       
<xs:element name="Board" type="BoardCodeRequestType" minOccurs="0"/>
       
<xs:element name="IncludedExtras" type="IncludedExtrasRequestType" nillable="true" minOccurs="0">
         
<xs:annotation>
           
<xs:documentation>Included extras for this room</xs:documentation>
         
</xs:annotation>
       
</xs:element>
       
<xs:element name="CustomerRequests" type="CustomerRequestRequestType" nillable="true" minOccurs="0">
         
<xs:annotation>
           
<xs:documentation>List of customer requests</xs:documentation>
         
</xs:annotation>
       
</xs:element>
     
</xs:sequence>
   
</xs:extension>
 
</xs:complexContent>
</xs:complexType>

element RoomRequestType/RoomCode
diagram String_p471.png
namespace http://string.drv.de/xmlschema/string
type RoomCodeRequestType
properties
isRef 0
minOcc 0
maxOcc 1
content complex
children Code
source <xs:element name="RoomCode" type="RoomCodeRequestType" minOccurs="0"/>

element RoomRequestType/Board
diagram String_p472.png
namespace http://string.drv.de/xmlschema/string
type BoardCodeRequestType
properties
isRef 0
minOcc 0
maxOcc 1
content complex
children Code Attributes
source <xs:element name="Board" type="BoardCodeRequestType" minOccurs="0"/>

element RoomRequestType/IncludedExtras
diagram String_p473.png
namespace http://string.drv.de/xmlschema/string
type IncludedExtrasRequestType
properties
isRef 0
minOcc 0
maxOcc 1
content complex
nillable true
children IncludedExtra
annotation
documentation
Included extras for this room
source <xs:element name="IncludedExtras" type="IncludedExtrasRequestType" nillable="true" minOccurs="0">
 
<xs:annotation>
   
<xs:documentation>Included extras for this room</xs:documentation>
 
</xs:annotation>
</xs:element>

element RoomRequestType/CustomerRequests
diagram String_p474.png
namespace http://string.drv.de/xmlschema/string
type CustomerRequestRequestType
properties
isRef 0
minOcc 0
maxOcc 1
content complex
nillable true
children Code Description AssignedTravellers
annotation
documentation
List of customer requests
source <xs:element name="CustomerRequests" type="CustomerRequestRequestType" nillable="true" minOccurs="0">
 
<xs:annotation>
   
<xs:documentation>List of customer requests</xs:documentation>
 
</xs:annotation>
</xs:element>

complexType RoomResponseType
diagram String_p475.png
namespace http://string.drv.de/xmlschema/string
type extension of CommonRoomType
properties
base CommonRoomType
children Identifier State AssignedTravellers Attributes RoomCode Board IncludedExtras CustomerRequests
used by
element AccommodationRoomsResponseType/Room
source <xs:complexType name="RoomResponseType">
 
<xs:complexContent>
   
<xs:extension base="CommonRoomType">
     
<xs:annotation>
       
<xs:documentation>Room information</xs:documentation>
     
</xs:annotation>
     
<xs:sequence>
       
<xs:element name="RoomCode" type="RoomCodeResponseType" minOccurs="0"/>
       
<xs:element name="Board" type="BoardCodeResponseType" minOccurs="0"/>
       
<xs:element name="IncludedExtras" type="IncludedExtrasResponseType" nillable="true" minOccurs="0">
         
<xs:annotation>
           
<xs:documentation>Included extras for this room</xs:documentation>
         
</xs:annotation>
       
</xs:element>
       
<xs:element name="CustomerRequests" type="CustomerRequestResponseType" nillable="true" minOccurs="0">
         
<xs:annotation>
           
<xs:documentation>List of customer requests</xs:documentation>
         
</xs:annotation>
       
</xs:element>
     
</xs:sequence>
   
</xs:extension>
 
</xs:complexContent>
</xs:complexType>

element RoomResponseType/RoomCode
diagram String_p476.png
namespace http://string.drv.de/xmlschema/string
type RoomCodeResponseType
properties
isRef 0
minOcc 0
maxOcc 1
content complex
children Code Description
source <xs:element name="RoomCode" type="RoomCodeResponseType" minOccurs="0"/>

element RoomResponseType/Board
diagram String_p477.png
namespace http://string.drv.de/xmlschema/string
type BoardCodeResponseType
properties
isRef 0
minOcc 0
maxOcc 1
content complex
children Code Attributes Description
source <xs:element name="Board" type="BoardCodeResponseType" minOccurs="0"/>

element RoomResponseType/IncludedExtras
diagram String_p478.png
namespace http://string.drv.de/xmlschema/string
type IncludedExtrasResponseType
properties
isRef 0
minOcc 0
maxOcc 1
content complex
nillable true
children IncludedExtra
annotation
documentation
Included extras for this room
source <xs:element name="IncludedExtras" type="IncludedExtrasResponseType" nillable="true" minOccurs="0">
 
<xs:annotation>
   
<xs:documentation>Included extras for this room</xs:documentation>
 
</xs:annotation>
</xs:element>

element RoomResponseType/CustomerRequests
diagram String_p479.png
namespace http://string.drv.de/xmlschema/string
type CustomerRequestResponseType
properties
isRef 0
minOcc 0
maxOcc 1
content complex
nillable true
children Code Description AssignedTravellers State
annotation
documentation
List of customer requests
source <xs:element name="CustomerRequests" type="CustomerRequestResponseType" nillable="true" minOccurs="0">
 
<xs:annotation>
   
<xs:documentation>List of customer requests</xs:documentation>
 
</xs:annotation>
</xs:element>

complexType PackageRequestType
diagram String_p480.png
namespace http://string.drv.de/xmlschema/string
children Details
used by
element PackagesRequestType/Package
source <xs:complexType name="PackageRequestType">
 
<xs:sequence>
   
<xs:element name="Details" type="CommonServiceRequestType"/>
 
</xs:sequence>
</xs:complexType>

element PackageRequestType/Details
diagram String_p481.png
namespace http://string.drv.de/xmlschema/string
type CommonServiceRequestType
properties
isRef 0
content complex
children Identifier Type StartDate EndDate Quantity AssignedTravellers Attributes PackageReference Product RequestedPrices CustomerRequests
source <xs:element name="Details" type="CommonServiceRequestType"/>

complexType PackageResponseType
diagram String_p482.png
namespace http://string.drv.de/xmlschema/string
children Details
used by
element PackagesResponseType/Package
source <xs:complexType name="PackageResponseType">
 
<xs:sequence>
   
<xs:element name="Details" type="CommonServiceResponseType">
     
<xs:annotation>
       
<xs:documentation>Details of included services can be found in Services section</xs:documentation>
     
</xs:annotation>
   
</xs:element>
 
</xs:sequence>
</xs:complexType>

element PackageResponseType/Details
diagram String_p483.png
namespace http://string.drv.de/xmlschema/string
type CommonServiceResponseType
properties
isRef 0
content complex
children Identifier Type StartDate EndDate Quantity AssignedTravellers Attributes PackageReference Product State CustomerRequests AdditionalInfos
annotation
documentation
Details of included services can be found in Services section
source <xs:element name="Details" type="CommonServiceResponseType">
 
<xs:annotation>
   
<xs:documentation>Details of included services can be found in Services section</xs:documentation>
 
</xs:annotation>
</xs:element>

complexType PackagesRequestType
diagram String_p484.png
namespace http://string.drv.de/xmlschema/string
children Package
used by
element BookingRequestType/Packages
source <xs:complexType name="PackagesRequestType">
 
<xs:sequence>
   
<xs:element name="Package" type="PackageRequestType" nillable="true" minOccurs="0" maxOccurs="unbounded"/>
 
</xs:sequence>
</xs:complexType>

element PackagesRequestType/Package
diagram String_p485.png
namespace http://string.drv.de/xmlschema/string
type PackageRequestType
properties
isRef 0
minOcc 0
maxOcc unbounded
content complex
nillable true
children Details
source <xs:element name="Package" type="PackageRequestType" nillable="true" minOccurs="0" maxOccurs="unbounded"/>

complexType PackagesResponseType
diagram String_p486.png
namespace http://string.drv.de/xmlschema/string
children Package
used by
element BookingResponseType/Packages
source <xs:complexType name="PackagesResponseType">
 
<xs:sequence>
   
<xs:element name="Package" type="PackageResponseType" nillable="true" minOccurs="0" maxOccurs="unbounded"/>
 
</xs:sequence>
</xs:complexType>

element PackagesResponseType/Package
diagram String_p487.png
namespace http://string.drv.de/xmlschema/string
type PackageResponseType
properties
isRef 0
minOcc 0
maxOcc unbounded
content complex
nillable true
children Details
source <xs:element name="Package" type="PackageResponseType" nillable="true" minOccurs="0" maxOccurs="unbounded"/>

complexType CommonCarRentalDataType
diagram String_p488.png
namespace http://string.drv.de/xmlschema/string
used by
elements CarrentalRequestType/Data CarrentalResponseType/Data
source <xs:complexType name="CommonCarRentalDataType"/>

complexType CommonCruiseDataType
diagram String_p489.png
namespace http://string.drv.de/xmlschema/string
used by
elements CruiseRequestType/Data CruiseResponseType/Data
source <xs:complexType name="CommonCruiseDataType"/>

complexType CarrentalRequestType
diagram String_p490.png
namespace http://string.drv.de/xmlschema/string
type extension of CommonServiceRequestType
properties
base CommonServiceRequestType
children Identifier Type StartDate EndDate Quantity AssignedTravellers Attributes PackageReference Product RequestedPrices CustomerRequests Data
source <xs:complexType name="CarrentalRequestType">
 
<xs:complexContent>
   
<xs:extension base="CommonServiceRequestType">
     
<xs:sequence>
       
<xs:element name="Data" type="CommonCarRentalDataType" nillable="true" minOccurs="0"/>
     
</xs:sequence>
   
</xs:extension>
 
</xs:complexContent>
</xs:complexType>

element CarrentalRequestType/Data
diagram String_p491.png
namespace http://string.drv.de/xmlschema/string
type CommonCarRentalDataType
properties
isRef 0
minOcc 0
maxOcc 1
content complex
nillable true
source <xs:element name="Data" type="CommonCarRentalDataType" nillable="true" minOccurs="0"/>

complexType CarrentalResponseType
diagram String_p492.png
namespace http://string.drv.de/xmlschema/string
type extension of CommonServiceResponseType
properties
base CommonServiceResponseType
children Identifier Type StartDate EndDate Quantity AssignedTravellers Attributes PackageReference Product State CustomerRequests AdditionalInfos Data
source <xs:complexType name="CarrentalResponseType">
 
<xs:complexContent>
   
<xs:extension base="CommonServiceResponseType">
     
<xs:sequence>
       
<xs:element name="Data" type="CommonCarRentalDataType" nillable="true" minOccurs="0"/>
     
</xs:sequence>
   
</xs:extension>
 
</xs:complexContent>
</xs:complexType>

element CarrentalResponseType/Data
diagram String_p493.png
namespace http://string.drv.de/xmlschema/string
type CommonCarRentalDataType
properties
isRef 0
minOcc 0
maxOcc 1
content complex
nillable true
source <xs:element name="Data" type="CommonCarRentalDataType" nillable="true" minOccurs="0"/>

complexType CruiseRequestType
diagram String_p494.png
namespace http://string.drv.de/xmlschema/string
type extension of CommonServiceRequestType
properties
base CommonServiceRequestType
children Identifier Type StartDate EndDate Quantity AssignedTravellers Attributes PackageReference Product RequestedPrices CustomerRequests Data
source <xs:complexType name="CruiseRequestType">
 
<xs:complexContent>
   
<xs:extension base="CommonServiceRequestType">
     
<xs:sequence>
       
<xs:element name="Data" type="CommonCruiseDataType" nillable="true" minOccurs="0"/>
     
</xs:sequence>
   
</xs:extension>
 
</xs:complexContent>
</xs:complexType>

element CruiseRequestType/Data
diagram String_p495.png
namespace http://string.drv.de/xmlschema/string
type CommonCruiseDataType
properties
isRef 0
minOcc 0
maxOcc 1
content complex
nillable true
source <xs:element name="Data" type="CommonCruiseDataType" nillable="true" minOccurs="0"/>

complexType CruiseResponseType
diagram String_p496.png
namespace http://string.drv.de/xmlschema/string
type extension of CommonServiceResponseType
properties
base CommonServiceResponseType
children Identifier Type StartDate EndDate Quantity AssignedTravellers Attributes PackageReference Product State CustomerRequests AdditionalInfos Data
source <xs:complexType name="CruiseResponseType">
 
<xs:complexContent>
   
<xs:extension base="CommonServiceResponseType">
     
<xs:sequence>
       
<xs:element name="Data" type="CommonCruiseDataType" nillable="true" minOccurs="0"/>
     
</xs:sequence>
   
</xs:extension>
 
</xs:complexContent>
</xs:complexType>

element CruiseResponseType/Data
diagram String_p497.png
namespace http://string.drv.de/xmlschema/string
type CommonCruiseDataType
properties
isRef 0
minOcc 0
maxOcc 1
content complex
nillable true
source <xs:element name="Data" type="CommonCruiseDataType" nillable="true" minOccurs="0"/>

complexType FlightLegRequestType
diagram String_p498.png
namespace http://string.drv.de/xmlschema/string
type extension of CommonServiceRequestType
properties
base CommonServiceRequestType
children Identifier Type StartDate EndDate Quantity AssignedTravellers Attributes PackageReference Product RequestedPrices CustomerRequests Data Segments TariffDetails DepartureAirport ArrivalAirport Carrier Classes
used by
element FlightLegsRequestType/Leg
source <xs:complexType name="FlightLegRequestType">
 
<xs:complexContent>
   
<xs:extension base="CommonServiceRequestType">
     
<xs:sequence>
       
<xs:element name="Data" type="CommonFlightDataType" nillable="true" minOccurs="0"/>
       
<xs:element name="Segments" type="FlightSegmentsRequestType" nillable="true" minOccurs="0"/>
       
<xs:element name="TariffDetails" type="FlightTariffsRequestType" nillable="true" minOccurs="0"/>
       
<xs:element name="DepartureAirport" type="AirportRequestType" nillable="true" minOccurs="0"/>
       
<xs:element name="ArrivalAirport" type="AirportRequestType" nillable="true" minOccurs="0"/>
       
<xs:element name="Carrier" type="AirlineRequestTypes" nillable="true" minOccurs="0"/>
       
<xs:element name="Classes" type="FlightClassesRequestType" nillable="true" minOccurs="0"/>
     
</xs:sequence>
   
</xs:extension>
 
</xs:complexContent>
</xs:complexType>

element FlightLegRequestType/Data
diagram String_p499.png
namespace http://string.drv.de/xmlschema/string
type CommonFlightDataType
properties
isRef 0
minOcc 0
maxOcc 1
content complex
nillable true
children PNR PointOfTurnAround
source <xs:element name="Data" type="CommonFlightDataType" nillable="true" minOccurs="0"/>

element FlightLegRequestType/Segments
diagram String_p500.png
namespace http://string.drv.de/xmlschema/string
type FlightSegmentsRequestType
properties
isRef 0
minOcc 0
maxOcc 1
content complex
nillable true
children Segment
source <xs:element name="Segments" type="FlightSegmentsRequestType" nillable="true" minOccurs="0"/>

element FlightLegRequestType/TariffDetails
diagram String_p501.png
namespace http://string.drv.de/xmlschema/string
type FlightTariffsRequestType
properties
isRef 0
minOcc 0
maxOcc 1
content complex
nillable true
children TariffDetail
source <xs:element name="TariffDetails" type="FlightTariffsRequestType" nillable="true" minOccurs="0"/>

element FlightLegRequestType/DepartureAirport
diagram String_p502.png
namespace http://string.drv.de/xmlschema/string
type AirportRequestType
properties
isRef 0
minOcc 0
maxOcc 1
content complex
nillable true
children IataCode IcaoCode
source <xs:element name="DepartureAirport" type="AirportRequestType" nillable="true" minOccurs="0"/>

element FlightLegRequestType/ArrivalAirport
diagram String_p503.png
namespace http://string.drv.de/xmlschema/string
type AirportRequestType
properties
isRef 0
minOcc 0
maxOcc 1
content complex
nillable true
children IataCode IcaoCode
source <xs:element name="ArrivalAirport" type="AirportRequestType" nillable="true" minOccurs="0"/>

element FlightLegRequestType/Carrier
diagram String_p504.png
namespace http://string.drv.de/xmlschema/string
type AirlineRequestTypes
properties
isRef 0
minOcc 0
maxOcc 1
content complex
nillable true
children OperatingCarrier MarketingCarrier
source <xs:element name="Carrier" type="AirlineRequestTypes" nillable="true" minOccurs="0"/>

element FlightLegRequestType/Classes
diagram String_p505.png
namespace http://string.drv.de/xmlschema/string
type FlightClassesRequestType
properties
isRef 0
minOcc 0
maxOcc 1
content complex
nillable true
children FlightClass
source <xs:element name="Classes" type="FlightClassesRequestType" nillable="true" minOccurs="0"/>

complexType FlightLegResponseType
diagram String_p506.png
namespace http://string.drv.de/xmlschema/string
type extension of CommonServiceResponseType
properties
base CommonServiceResponseType
children Identifier Type StartDate EndDate Quantity AssignedTravellers Attributes PackageReference Product State CustomerRequests AdditionalInfos Data Segments TariffDetails DepartureAirport ArrivalAirport Carrier Classes FlightDescription
used by
element FlightLegsResponseType/Leg
source <xs:complexType name="FlightLegResponseType">
 
<xs:complexContent>
   
<xs:extension base="CommonServiceResponseType">
     
<xs:sequence>
       
<xs:element name="Data" type="CommonFlightDataType" nillable="true" minOccurs="0"/>
       
<xs:element name="Segments" type="FlightSegmentsResponseType" nillable="true" minOccurs="0"/>
       
<xs:element name="TariffDetails" type="FlightTariffsResponseType" nillable="true" minOccurs="0"/>
       
<xs:element name="DepartureAirport" type="AirportResponseType" nillable="false" minOccurs="0"/>
       
<xs:element name="ArrivalAirport" type="AirportResponseType" nillable="false" minOccurs="0"/>
       
<xs:element name="Carrier" type="AirlineResponseTypes" nillable="true" minOccurs="0"/>
       
<xs:element name="Classes" type="FlightClassesResponseType" nillable="true" minOccurs="0"/>
       
<xs:element name="FlightDescription" type="TextLanguageType" nillable="true" minOccurs="0" maxOccurs="unbounded"/>
     
</xs:sequence>
   
</xs:extension>
 
</xs:complexContent>
</xs:complexType>

element FlightLegResponseType/Data
diagram String_p507.png
namespace http://string.drv.de/xmlschema/string
type CommonFlightDataType
properties
isRef 0
minOcc 0
maxOcc 1
content complex
nillable true
children PNR PointOfTurnAround
source <xs:element name="Data" type="CommonFlightDataType" nillable="true" minOccurs="0"/>

element FlightLegResponseType/Segments
diagram String_p508.png
namespace http://string.drv.de/xmlschema/string
type FlightSegmentsResponseType
properties
isRef 0
minOcc 0
maxOcc 1
content complex
nillable true
children Segment
source <xs:element name="Segments" type="FlightSegmentsResponseType" nillable="true" minOccurs="0"/>

element FlightLegResponseType/TariffDetails
diagram String_p509.png
namespace http://string.drv.de/xmlschema/string
type FlightTariffsResponseType
properties
isRef 0
minOcc 0
maxOcc 1
content complex
nillable true
children TariffDetail
source <xs:element name="TariffDetails" type="FlightTariffsResponseType" nillable="true" minOccurs="0"/>

element FlightLegResponseType/DepartureAirport
diagram String_p510.png
namespace http://string.drv.de/xmlschema/string
type AirportResponseType
properties
isRef 0
minOcc 0
maxOcc 1
content complex
nillable false
children IataCode IcaoCode AirportName Location
source <xs:element name="DepartureAirport" type="AirportResponseType" nillable="false" minOccurs="0"/>

element FlightLegResponseType/ArrivalAirport
diagram String_p511.png
namespace http://string.drv.de/xmlschema/string
type AirportResponseType
properties
isRef 0
minOcc 0
maxOcc 1
content complex
nillable false
children IataCode IcaoCode AirportName Location
source <xs:element name="ArrivalAirport" type="AirportResponseType" nillable="false" minOccurs="0"/>

element FlightLegResponseType/Carrier
diagram String_p512.png
namespace http://string.drv.de/xmlschema/string
type AirlineResponseTypes
properties
isRef 0
minOcc 0
maxOcc 1
content complex
nillable true
children OperatingCarrier MarketingCarrier
source <xs:element name="Carrier" type="AirlineResponseTypes" nillable="true" minOccurs="0"/>

element FlightLegResponseType/Classes
diagram String_p513.png
namespace http://string.drv.de/xmlschema/string
type FlightClassesResponseType
properties
isRef 0
minOcc 0
maxOcc 1
content complex
nillable true
children FlightClass
source <xs:element name="Classes" type="FlightClassesResponseType" nillable="true" minOccurs="0"/>

element FlightLegResponseType/FlightDescription
diagram String_p514.png
namespace http://string.drv.de/xmlschema/string
type TextLanguageType
properties
isRef 0
minOcc 0
maxOcc unbounded
content complex
nillable true
children Text LanguageCode
source <xs:element name="FlightDescription" type="TextLanguageType" nillable="true" minOccurs="0" maxOccurs="unbounded"/>

complexType FlightLegsRequestType
diagram String_p515.png
namespace http://string.drv.de/xmlschema/string
children Leg
used by
element FlightRequestType/Legs
source <xs:complexType name="FlightLegsRequestType">
 
<xs:sequence>
   
<xs:element name="Leg" type="FlightLegRequestType" nillable="true" minOccurs="0" maxOccurs="unbounded"/>
 
</xs:sequence>
</xs:complexType>

element FlightLegsRequestType/Leg
diagram String_p516.png
namespace http://string.drv.de/xmlschema/string
type FlightLegRequestType
properties
isRef 0
minOcc 0
maxOcc unbounded
content complex
nillable true
children Identifier Type StartDate EndDate Quantity AssignedTravellers Attributes PackageReference Product RequestedPrices CustomerRequests Data Segments TariffDetails DepartureAirport ArrivalAirport Carrier Classes
source <xs:element name="Leg" type="FlightLegRequestType" nillable="true" minOccurs="0" maxOccurs="unbounded"/>

complexType FlightLegsResponseType
diagram String_p517.png
namespace http://string.drv.de/xmlschema/string
children Leg
used by
element FlightResponseType/Legs
source <xs:complexType name="FlightLegsResponseType">
 
<xs:sequence>
   
<xs:element name="Leg" type="FlightLegResponseType" nillable="true" minOccurs="0" maxOccurs="unbounded"/>
 
</xs:sequence>
</xs:complexType>

element FlightLegsResponseType/Leg
diagram String_p518.png
namespace http://string.drv.de/xmlschema/string
type FlightLegResponseType
properties
isRef 0
minOcc 0
maxOcc unbounded
content complex
nillable true
children Identifier Type StartDate EndDate Quantity AssignedTravellers Attributes PackageReference Product State CustomerRequests AdditionalInfos Data Segments TariffDetails DepartureAirport ArrivalAirport Carrier Classes FlightDescription
source <xs:element name="Leg" type="FlightLegResponseType" nillable="true" minOccurs="0" maxOccurs="unbounded"/>

complexType FlightRequestType
diagram String_p519.png
namespace http://string.drv.de/xmlschema/string
children Legs
used by
element ServicesRequestType/Service/Flight
source <xs:complexType name="FlightRequestType">
 
<xs:sequence>
   
<xs:element name="Legs" type="FlightLegsRequestType" nillable="true" minOccurs="0"/>
 
</xs:sequence>
</xs:complexType>

element FlightRequestType/Legs
diagram String_p520.png
namespace http://string.drv.de/xmlschema/string
type FlightLegsRequestType
properties
isRef 0
minOcc 0
maxOcc 1
content complex
nillable true
children Leg
source <xs:element name="Legs" type="FlightLegsRequestType" nillable="true" minOccurs="0"/>

complexType FlightResponseType
diagram String_p521.png
namespace http://string.drv.de/xmlschema/string
children Legs
used by
element ServicesResponseType/Service/Flight
source <xs:complexType name="FlightResponseType">
 
<xs:sequence>
   
<xs:element name="Legs" type="FlightLegsResponseType" nillable="true" minOccurs="0"/>
 
</xs:sequence>
</xs:complexType>

element FlightResponseType/Legs
diagram String_p522.png
namespace http://string.drv.de/xmlschema/string
type FlightLegsResponseType
properties
isRef 0
minOcc 0
maxOcc 1
content complex
nillable true
children Leg
source <xs:element name="Legs" type="FlightLegsResponseType" nillable="true" minOccurs="0"/>

complexType AccommodationRequestType
diagram String_p523.png
namespace http://string.drv.de/xmlschema/string
type extension of CommonServiceRequestType
properties
base CommonServiceRequestType
children Identifier Type StartDate EndDate Quantity AssignedTravellers Attributes PackageReference Product RequestedPrices CustomerRequests InformationForTransfer Rooms StayRequest
used by
element ServicesRequestType/Service/Accommodation
source <xs:complexType name="AccommodationRequestType">
 
<xs:complexContent>
   
<xs:extension base="CommonServiceRequestType">
     
<xs:sequence>
       
<xs:element name="InformationForTransfer" type="AccommodationTransferInfoRequestType" nillable="true" minOccurs="0"/>
       
<xs:element name="Rooms" type="AccommodationRoomsRequestType" nillable="true" minOccurs="0"/>
       
<xs:element name="StayRequest" type="AccommodationStayRequestType" nillable="true" minOccurs="0"/>
     
</xs:sequence>
   
</xs:extension>
 
</xs:complexContent>
</xs:complexType>

element AccommodationRequestType/InformationForTransfer
diagram String_p524.png
namespace http://string.drv.de/xmlschema/string
type AccommodationTransferInfoRequestType
properties
isRef 0
minOcc 0
maxOcc 1
content complex
nillable true
children Flight Rail Ship Bus
source <xs:element name="InformationForTransfer" type="AccommodationTransferInfoRequestType" nillable="true" minOccurs="0"/>

element AccommodationRequestType/Rooms
diagram String_p525.png
namespace http://string.drv.de/xmlschema/string
type AccommodationRoomsRequestType
properties
isRef 0
minOcc 0
maxOcc 1
content complex
nillable true
children Room
source <xs:element name="Rooms" type="AccommodationRoomsRequestType" nillable="true" minOccurs="0"/>

element AccommodationRequestType/StayRequest
diagram String_p526.png
namespace http://string.drv.de/xmlschema/string
type AccommodationStayRequestType
properties
isRef 0
minOcc 0
maxOcc 1
content complex
nillable true
children CheckInOut
source <xs:element name="StayRequest" type="AccommodationStayRequestType" nillable="true" minOccurs="0"/>

complexType AccommodationResponseType
diagram String_p527.png
namespace http://string.drv.de/xmlschema/string
type extension of CommonServiceResponseType
properties
base CommonServiceResponseType
children Identifier Type StartDate EndDate Quantity AssignedTravellers Attributes PackageReference Product State CustomerRequests AdditionalInfos LocationDetails InformationForTransfer Rooms Stay
used by
element ServicesResponseType/Service/Accommodation
source <xs:complexType name="AccommodationResponseType">
 
<xs:complexContent>
   
<xs:extension base="CommonServiceResponseType">
     
<xs:sequence>
       
<xs:element name="LocationDetails" type="AccommodationProductResponseType" nillable="false"/>
       
<xs:element name="InformationForTransfer" type="AccommodationTransferInfoResponseType" nillable="true" minOccurs="0"/>
       
<xs:element name="Rooms" type="AccommodationRoomsResponseType" nillable="true" minOccurs="0"/>
       
<xs:element name="Stay" type="AccommodationStayResponseType" nillable="true"/>
     
</xs:sequence>
   
</xs:extension>
 
</xs:complexContent>
</xs:complexType>

element AccommodationResponseType/LocationDetails
diagram String_p528.png
namespace http://string.drv.de/xmlschema/string
type AccommodationProductResponseType
properties
isRef 0
content complex
nillable false
children GeoLocation Address Regions
source <xs:element name="LocationDetails" type="AccommodationProductResponseType" nillable="false"/>

element AccommodationResponseType/InformationForTransfer
diagram String_p529.png
namespace http://string.drv.de/xmlschema/string
type AccommodationTransferInfoResponseType
properties
isRef 0
minOcc 0
maxOcc 1
content complex
nillable true
children Flight Rail Ship Bus
source <xs:element name="InformationForTransfer" type="AccommodationTransferInfoResponseType" nillable="true" minOccurs="0"/>

element AccommodationResponseType/Rooms
diagram String_p530.png
namespace http://string.drv.de/xmlschema/string
type AccommodationRoomsResponseType
properties
isRef 0
minOcc 0
maxOcc 1
content complex
nillable true
children Room
source <xs:element name="Rooms" type="AccommodationRoomsResponseType" nillable="true" minOccurs="0"/>

element AccommodationResponseType/Stay
diagram String_p531.png
namespace http://string.drv.de/xmlschema/string
type AccommodationStayResponseType
properties
isRef 0
content complex
nillable true
children ChargedNights CheckInOut
source <xs:element name="Stay" type="AccommodationStayResponseType" nillable="true"/>

complexType CommonPriceRequestType
diagram String_p532.png
namespace http://string.drv.de/xmlschema/string
type extension of CommonPriceType
properties
base CommonPriceType
children PriceName Quantity Price VATAmount VATPercentage VATIncluded AssignedTravellers AssignedServices AssignedServiceTypes AssignedToBooking
used by
element PricesRequestType/DetailPrices
source <xs:complexType name="CommonPriceRequestType">
 
<xs:complexContent>
   
<xs:extension base="CommonPriceType"/>
 
</xs:complexContent>
</xs:complexType>

complexType CommonPriceResponseType
diagram String_p533.png
namespace http://string.drv.de/xmlschema/string
type extension of CommonPriceType
properties
base CommonPriceType
children PriceName Quantity Price VATAmount VATPercentage VATIncluded AssignedTravellers AssignedServices AssignedServiceTypes AssignedToBooking
used by
element PricesResponseType/DetailPrices
source <xs:complexType name="CommonPriceResponseType">
 
<xs:complexContent>
   
<xs:extension base="CommonPriceType"/>
 
</xs:complexContent>
</xs:complexType>

complexType CommonPriceType
diagram String_p534.png
namespace http://string.drv.de/xmlschema/string
properties
abstract true
children PriceName Quantity Price VATAmount VATPercentage VATIncluded AssignedTravellers AssignedServices AssignedServiceTypes AssignedToBooking
used by
complexTypes CommonPriceRequestType CommonPriceResponseType
annotation
documentation
Detail price assigned to a participant, service or service-type
source <xs:complexType name="CommonPriceType" abstract="true">
 
<xs:annotation>
   
<xs:documentation>Detail price assigned to a participant, service or service-type</xs:documentation>
 
</xs:annotation>
 
<xs:sequence>
   
<xs:element name="PriceName" type="TextLanguageType" minOccurs="0" maxOccurs="unbounded">
     
<xs:annotation>
       
<xs:documentation>Price description</xs:documentation>
     
</xs:annotation>
   
</xs:element>
   
<xs:element name="Quantity" type="xs:int" nillable="false">
     
<xs:annotation>
       
<xs:documentation>Quantity of price</xs:documentation>
     
</xs:annotation>
   
</xs:element>
   
<xs:element name="Price" type="CurrencyAmountType" nillable="false">
     
<xs:annotation>
       
<xs:documentation>Price amount</xs:documentation>
     
</xs:annotation>
   
</xs:element>
   
<xs:element name="VATAmount" type="CurrencyAmountType" nillable="false" minOccurs="0">
     
<xs:annotation>
       
<xs:documentation>VAT amount</xs:documentation>
     
</xs:annotation>
   
</xs:element>
   
<xs:element name="VATPercentage" type="xs:decimal" nillable="false" minOccurs="0">
     
<xs:annotation>
       
<xs:documentation>VAT percentage</xs:documentation>
     
</xs:annotation>
   
</xs:element>
   
<xs:element name="VATIncluded" type="xs:boolean" nillable="false" minOccurs="0">
     
<xs:annotation>
       
<xs:documentation>Flag if VAT is included or additional</xs:documentation>
     
</xs:annotation>
   
</xs:element>
   
<xs:element name="AssignedTravellers" type="IdentifiersType" nillable="true" minOccurs="0">
     
<xs:annotation>
       
<xs:documentation>List of assigned participants for this detail price</xs:documentation>
     
</xs:annotation>
   
</xs:element>
   
<xs:element name="AssignedServices" type="IdentifiersType" nillable="true" minOccurs="0">
     
<xs:annotation>
       
<xs:documentation>List of assigned services for this detail price</xs:documentation>
     
</xs:annotation>
   
</xs:element>
   
<xs:element name="AssignedServiceTypes" type="IdentifiersType" nillable="true" minOccurs="0">
     
<xs:annotation>
       
<xs:documentation>List of assigned service types (e.g. rooms, flight classes) for this detail price</xs:documentation>
     
</xs:annotation>
   
</xs:element>
   
<xs:element name="AssignedToBooking" type="xs:boolean" nillable="false" minOccurs="0">
     
<xs:annotation>
       
<xs:documentation>Flag if this price is assigned to the whole booking</xs:documentation>
     
</xs:annotation>
   
</xs:element>
 
</xs:sequence>
</xs:complexType>

element CommonPriceType/PriceName
diagram String_p535.png
namespace http://string.drv.de/xmlschema/string
type TextLanguageType
properties
isRef 0
minOcc 0
maxOcc unbounded
content complex
children Text LanguageCode
annotation
documentation
Price description
source <xs:element name="PriceName" type="TextLanguageType" minOccurs="0" maxOccurs="unbounded">
 
<xs:annotation>
   
<xs:documentation>Price description</xs:documentation>
 
</xs:annotation>
</xs:element>

element CommonPriceType/Quantity
diagram String_p536.png
namespace http://string.drv.de/xmlschema/string
type xs:int
properties
isRef 0
content simple
nillable false
annotation
documentation
Quantity of price
source <xs:element name="Quantity" type="xs:int" nillable="false">
 
<xs:annotation>
   
<xs:documentation>Quantity of price</xs:documentation>
 
</xs:annotation>
</xs:element>

element CommonPriceType/Price
diagram String_p537.png
namespace http://string.drv.de/xmlschema/string
type CurrencyAmountType
properties
isRef 0
content complex
nillable false
children Amount Currency
annotation
documentation
Price amount
source <xs:element name="Price" type="CurrencyAmountType" nillable="false">
 
<xs:annotation>
   
<xs:documentation>Price amount</xs:documentation>
 
</xs:annotation>
</xs:element>

element CommonPriceType/VATAmount
diagram String_p538.png
namespace http://string.drv.de/xmlschema/string
type CurrencyAmountType
properties
isRef 0
minOcc 0
maxOcc 1
content complex
nillable false
children Amount Currency
annotation
documentation
VAT amount
source <xs:element name="VATAmount" type="CurrencyAmountType" nillable="false" minOccurs="0">
 
<xs:annotation>
   
<xs:documentation>VAT amount</xs:documentation>
 
</xs:annotation>
</xs:element>

element CommonPriceType/VATPercentage
diagram String_p539.png
namespace http://string.drv.de/xmlschema/string
type xs:decimal
properties
isRef 0
minOcc 0
maxOcc 1
content simple
nillable false
annotation
documentation
VAT percentage
source <xs:element name="VATPercentage" type="xs:decimal" nillable="false" minOccurs="0">
 
<xs:annotation>
   
<xs:documentation>VAT percentage</xs:documentation>
 
</xs:annotation>
</xs:element>

element CommonPriceType/VATIncluded
diagram String_p540.png
namespace http://string.drv.de/xmlschema/string
type xs:boolean
properties
isRef 0
minOcc 0
maxOcc 1
content simple
nillable false
annotation
documentation
Flag if VAT is included or additional
source <xs:element name="VATIncluded" type="xs:boolean" nillable="false" minOccurs="0">
 
<xs:annotation>
   
<xs:documentation>Flag if VAT is included or additional</xs:documentation>
 
</xs:annotation>
</xs:element>

element CommonPriceType/AssignedTravellers
diagram String_p541.png
namespace http://string.drv.de/xmlschema/string
type IdentifiersType
properties
isRef 0
minOcc 0
maxOcc 1
content complex
nillable true
children Identifier
annotation
documentation
List of assigned participants for this detail price
source <xs:element name="AssignedTravellers" type="IdentifiersType" nillable="true" minOccurs="0">
 
<xs:annotation>
   
<xs:documentation>List of assigned participants for this detail price</xs:documentation>
 
</xs:annotation>
</xs:element>

element CommonPriceType/AssignedServices
diagram String_p542.png
namespace http://string.drv.de/xmlschema/string
type IdentifiersType
properties
isRef 0
minOcc 0
maxOcc 1
content complex
nillable true
children Identifier
annotation
documentation
List of assigned services for this detail price
source <xs:element name="AssignedServices" type="IdentifiersType" nillable="true" minOccurs="0">
 
<xs:annotation>
   
<xs:documentation>List of assigned services for this detail price</xs:documentation>
 
</xs:annotation>
</xs:element>

element CommonPriceType/AssignedServiceTypes
diagram String_p543.png
namespace http://string.drv.de/xmlschema/string
type IdentifiersType
properties
isRef 0
minOcc 0
maxOcc 1
content complex
nillable true
children Identifier
annotation
documentation
List of assigned service types (e.g. rooms, flight classes) for this detail price
source <xs:element name="AssignedServiceTypes" type="IdentifiersType" nillable="true" minOccurs="0">
 
<xs:annotation>
   
<xs:documentation>List of assigned service types (e.g. rooms, flight classes) for this detail price</xs:documentation>
 
</xs:annotation>
</xs:element>

element CommonPriceType/AssignedToBooking
diagram String_p544.png
namespace http://string.drv.de/xmlschema/string
type xs:boolean
properties
isRef 0
minOcc 0
maxOcc 1
content simple
nillable false
annotation
documentation
Flag if this price is assigned to the whole booking
source <xs:element name="AssignedToBooking" type="xs:boolean" nillable="false" minOccurs="0">
 
<xs:annotation>
   
<xs:documentation>Flag if this price is assigned to the whole booking</xs:documentation>
 
</xs:annotation>
</xs:element>

complexType CommonTotalBookingPriceType
diagram String_p545.png
namespace http://string.drv.de/xmlschema/string
type extension of CommonTotalPriceType
properties
base CommonTotalPriceType
children TotalSalesPrice RecommendedRetailPrice TotalSalesTaxes TotalIncentivesPrice
used by
element TotalPriceType/BookingPrice
source <xs:complexType name="CommonTotalBookingPriceType">
 
<xs:complexContent>
   
<xs:extension base="CommonTotalPriceType"/>
 
</xs:complexContent>
</xs:complexType>

complexType CommonTotalPriceType
diagram String_p546.png
namespace http://string.drv.de/xmlschema/string
properties
abstract true
children TotalSalesPrice RecommendedRetailPrice TotalSalesTaxes TotalIncentivesPrice
used by
complexTypes CommonTotalBookingPriceType CommonTotalServicePriceType CommonTotalServiceTypePriceType CommonTotalTravellerPriceType
annotation
documentation
Total price assigned to a participant, service or service-type
source <xs:complexType name="CommonTotalPriceType" abstract="true">
 
<xs:annotation>
   
<xs:documentation>Total price assigned to a participant, service or service-type</xs:documentation>
 
</xs:annotation>
 
<xs:sequence>
   
<xs:element name="TotalSalesPrice" type="CurrencyAmountType" nillable="false">
     
<xs:annotation>
       
<xs:documentation>Total sales amount</xs:documentation>
     
</xs:annotation>
   
</xs:element>
   
<xs:element name="RecommendedRetailPrice" type="CurrencyAmountType" nillable="true" minOccurs="0">
     
<xs:annotation>
       
<xs:documentation>Recommended price from touroperator</xs:documentation>
     
</xs:annotation>
   
</xs:element>
   
<xs:element name="TotalSalesTaxes" type="CurrencyAmountType" nillable="true" minOccurs="0">
     
<xs:annotation>
       
<xs:documentation>Total sales taxes included in the sales price</xs:documentation>
     
</xs:annotation>
   
</xs:element>
   
<xs:element name="TotalIncentivesPrice" type="CurrencyAmountType" nillable="false" minOccurs="0">
     
<xs:annotation>
       
<xs:documentation>Total amount of in  centivese</xs:documentation>
     
</xs:annotation>
   
</xs:element>
 
</xs:sequence>
</xs:complexType>

element CommonTotalPriceType/TotalSalesPrice
diagram String_p547.png
namespace http://string.drv.de/xmlschema/string
type CurrencyAmountType
properties
isRef 0
content complex
nillable false
children Amount Currency
annotation
documentation
Total sales amount
source <xs:element name="TotalSalesPrice" type="CurrencyAmountType" nillable="false">
 
<xs:annotation>
   
<xs:documentation>Total sales amount</xs:documentation>
 
</xs:annotation>
</xs:element>

element CommonTotalPriceType/RecommendedRetailPrice
diagram String_p548.png
namespace http://string.drv.de/xmlschema/string
type CurrencyAmountType
properties
isRef 0
minOcc 0
maxOcc 1
content complex
nillable true
children Amount Currency
annotation
documentation
Recommended price from touroperator
source <xs:element name="RecommendedRetailPrice" type="CurrencyAmountType" nillable="true" minOccurs="0">
 
<xs:annotation>
   
<xs:documentation>Recommended price from touroperator</xs:documentation>
 
</xs:annotation>
</xs:element>

element CommonTotalPriceType/TotalSalesTaxes
diagram String_p549.png
namespace http://string.drv.de/xmlschema/string
type CurrencyAmountType
properties
isRef 0
minOcc 0
maxOcc 1
content complex
nillable true
children Amount Currency
annotation
documentation
Total sales taxes included in the sales price
source <xs:element name="TotalSalesTaxes" type="CurrencyAmountType" nillable="true" minOccurs="0">
 
<xs:annotation>
   
<xs:documentation>Total sales taxes included in the sales price</xs:documentation>
 
</xs:annotation>
</xs:element>

element CommonTotalPriceType/TotalIncentivesPrice
diagram String_p550.png
namespace http://string.drv.de/xmlschema/string
type CurrencyAmountType
properties
isRef 0
minOcc 0
maxOcc 1
content complex
nillable false
children Amount Currency
annotation
documentation
Total amount of in  centivese
source <xs:element name="TotalIncentivesPrice" type="CurrencyAmountType" nillable="false" minOccurs="0">
 
<xs:annotation>
   
<xs:documentation>Total amount of in  centivese</xs:documentation>
 
</xs:annotation>
</xs:element>

complexType CommonTotalServicePriceType
diagram String_p551.png
namespace http://string.drv.de/xmlschema/string
type extension of CommonTotalPriceType
properties
base CommonTotalPriceType
children TotalSalesPrice RecommendedRetailPrice TotalSalesTaxes TotalIncentivesPrice AssignedService
used by
element TotalPriceType/ServicePrice
source <xs:complexType name="CommonTotalServicePriceType">
 
<xs:complexContent>
   
<xs:extension base="CommonTotalPriceType">
     
<xs:sequence>
       
<xs:element name="AssignedService" type="IdentifierType" nillable="false">
         
<xs:annotation>
           
<xs:documentation>Reference to a servicer or package in case that the price is included in another component</xs:documentation>
         
</xs:annotation>
       
</xs:element>
     
</xs:sequence>
   
</xs:extension>
 
</xs:complexContent>
</xs:complexType>

element CommonTotalServicePriceType/AssignedService
diagram String_p552.png
namespace http://string.drv.de/xmlschema/string
type IdentifierType
properties
isRef 0
content simple
nillable false
annotation
documentation
Reference to a servicer or package in case that the price is included in another component
source <xs:element name="AssignedService" type="IdentifierType" nillable="false">
 
<xs:annotation>
   
<xs:documentation>Reference to a servicer or package in case that the price is included in another component</xs:documentation>
 
</xs:annotation>
</xs:element>

complexType CommonTotalServiceTypePriceType
diagram String_p553.png
namespace http://string.drv.de/xmlschema/string
type extension of CommonTotalPriceType
properties
base CommonTotalPriceType
children TotalSalesPrice RecommendedRetailPrice TotalSalesTaxes TotalIncentivesPrice AssignedServiceType
used by
element TotalPriceType/ServiceTypePrice
source <xs:complexType name="CommonTotalServiceTypePriceType">
 
<xs:complexContent>
   
<xs:extension base="CommonTotalPriceType">
     
<xs:sequence>
       
<xs:element name="AssignedServiceType" type="IdentifierType" nillable="false">
         
<xs:annotation>
           
<xs:documentation>Reference to a service type (e.g. room, flight class)</xs:documentation>
         
</xs:annotation>
       
</xs:element>
     
</xs:sequence>
   
</xs:extension>
 
</xs:complexContent>
</xs:complexType>

element CommonTotalServiceTypePriceType/AssignedServiceType
diagram String_p554.png
namespace http://string.drv.de/xmlschema/string
type IdentifierType
properties
isRef 0
content simple
nillable false
annotation
documentation
Reference to a service type (e.g. room, flight class)
source <xs:element name="AssignedServiceType" type="IdentifierType" nillable="false">
 
<xs:annotation>
   
<xs:documentation>Reference to a service type (e.g. room, flight class)</xs:documentation>
 
</xs:annotation>
</xs:element>

complexType CommonTotalTravellerPriceType
diagram String_p555.png
namespace http://string.drv.de/xmlschema/string
type extension of CommonTotalPriceType
properties
base CommonTotalPriceType
children TotalSalesPrice RecommendedRetailPrice TotalSalesTaxes TotalIncentivesPrice AssignedTraveller
used by
element TotalPriceType/TravellerPrice
source <xs:complexType name="CommonTotalTravellerPriceType">
 
<xs:complexContent>
   
<xs:extension base="CommonTotalPriceType">
     
<xs:sequence>
       
<xs:element name="AssignedTraveller" type="IdentifierType" nillable="false">
         
<xs:annotation>
           
<xs:documentation>Reference to a traveller</xs:documentation>
         
</xs:annotation>
       
</xs:element>
     
</xs:sequence>
   
</xs:extension>
 
</xs:complexContent>
</xs:complexType>

element CommonTotalTravellerPriceType/AssignedTraveller
diagram String_p556.png
namespace http://string.drv.de/xmlschema/string
type IdentifierType
properties
isRef 0
content simple
nillable false
annotation
documentation
Reference to a traveller
source <xs:element name="AssignedTraveller" type="IdentifierType" nillable="false">
 
<xs:annotation>
   
<xs:documentation>Reference to a traveller</xs:documentation>
 
</xs:annotation>
</xs:element>

complexType PricesRequestType
diagram String_p557.png
namespace http://string.drv.de/xmlschema/string
children DetailPrices
used by
element CommonServiceRequestType/RequestedPrices
source <xs:complexType name="PricesRequestType">
 
<xs:sequence>
   
<xs:element name="DetailPrices" type="CommonPriceRequestType" nillable="true" minOccurs="0" maxOccurs="unbounded"/>
 
</xs:sequence>
</xs:complexType>

element PricesRequestType/DetailPrices
diagram String_p558.png
namespace http://string.drv.de/xmlschema/string
type CommonPriceRequestType
properties
isRef 0
minOcc 0
maxOcc unbounded
content complex
nillable true
children PriceName Quantity Price VATAmount VATPercentage VATIncluded AssignedTravellers AssignedServices AssignedServiceTypes AssignedToBooking
source <xs:element name="DetailPrices" type="CommonPriceRequestType" nillable="true" minOccurs="0" maxOccurs="unbounded"/>

complexType PricesResponseType
diagram String_p559.png
namespace http://string.drv.de/xmlschema/string
children DetailPrices TotalPrices
used by
element BookingResponseType/Prices
source <xs:complexType name="PricesResponseType">
 
<xs:sequence>
   
<xs:element name="DetailPrices" type="CommonPriceResponseType" nillable="true" minOccurs="0" maxOccurs="unbounded"/>
   
<xs:element name="TotalPrices" type="TotalPriceType" nillable="true" minOccurs="0" maxOccurs="unbounded"/>
 
</xs:sequence>
</xs:complexType>

element PricesResponseType/DetailPrices
diagram String_p560.png
namespace http://string.drv.de/xmlschema/string
type CommonPriceResponseType
properties
isRef 0
minOcc 0
maxOcc unbounded
content complex
nillable true
children PriceName Quantity Price VATAmount VATPercentage VATIncluded AssignedTravellers AssignedServices AssignedServiceTypes AssignedToBooking
source <xs:element name="DetailPrices" type="CommonPriceResponseType" nillable="true" minOccurs="0" maxOccurs="unbounded"/>

element PricesResponseType/TotalPrices
diagram String_p561.png
namespace http://string.drv.de/xmlschema/string
type TotalPriceType
properties
isRef 0
minOcc 0
maxOcc unbounded
content complex
nillable true
children ServicePrice ServiceTypePrice TravellerPrice BookingPrice
source <xs:element name="TotalPrices" type="TotalPriceType" nillable="true" minOccurs="0" maxOccurs="unbounded"/>

complexType TotalPriceType
diagram String_p562.png
namespace http://string.drv.de/xmlschema/string
children ServicePrice ServiceTypePrice TravellerPrice BookingPrice
used by
element PricesResponseType/TotalPrices
source <xs:complexType name="TotalPriceType">
 
<xs:sequence>
   
<xs:choice>
     
<xs:element name="ServicePrice" type="CommonTotalServicePriceType" nillable="true"/>
     
<xs:element name="ServiceTypePrice" type="CommonTotalServiceTypePriceType" nillable="true"/>
     
<xs:element name="TravellerPrice" type="CommonTotalTravellerPriceType" nillable="true"/>
     
<xs:element name="BookingPrice" type="CommonTotalBookingPriceType" nillable="true"/>
   
</xs:choice>
 
</xs:sequence>
</xs:complexType>

element TotalPriceType/ServicePrice
diagram String_p563.png
namespace http://string.drv.de/xmlschema/string
type CommonTotalServicePriceType
properties
isRef 0
content complex
nillable true
children TotalSalesPrice RecommendedRetailPrice TotalSalesTaxes TotalIncentivesPrice AssignedService
source <xs:element name="ServicePrice" type="CommonTotalServicePriceType" nillable="true"/>

element TotalPriceType/ServiceTypePrice
diagram String_p564.png
namespace http://string.drv.de/xmlschema/string
type CommonTotalServiceTypePriceType
properties
isRef 0
content complex
nillable true
children TotalSalesPrice RecommendedRetailPrice TotalSalesTaxes TotalIncentivesPrice AssignedServiceType
source <xs:element name="ServiceTypePrice" type="CommonTotalServiceTypePriceType" nillable="true"/>

element TotalPriceType/TravellerPrice
diagram String_p565.png
namespace http://string.drv.de/xmlschema/string
type CommonTotalTravellerPriceType
properties
isRef 0
content complex
nillable true
children TotalSalesPrice RecommendedRetailPrice TotalSalesTaxes TotalIncentivesPrice AssignedTraveller
source <xs:element name="TravellerPrice" type="CommonTotalTravellerPriceType" nillable="true"/>

element TotalPriceType/BookingPrice
diagram String_p566.png
namespace http://string.drv.de/xmlschema/string
type CommonTotalBookingPriceType
properties
isRef 0
content complex
nillable true
children TotalSalesPrice RecommendedRetailPrice TotalSalesTaxes TotalIncentivesPrice
source <xs:element name="BookingPrice" type="CommonTotalBookingPriceType" nillable="true"/>

complexType AdditionalESTAInformationType
diagram String_p567.png
namespace http://string.drv.de/xmlschema/string
children CitizenOfForeignCountryNow CitizenOfForeignCountryEverSince FatherInfo MotherInfo StayInfo Mail
used by
element CommonTravellerType/ESTA_Information
source <xs:complexType name="AdditionalESTAInformationType">
 
<xs:sequence>
   
<xs:element name="CitizenOfForeignCountryNow" type="PassportCitizenOfForeignCountryNowType" nillable="true" minOccurs="0"/>
   
<xs:element name="CitizenOfForeignCountryEverSince" type="PassportCitizenOfForeignCountryEverSinceType" nillable="true" minOccurs="0"/>
   
<xs:element name="FatherInfo" type="PassportParentInfoType" nillable="true" minOccurs="0"/>
   
<xs:element name="MotherInfo" type="PassportParentInfoType" nillable="true" minOccurs="0"/>
   
<xs:element name="StayInfo" type="PassportStayInfoType" nillable="true" minOccurs="0"/>
   
<xs:element name="Mail" type="xs:string" minOccurs="0"/>
 
</xs:sequence>
</xs:complexType>

element AdditionalESTAInformationType/CitizenOfForeignCountryNow
diagram String_p568.png
namespace http://string.drv.de/xmlschema/string
type PassportCitizenOfForeignCountryNowType
properties
isRef 0
minOcc 0
maxOcc 1
content complex
nillable true
children IsCitizenOfForeignCountry Nationality Source SourceOtherInfo
source <xs:element name="CitizenOfForeignCountryNow" type="PassportCitizenOfForeignCountryNowType" nillable="true" minOccurs="0"/>

element AdditionalESTAInformationType/CitizenOfForeignCountryEverSince
diagram String_p569.png
namespace http://string.drv.de/xmlschema/string
type PassportCitizenOfForeignCountryEverSinceType
properties
isRef 0
minOcc 0
maxOcc 1
content complex
nillable true
children IsCitizenOfForeignCountry Nationality
source <xs:element name="CitizenOfForeignCountryEverSince" type="PassportCitizenOfForeignCountryEverSinceType" nillable="true" minOccurs="0"/>

element AdditionalESTAInformationType/FatherInfo
diagram String_p570.png
namespace http://string.drv.de/xmlschema/string
type PassportParentInfoType
properties
isRef 0
minOcc 0
maxOcc 1
content complex
nillable true
children Surname Prename
source <xs:element name="FatherInfo" type="PassportParentInfoType" nillable="true" minOccurs="0"/>

element AdditionalESTAInformationType/MotherInfo
diagram String_p571.png
namespace http://string.drv.de/xmlschema/string
type PassportParentInfoType
properties
isRef 0
minOcc 0
maxOcc 1
content complex
nillable true
children Surname Prename
source <xs:element name="MotherInfo" type="PassportParentInfoType" nillable="true" minOccurs="0"/>

element AdditionalESTAInformationType/StayInfo
diagram String_p572.png
namespace http://string.drv.de/xmlschema/string
type PassportStayInfoType
properties
isRef 0
minOcc 0
maxOcc 1
content complex
nillable true
children Address1 Address2 Appartement City StateOrRegion Country Phone
source <xs:element name="StayInfo" type="PassportStayInfoType" nillable="true" minOccurs="0"/>

element AdditionalESTAInformationType/Mail
diagram String_p573.png
namespace http://string.drv.de/xmlschema/string
type xs:string
properties
isRef 0
minOcc 0
maxOcc 1
content simple
source <xs:element name="Mail" type="xs:string" minOccurs="0"/>

complexType ContactDetailsType
diagram String_p574.png
namespace http://string.drv.de/xmlschema/string
children Mail Phone Mobile Emergency
used by
element CommonTravellerType/ContactDetails
source <xs:complexType name="ContactDetailsType">
 
<xs:sequence>
   
<xs:element name="Mail" type="xs:string" nillable="true" minOccurs="0"/>
   
<xs:element name="Phone" type="xs:string" nillable="true" minOccurs="0"/>
   
<xs:element name="Mobile" type="xs:string" nillable="true" minOccurs="0"/>
   
<xs:element name="Emergency" type="xs:boolean" nillable="true" minOccurs="0">
     
<xs:annotation>
       
<xs:documentation>Flag that indicates if this contact type should be used in case of an emergency</xs:documentation>
     
</xs:annotation>
   
</xs:element>
 
</xs:sequence>
</xs:complexType>

element ContactDetailsType/Mail
diagram String_p575.png
namespace http://string.drv.de/xmlschema/string
type xs:string
properties
isRef 0
minOcc 0
maxOcc 1
content simple
nillable true
source <xs:element name="Mail" type="xs:string" nillable="true" minOccurs="0"/>

element ContactDetailsType/Phone
diagram String_p576.png
namespace http://string.drv.de/xmlschema/string
type xs:string
properties
isRef 0
minOcc 0
maxOcc 1
content simple
nillable true
source <xs:element name="Phone" type="xs:string" nillable="true" minOccurs="0"/>

element ContactDetailsType/Mobile
diagram String_p577.png
namespace http://string.drv.de/xmlschema/string
type xs:string
properties
isRef 0
minOcc 0
maxOcc 1
content simple
nillable true
source <xs:element name="Mobile" type="xs:string" nillable="true" minOccurs="0"/>

element ContactDetailsType/Emergency
diagram String_p578.png
namespace http://string.drv.de/xmlschema/string
type xs:boolean
properties
isRef 0
minOcc 0
maxOcc 1
content simple
nillable true
annotation
documentation
Flag that indicates if this contact type should be used in case of an emergency
source <xs:element name="Emergency" type="xs:boolean" nillable="true" minOccurs="0">
 
<xs:annotation>
   
<xs:documentation>Flag that indicates if this contact type should be used in case of an emergency</xs:documentation>
 
</xs:annotation>
</xs:element>

complexType PassportCitizenOfForeignCountryEverSinceType
diagram String_p579.png
namespace http://string.drv.de/xmlschema/string
children IsCitizenOfForeignCountry Nationality
used by
element AdditionalESTAInformationType/CitizenOfForeignCountryEverSince
source <xs:complexType name="PassportCitizenOfForeignCountryEverSinceType">
 
<xs:sequence>
   
<xs:element name="IsCitizenOfForeignCountry" type="xs:boolean" nillable="true" minOccurs="0"/>
   
<xs:element name="Nationality" type="xs:string" nillable="true" minOccurs="0"/>
 
</xs:sequence>
</xs:complexType>

element PassportCitizenOfForeignCountryEverSinceType/IsCitizenOfForeignCountry
diagram String_p580.png
namespace http://string.drv.de/xmlschema/string
type xs:boolean
properties
isRef 0
minOcc 0
maxOcc 1
content simple
nillable true
source <xs:element name="IsCitizenOfForeignCountry" type="xs:boolean" nillable="true" minOccurs="0"/>

element PassportCitizenOfForeignCountryEverSinceType/Nationality
diagram String_p581.png
namespace http://string.drv.de/xmlschema/string
type xs:string
properties
isRef 0
minOcc 0
maxOcc 1
content simple
nillable true
source <xs:element name="Nationality" type="xs:string" nillable="true" minOccurs="0"/>

complexType PassportCitizenOfForeignCountryNowType
diagram String_p582.png
namespace http://string.drv.de/xmlschema/string
children IsCitizenOfForeignCountry Nationality Source SourceOtherInfo
used by
element AdditionalESTAInformationType/CitizenOfForeignCountryNow
source <xs:complexType name="PassportCitizenOfForeignCountryNowType">
 
<xs:sequence>
   
<xs:element name="IsCitizenOfForeignCountry" type="xs:boolean" nillable="true" minOccurs="0"/>
   
<xs:element name="Nationality" type="xs:string" nillable="true" minOccurs="0"/>
   
<xs:element name="Source" type="NationalitySourceType" nillable="true" minOccurs="0"/>
   
<xs:element name="SourceOtherInfo" type="xs:string" nillable="true" minOccurs="0"/>
 
</xs:sequence>
</xs:complexType>

element PassportCitizenOfForeignCountryNowType/IsCitizenOfForeignCountry
diagram String_p583.png
namespace http://string.drv.de/xmlschema/string
type xs:boolean
properties
isRef 0
minOcc 0
maxOcc 1
content simple
nillable true
source <xs:element name="IsCitizenOfForeignCountry" type="xs:boolean" nillable="true" minOccurs="0"/>

element PassportCitizenOfForeignCountryNowType/Nationality
diagram String_p584.png
namespace http://string.drv.de/xmlschema/string
type xs:string
properties
isRef 0
minOcc 0
maxOcc 1
content simple
nillable true
source <xs:element name="Nationality" type="xs:string" nillable="true" minOccurs="0"/>

element PassportCitizenOfForeignCountryNowType/Source
diagram String_p585.png
namespace http://string.drv.de/xmlschema/string
type NationalitySourceType
properties
isRef 0
minOcc 0
maxOcc 1
content simple
nillable true
facets
Kind Value annotation 
enumeration ByBirth 
enumeration ByDescent 
enumeration Naturalized 
enumeration Other 
source <xs:element name="Source" type="NationalitySourceType" nillable="true" minOccurs="0"/>

element PassportCitizenOfForeignCountryNowType/SourceOtherInfo
diagram String_p586.png
namespace http://string.drv.de/xmlschema/string
type xs:string
properties
isRef 0
minOcc 0
maxOcc 1
content simple
nillable true
source <xs:element name="SourceOtherInfo" type="xs:string" nillable="true" minOccurs="0"/>

complexType PassportParentInfoType
diagram String_p587.png
namespace http://string.drv.de/xmlschema/string
children Surname Prename
used by
elements AdditionalESTAInformationType/FatherInfo AdditionalESTAInformationType/MotherInfo
source <xs:complexType name="PassportParentInfoType">
 
<xs:sequence>
   
<xs:element name="Surname" type="xs:string" minOccurs="0"/>
   
<xs:element name="Prename" type="xs:string" minOccurs="0"/>
 
</xs:sequence>
</xs:complexType>

element PassportParentInfoType/Surname
diagram String_p588.png
namespace http://string.drv.de/xmlschema/string
type xs:string
properties
isRef 0
minOcc 0
maxOcc 1
content simple
source <xs:element name="Surname" type="xs:string" minOccurs="0"/>

element PassportParentInfoType/Prename
diagram String_p589.png
namespace http://string.drv.de/xmlschema/string
type xs:string
properties
isRef 0
minOcc 0
maxOcc 1
content simple
source <xs:element name="Prename" type="xs:string" minOccurs="0"/>

complexType PassportStayInfoType
diagram String_p590.png
namespace http://string.drv.de/xmlschema/string
children Address1 Address2 Appartement City StateOrRegion Country Phone
used by
element AdditionalESTAInformationType/StayInfo
source <xs:complexType name="PassportStayInfoType">
 
<xs:sequence>
   
<xs:element name="Address1" type="xs:string" minOccurs="0"/>
   
<xs:element name="Address2" type="xs:string" minOccurs="0"/>
   
<xs:element name="Appartement" type="xs:string" minOccurs="0"/>
   
<xs:element name="City" type="xs:string" minOccurs="0"/>
   
<xs:element name="StateOrRegion" type="xs:string" minOccurs="0"/>
   
<xs:element name="Country" type="CountryType" minOccurs="0"/>
   
<xs:element name="Phone" type="xs:string" minOccurs="0"/>
 
</xs:sequence>
</xs:complexType>

element PassportStayInfoType/Address1
diagram String_p591.png
namespace http://string.drv.de/xmlschema/string
type xs:string
properties
isRef 0
minOcc 0
maxOcc 1
content simple
source <xs:element name="Address1" type="xs:string" minOccurs="0"/>

element PassportStayInfoType/Address2
diagram String_p592.png
namespace http://string.drv.de/xmlschema/string
type xs:string
properties
isRef 0
minOcc 0
maxOcc 1
content simple
source <xs:element name="Address2" type="xs:string" minOccurs="0"/>

element PassportStayInfoType/Appartement
diagram String_p593.png
namespace http://string.drv.de/xmlschema/string
type xs:string
properties
isRef 0
minOcc 0
maxOcc 1
content simple
source <xs:element name="Appartement" type="xs:string" minOccurs="0"/>

element PassportStayInfoType/City
diagram String_p594.png
namespace http://string.drv.de/xmlschema/string
type xs:string
properties
isRef 0
minOcc 0
maxOcc 1
content simple
source <xs:element name="City" type="xs:string" minOccurs="0"/>

element PassportStayInfoType/StateOrRegion
diagram String_p595.png
namespace http://string.drv.de/xmlschema/string
type xs:string
properties
isRef 0
minOcc 0
maxOcc 1
content simple
source <xs:element name="StateOrRegion" type="xs:string" minOccurs="0"/>

element PassportStayInfoType/Country
diagram String_p596.png
namespace http://string.drv.de/xmlschema/string
type CountryType
properties
isRef 0
minOcc 0
maxOcc 1
content complex
children Name CountryCode
source <xs:element name="Country" type="CountryType" minOccurs="0"/>

element PassportStayInfoType/Phone
diagram String_p597.png
namespace http://string.drv.de/xmlschema/string
type xs:string
properties
isRef 0
minOcc 0
maxOcc 1
content simple
source <xs:element name="Phone" type="xs:string" minOccurs="0"/>

complexType PassportType
diagram String_p598.png
namespace http://string.drv.de/xmlschema/string
children PassportNumber Surname BirthName Prename BirthDate Nationality Gender IssueDate ExpirationDate CityOfBirth CountryOfBirth Authority
used by
element CommonTravellerType/Passport
source <xs:complexType name="PassportType">
 
<xs:sequence>
   
<xs:element name="PassportNumber" type="xs:string"/>
   
<xs:element name="Surname" type="xs:string"/>
   
<xs:element name="BirthName" type="xs:string"/>
   
<xs:element name="Prename" type="xs:string"/>
   
<xs:element name="BirthDate" type="DateType"/>
   
<xs:element name="Nationality" type="xs:string" nillable="true" minOccurs="0"/>
   
<xs:element name="Gender" type="GenderType" nillable="true" minOccurs="0"/>
   
<xs:element name="IssueDate" type="DateType"/>
   
<xs:element name="ExpirationDate" type="DateType"/>
   
<xs:element name="CityOfBirth" type="xs:string" nillable="true" minOccurs="0"/>
   
<xs:element name="CountryOfBirth" type="CountryType" nillable="true" minOccurs="0"/>
   
<xs:element name="Authority" type="xs:string" nillable="true" minOccurs="0"/>
 
</xs:sequence>
</xs:complexType>

element PassportType/PassportNumber
diagram String_p599.png
namespace http://string.drv.de/xmlschema/string
type xs:string
properties
isRef 0
content simple
source <xs:element name="PassportNumber" type="xs:string"/>

element PassportType/Surname
diagram String_p600.png
namespace http://string.drv.de/xmlschema/string
type xs:string
properties
isRef 0
content simple
source <xs:element name="Surname" type="xs:string"/>

element PassportType/BirthName
diagram String_p601.png
namespace http://string.drv.de/xmlschema/string
type xs:string
properties
isRef 0
content simple
source <xs:element name="BirthName" type="xs:string"/>

element PassportType/Prename
diagram String_p602.png
namespace http://string.drv.de/xmlschema/string
type xs:string
properties
isRef 0
content simple
source <xs:element name="Prename" type="xs:string"/>

element PassportType/BirthDate
diagram String_p603.png
namespace http://string.drv.de/xmlschema/string
type DateType
properties
isRef 0
content simple
source <xs:element name="BirthDate" type="DateType"/>

element PassportType/Nationality
diagram String_p604.png
namespace http://string.drv.de/xmlschema/string
type xs:string
properties
isRef 0
minOcc 0
maxOcc 1
content simple
nillable true
source <xs:element name="Nationality" type="xs:string" nillable="true" minOccurs="0"/>

element PassportType/Gender
diagram String_p605.png
namespace http://string.drv.de/xmlschema/string
type GenderType
properties
isRef 0
minOcc 0
maxOcc 1
content simple
nillable true
facets
Kind Value annotation 
enumeration Male 
enumeration Female 
enumeration Unknown 
source <xs:element name="Gender" type="GenderType" nillable="true" minOccurs="0"/>

element PassportType/IssueDate
diagram String_p606.png
namespace http://string.drv.de/xmlschema/string
type DateType
properties
isRef 0
content simple
source <xs:element name="IssueDate" type="DateType"/>

element PassportType/ExpirationDate
diagram String_p607.png
namespace http://string.drv.de/xmlschema/string
type DateType
properties
isRef 0
content simple
source <xs:element name="ExpirationDate" type="DateType"/>

element PassportType/CityOfBirth
diagram String_p608.png
namespace http://string.drv.de/xmlschema/string
type xs:string
properties
isRef 0
minOcc 0
maxOcc 1
content simple
nillable true
source <xs:element name="CityOfBirth" type="xs:string" nillable="true" minOccurs="0"/>

element PassportType/CountryOfBirth
diagram String_p609.png
namespace http://string.drv.de/xmlschema/string
type CountryType
properties
isRef 0
minOcc 0
maxOcc 1
content complex
nillable true
children Name CountryCode
source <xs:element name="CountryOfBirth" type="CountryType" nillable="true" minOccurs="0"/>

element PassportType/Authority
diagram String_p610.png
namespace http://string.drv.de/xmlschema/string
type xs:string
properties
isRef 0
minOcc 0
maxOcc 1
content simple
nillable true
source <xs:element name="Authority" type="xs:string" nillable="true" minOccurs="0"/>

simpleType AgeCategoryType
namespace http://string.drv.de/xmlschema/string
type restriction of xs:string
used by
element CommonTravellerType/AgeCategory
facets
Kind Value annotation 
enumeration Adult 
enumeration Child 
enumeration Infant 
enumeration Unknown 
source <xs:simpleType name="AgeCategoryType">
 
<xs:restriction base="xs:string">
   
<xs:enumeration value="Adult"/>
   
<xs:enumeration value="Child"/>
   
<xs:enumeration value="Infant"/>
   
<xs:enumeration value="Unknown"/>
 
</xs:restriction>
</xs:simpleType>

simpleType GenderType
namespace http://string.drv.de/xmlschema/string
type restriction of xs:string
used by
elements CommonTravellerType/Gender PassportType/Gender
facets
Kind Value annotation 
enumeration Male 
enumeration Female 
enumeration Unknown 
source <xs:simpleType name="GenderType">
 
<xs:restriction base="xs:string">
   
<xs:enumeration value="Male"/>
   
<xs:enumeration value="Female"/>
   
<xs:enumeration value="Unknown"/>
 
</xs:restriction>
</xs:simpleType>

simpleType NationalitySourceType
namespace http://string.drv.de/xmlschema/string
type restriction of xs:string
used by
element PassportCitizenOfForeignCountryNowType/Source
facets
Kind Value annotation 
enumeration ByBirth 
enumeration ByDescent 
enumeration Naturalized 
enumeration Other 
source <xs:simpleType name="NationalitySourceType">
 
<xs:restriction base="xs:string">
   
<xs:enumeration value="ByBirth"/>
   
<xs:enumeration value="ByDescent"/>
   
<xs:enumeration value="Naturalized"/>
   
<xs:enumeration value="Other"/>
 
</xs:restriction>
</xs:simpleType>

simpleType SalutationType
namespace http://string.drv.de/xmlschema/string
type restriction of xs:string
used by
element CommonTravellerType/Salutation
facets
Kind Value annotation 
enumeration Mr 
enumeration Mrs 
enumeration Unknown 
source <xs:simpleType name="SalutationType">
 
<xs:restriction base="xs:string">
   
<xs:enumeration value="Mr"/>
   
<xs:enumeration value="Mrs"/>
   
<xs:enumeration value="Unknown"/>
 
</xs:restriction>
</xs:simpleType>

complexType CurrencyAmountType
diagram String_p611.png
namespace http://string.drv.de/xmlschema/string
children Amount Currency
used by
elements FeeType/Amount CommonPriceType/Price CommonTotalPriceType/RecommendedRetailPrice CommonTotalPriceType/TotalIncentivesPrice CommonTotalPriceType/TotalSalesPrice CommonTravellerResponseType/TotalSalesPrice CommonTotalPriceType/TotalSalesTaxes CommonPriceType/VATAmount
annotation
documentation
Amount with according currency
source <xs:complexType name="CurrencyAmountType">
 
<xs:annotation>
   
<xs:documentation>Amount with according currency</xs:documentation>
 
</xs:annotation>
 
<xs:sequence>
   
<xs:element name="Amount" type="xs:decimal" nillable="false"/>
   
<xs:element name="Currency" type="CurrencyCodeType" nillable="false" minOccurs="0"/>
 
</xs:sequence>
</xs:complexType>

element CurrencyAmountType/Amount
diagram String_p612.png
namespace http://string.drv.de/xmlschema/string
type xs:decimal
properties
isRef 0
content simple
nillable false
source <xs:element name="Amount" type="xs:decimal" nillable="false"/>

element CurrencyAmountType/Currency
diagram String_p613.png
namespace http://string.drv.de/xmlschema/string
type CurrencyCodeType
properties
isRef 0
minOcc 0
maxOcc 1
content simple
nillable false
facets
Kind Value annotation 
length 
source <xs:element name="Currency" type="CurrencyCodeType" nillable="false" minOccurs="0"/>

simpleType CurrencyCodeType
namespace http://string.drv.de/xmlschema/string
type restriction of xs:string
used by
elements PosType/Currency CurrencyAmountType/Currency
facets
Kind Value annotation 
length 
source <xs:simpleType name="CurrencyCodeType">
 
<xs:restriction base="xs:string">
   
<xs:length value="3"/>
 
</xs:restriction>
</xs:simpleType>


XML Schema documentation generated by XMLSpy Schema Editor http://www.altova.com/xmlspy